全球最实用的IT互联网信息网站!

AI人工智能P2P分享&下载搜索网页发布信息网站地图

当前位置:诺佳网 > 电子/半导体 > 控制/MCU >

agile_modbus例程分享

时间:2023-07-19 15:10

人气:

作者:admin

标签: Modbus  agile  分享  例程  最近 

导读:最近项目使用了rtt,公司原有的modbus功能有些不完整,查了下发现agile_modbus挺适合现在的我,于是根据手册和例程进行了移植,基本实现了需要的功能...

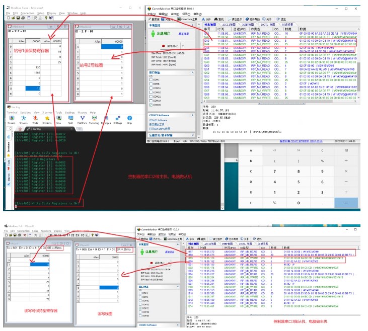
最近项目使用了rtt,公司原有的modbus功能有些不完整,查了下发现agile_modbus挺适合现在的我,于是根据手册和例程进行了移植,基本实现了需要的功能,我的控制器是f103的,串口2做主机,串口3做从机,下面是移植完成的效果图及核心部分代码,将源文件添加到项目后,只需要更改串口号和收发控制引脚即可使用

1.jpg

温馨提示:以上内容整理于网络,仅供参考,如果对您有帮助,留下您的阅读感言吧!
相关阅读
本类排行
相关标签
本类推荐

CPU | 内存 | 硬盘 | 显卡 | 显示器 | 主板 | 电源 | 键鼠 | 网站地图

Copyright © 2025-2035 诺佳网 版权所有 备案号:赣ICP备2025066733号
本站资料均来源互联网收集整理,作品版权归作者所有,如果侵犯了您的版权,请跟我们联系。

关注微信