时间:2021-04-03 20:33
人气:
作者:admin
我们多次说起过,当下的“上云”浪潮,源自无数来自于扎实产业土地的真实需求:工厂需要AI,机器人需要算力,城市需要智慧,流媒体需要高清低时延的体验……
照此逻辑,有着大量数据传输、智能计算、AI应用需求的空间站及太空产业,自然也应该是头部云厂商的必争之地。
不过放眼整个云市场,真正将业务开展到了云层之上的,只有亚马逊、微软及谷歌等等非常少数的企业。解锁“太空场景”,有现实意义吗,又要跨越怎样的八千里路云和月?
谁在深空盼云来
与地面上千姿百态、生机勃勃的众生相不同,提起深空,我们的第一反应是酷寒、失重、冷寂,除了少数人类宇航员,就是无边际的器械与卫星。
这样的地方,也需要云吗?
或许,可以换一个角度,把深空的云服务想象成和智慧城市、智慧工厂、智慧园区等并行的落地产业之一。
首先,深空中存在不少数字化及智能应用的计算需求,而人类短时期内都不可能在太空建一座实体数据中心,云,就成了“指挥太空”这张白纸的首选载体。
在空间站与地面的数据中,包含了大量的语音、视频等富媒体数据,近年来还有人开始尝试将VR应用于太空。同时,有大量智能机器人被设计出来并送往太空,它们有的替代人类在太空中进行科学实验、空间探测等活动,有的负责陪伴并帮助人类宇航员承担一部分工作。比如IBM在2018年送往国际空间站的AI系统CIMON,就集成了语音、人脸识别、情感分析、NLP等等算法能力,能检测空间站异常并进行预警。
AI、VR、4K视频等等新功能的日趋增多,让原来只能处理单一类型数据的计算系统和通信网络,无法满足太空作业的现实需求,从长远考虑,部署云计算将是各国空间实力的一个赛点。
此外,正是因为太空遥远、神秘又无处不在,也成为地面上众多服务生活不可或缺的信息源头。
科研需求就不提了,比如平时导航软件都会用到的卫星雷达图像,公共服务涉及的气象数据,海面、高山等偏远地区作业依赖的卫星通讯。就连卫星拍摄到的太空图片以及空间站生活,都能作为科普和创意素材,在社交平台上吸引来自全球好奇星人的目光。
大量新业务和初创公司开始进入太空领域,直接带来了大量数据集合以及分析传输的压力,上云显然就成了极具性价比的选择。
有海外分析师认为,2030 年左右,与太空相关的云服务产业总收入可能会达到 150 亿美元。这么一瞧,潜在客户不仅数量多还是刚需,舍得花钱。
云厂商们平时总说要追寻科技的星辰大海,怎么真到了进击太空的时候,就只剩亚马逊AWS、微软,难道这就是传说中的叶公好龙吗?
解锁太空三步曲
2020年,亚马逊将太空业务作为细分市场,成立了新的航空航天和卫星解决方案部门,由退役美国少将克罗西尔领导。
同样在去年,微软与马斯克的星链达成合作,希望通过“Azure Space计划”把云服务带到太空,为客户管理来自太空卫星的大量数据。
从中,我们也就不难发现,虽然太空场景下的云业务逻辑与其他产业差不多,需求基本都涵盖在:1.模拟并支持太空任务;2.从卫星数据中发掘有用信息;3.支撑地面和近地轨道服务创新。
但太空的特殊环境,又对云厂商的基础设施建设提出了全然不同的新挑战。具体表现在:
第一步,卫星。
我们知道,传统的太空网络系统要承载的任务很多,包括空间站内的数字通信、空间站与其他卫星、轨道飞行器、航天飞机的通信,与地面的通讯和实时交互等等。
这些任务都要将关键数据传递给地面机构和科学家,要将云服务的战火烧到太空中,自然离不开高速低延迟的卫星宽带。
在一份美国的监管文件中,就提到对微软 Azure 云服务能力在太空环境中的测试,包括支持O3B 中轨道星座,提升数据中心和边缘设备之间的连通性等等。
而亚马逊创始人贝索斯旗下更是自有太空公司蓝色起源(Blue Origin),计划在2021年首次发射自己的New Glenn火箭,并准备投入100亿美元部署3236颗卫星,发展卫星互联网业务Project Kuiper,与微软太空云服务的盟友星链竞争。
所以说,没有低成本的小型卫星系统和可重复使用的运载火箭方案支撑,云厂商巧妇也难为无米炊。云计算的竞争,也在于商业航空之间的竞争。
第二步,地面。
除了部分边缘计算需求要在太空处理,绝大多数工作还是要在地面完成。因此,微软和亚马逊的第一步,都是先发力地面基础设施。
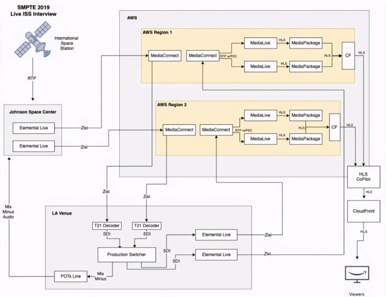
早在2018年,亚马逊AWS就与多家卫星公司合作,采用其提供的地面基础设施来存储、分析和传输卫星数据。在一次与NASA合作的国际空间站实时视频演示中,宇航员翻身的4K高清画面没有延迟、没有卡顿地被地球观众所看大,正是得益于地面云基础设施的庞大投入。
而微软则打造了模块化数据中心(Modular Datacenter, MDC),为美国国防部创新机构(DIU)部署了一个具备高速云计算能力的解决方案,以便更好地利用太空数据来支持美国空军的CASINO(Commercially Augmented Space Inter Networked Operation) 项目。
第三步,商业。
太空场景不仅需要最好的云计算技术和数据处理能力,而且应用领域也比较复杂,要成功将云服务和解决方案售卖出去,也没有想象中简单。
有的分析需要立刻在边缘侧进行,比如Hewlett-Packard Enterprise(惠与公司)就曾与NASA合作,为国际空间站送去了一个能够本地处理边缘计算的超级计算机,无需先将数据传输到地球,在通信不好的恶劣太空环境下也能支持科学研究,让机器人照常工作。
而一些相对复杂的数据分析则需要传输到超大规模的公有云处理,像是探索如何利用人工智能在太空进行医疗诊断,地球直播公司全天候24小时直播的“实时地球观测服务”等等。

(从国际空间站接收和使用云计算处理视频信号)
不难发现,受限于成本顾虑,基于卫星通讯的云服务最初的客户大多会来自国防、油气、航空等重型行业,既有传输、存储和处理大量太空数据的现实需求,也有较强的付费能力,也就十分考验云厂商在B端和G端的口碑与影响力。
事实上,亚马逊AWS和微软常年就政府大单撕得脸红脖子粗。去年底亚马逊AWS更是直接起诉,声称微软拿下的“联合企业国防基础设施”(JEDI)云服务合同是“特朗普腐败的产物”。而与政府绑定的太紧,又会面临“军事云”“政治云”等道德风险与舆论压力。
太空这朵云,可以说是“步步惊心”。与其说是商业竞赛,不如说是与国家太空战略同步的“抢船票”行动——为了先占一个属于自己的好位置。
建好营垒等风来
相信看完当下的太空云竞赛之后,一定会有人问,中国产业也有类似的需求怎么办呢?
克罗西尔认为,人类正处在自阿波罗登月任务之后最激动人心的太空时刻。
在等待商业航空繁荣发展的同时,中国云厂商其实还有很多工作可做。
比如说,基础系统和软件,不能重蹈半导体的覆辙吧。太空云服务还涉及到视频编解码、流媒体数据传输、卫星轨道模拟器等多种技术的协调与配合。只有在核心底层技术上都有足够丰沛的自主积累,才能将这朵云洒遍山河、送入太空。
此外,全面的太空及卫星互联解决方案依赖大量合作伙伴来共同完成。真正拿下赛点,靠的还是产业的强劲需求、市场的规模潜力,以及生态营垒的密布。目前看来,大家都还在扩大自身轨道覆盖面的助跑期。
编织一条直达太空的云梯,将是云市场的新篇与终章。大幕的拉开,还要让子弹再飞一会儿。