时间:2025-01-20 10:15
人气:
作者:admin
四足机器人凭借其独特的地面接触方式和对复杂地形的出色适应能力,已成为自动化与机器人工程技术研究的焦点。近年来,在结构设计、运动规划和平衡控制等关键方面,四足机器人已取得重要进展。然而,如何进一步提高四足机器人的动态性能、环境适应性和载重能力仍然是当前研究面临的重大挑战。
本文系统回顾了四足机器人在结构设计、步态规划、传统控制方法、智能控制策略以及自主导航等核心技术领域的最新成就,特别关注各领域内的智能化发展趋势和技术革新动向。通过深入分析,本文不仅为四足机器人的未来发展提供了坚实的理论依据和前沿的技术导向,还为相关领域的研究人员提供了重要的参考价值。
01||引言
随着科技的发展,移动机器人因其能够在复杂或危险的工作环境中替代人类而受到了越来越多的关注。一般而言,这类机器人可以分为三类:轮式、履带式和足式机器人。轮式和履带式机器人在平坦地面上表现出色,具有平稳快速的移动能力和相对简单的控制系统。然而,在穿越软质地表或不平地形时,它们的效率会显著下降,甚至可能无法移动。相比之下,足式机器人凭借其离散的接触点展现了出色的适应性,能够穿越复杂的地形,如障碍物、沼泽、沙漠和不平整的表面,同时保持身体稳定。
此外,四足机器人还具备无限制的横向移动能力,实现全方位运动。这一特性在自然界中也有所体现,例如羚羊可以在陡峭的悬崖上自由穿梭,猎豹能在草原上高速奔跑,雪橇犬则能轻松地在雪地上移动。足式机器人在自然非铺装条件下具有较低的地表要求,展现出了巨大的应用潜力。尽管如此,仿生足式机器人的结构、运动速度、负载能力和环境适应性仍然落后于它们的动物原型。
目前,足式机器人的研究主要集中在双足、四足和六足机器人上,对单足和八足机器人的关注较少。选择合适的足数对于确保机器人高效移动和稳定性能至关重要。与双足机器人相比,四足机器人拥有更强的承载能力和稳定性。而且,相较于六足和八足机器人,四足机器人的结构和控制系统更为简单。
四足机器人的躯干是一个浮动基座,其腿部独立于躯干操作。这种设计使得机器人即使在负重情况下也能顺利穿越复杂地形。近年来,许多研究团队专注于四足机器人的动态步态、运动稳定性、平衡能力和高负载特性等方面的研究,旨在提高其动态稳定性、运动速度和运输能力。
四足机器人对各种复杂地形的良好适应性拓展了其应用场景。在现有的轮式和履带式交通工具面临挑战的自然环境中,四足机器人在处理重型货物运输任务时表现出更高的灵活性和效率。波士顿动力公司的BigDog是世界上第一个能够在野外行走并携带重物的四足机器人,它可用于战场上的物资运输任务。
四足机器人比人类具有更强的机动能力,因此在探索危险或难以到达的区域(如地震灾区、狭窄管道和核电站检查现场)方面具有重要价值。值得一提的是,由蔚蓝科技公司开发的四足机器人已在工厂生产基地、变电站和建筑行业中找到应用,成功完成了巡检任务。在矿产勘探中,机器人可以辅助工人并在高温高压环境下替代人类工作,保障人员安全。
此外,四足机器人在服务行业也有广泛的应用。随着经济的快速发展,这些机器人可以陪伴人类,减轻孤独感和焦虑情绪,通过情感交流带来快乐,提升人们对精神需求的满足度。同时,无需担心宠物的出生、衰老、疾病或死亡问题。
02||四足机器人的结构
四足机器人是一种仿生自动化装置,其设计旨在精确模仿动物的行走模式,并能够在复杂环境中灵活移动。要实现四足机器人的运动,结构设计是基础任务。一个精心设计的结构对于提升机器人的稳定性、速度和灵活性至关重要。
目前,常见的四足机器人结构设计灵感来源于多种动物,包括仿狗型、仿羊型、仿鼠型、仿猫型和仿猎豹型等。四足机器人的基本结构通常由躯干、大腿、小腿和脚爪组成,如图1所示。这类机器人具有多个自由度(DoF),并且其动力源可以分为液压驱动、电动驱动、气动驱动等多种类型。

图1 四足机器人结构
2.1 驱动方式
2.1.1 液压驱动
液压驱动系统采用液体(通常为液压油)作为能量传输媒介,通过液压缸和阀门控制液体的流量和压力,以实现关节的运动。液压系统的基本原理是利用密封管道内的液体,在不同压力的作用下产生力和运动。控制液压驱动的机器人需要精确管理液体流动、压力变化、阀门操作,并根据反馈信息动态调整液体的流量和压力,确保机器人按照预期的方式移动。
液压驱动的四足机器人由于其高功率密度,能够提供强大的驱动力和扭矩。这使得它们不仅能承载更重的负载,还能在复杂多变的地形中自由穿行。典型的液压驱动四足机器人有波士顿动力公司的大狗(BigDog)、LS3和 WildCat,以及意大利技术研究院(IIT)研发的HyQ系列电液混合驱动四足机器人。这些机器人的特性总结见表1。



液压驱动的四足机器人在军事、勘探、工业等多个领域有着广阔的应用前景。不过,由于液压系统的重量较大、体积较庞大且噪音较高,限制了其在军事领域的应用范围。目前,研究人员正在努力开发轻量化和高效能的液压驱动四足机器人。展望未来,预计会有更多智能化和灵活性更高的液压驱动四足机器人出现,它们将能够适应更广泛的任务需求和应用场景。
2.1.2 电机驱动
电机驱动的运动是通过调节电机的速度和扭矩来操纵关节的运动,操作时通常需要电池或其他形式的电源。为了实现所需的运动,电机驱动机器人的控制经常要涉及到电机速度、位置和电流的管理。
相较于液压驱动的四足机器人,电机驱动的四足机器人在尺寸、噪音水平和操控便利性方面具有明显优势。典型的电机驱动四足机器人包括麻省理工学院的MiniCheetah、苏黎世联邦理工学院的ANYmal和波士顿动力公司的SpotMini。此外,蔚蓝科技的Laikago以及浙江大学的“赤兔”和“绝影”,均展现了卓越的运动能力。这些四足机器人的性能参数如表2所示。

2.1.3 气动驱动
气动驱动的四足机器人利用压缩空气或气体来驱动执行器,如气缸或气动肌肉,通过调节气体的压力实现运动。控制这类机器人涉及到管理和监测气体压力,以及执行器的位置或力。气动系统的控制算法需考虑气体的动态响应特性。
气动驱动的主要优势包括制造成本低廉、设计轻便且灵活性强。然而,它也存在控制精度较低的问题,难以实现高精度控制和低能耗。考虑到四足机器人应用场景的复杂性和对高动态响应及精度的要求,气动驱动的应用并未普及。气动驱动的四足机器人因阻抗较低,容易在行走时产生不必要的震动。

2.2 机身结构设计
四足机器人的机身作为主要支撑结构,类似于四足动物的躯干部分。它通常选用铝合金和碳纤维等材料构建,这些材料凭借其优异的强度和刚性特性而被广泛采用。机身上集成了多种传感器和控制设备,用于实现自主行走、避障等关键功能。如图5所示,四足机器人的机身结构可以分为刚性和柔性两大部分。
通过精心设计的机身结构,四足机器人不仅具备了良好的稳定性和承载能力,还能够灵活应对复杂多变的环境需求。选择适当的材料和结构形式,对于提升机器人的整体性能至关重要。

2.2.1 刚性躯干
当前对四足机器人的研究主要集中在刚性躯干设计上。刚性躯干具有较少的自由度(DoFs)和相对简单的结构,这使得它们的灵活性和稳定性较低。因此,提升这类刚性躯干四足机器人的速度、稳定性和能效对于优化其运动性能至关重要。近期的研究进展主要集中在驱动系统优化、腿部设计改进以及控制算法的选择上,以实现这些目标。
尽管这些方法可以在某些方面改善刚性躯干四足机器人的性能,如速度、稳定性和能效,但在分散或吸收冲击力方面,它们的效果不如柔性躯干机器人。结合先进的感知系统和智能控制策略,可以增强机器人对地形的适应能力、负载能力和能效。然而,这也增加了系统的复杂性和能耗。
2.2.2 柔性躯干
四足机器人的脊柱对其灵活性、稳定性和环境适应性有着重要贡献。以往的研究大多关注于刚性躯干的设计,如图5a所示。在四足哺乳动物的运动中,脊柱在身体收缩和伸展过程中起着关键作用,从而提高了跑步速度、稳定性和能量利用率。在仿生四足机器人领域,通过增加躯干的自由度或使用柔性材料(如图5b-d所示),可以增强灵活性和移动速度。
另一种方法是在躯干中加入弹簧,这是实现柔性的常见手段。柔性躯干能够有效减少地面反作用力,增加步幅长度,并提高移动速度。然而,使用柔性材料虽然提高了地形适应性和运动范围,但也增加了机器人建模的复杂性。实际应用中可能会遇到柔性材料磨损和老化的问题,需要定期维护和更换,从而增加了机器人的维护时间和成本。
2.3 腿部结构
腿部结构是四足机器人的关键组成部分,其设计对机器人的运动性能有着深远影响。良好的结构设计可以减少诸如腿部驱动冲击和大惯量等问题,提高机器人的稳定性和机动性。根据腿部结构的不同形式,四足机器人的腿部结构大致可分为连杆式和比例式两类。
2.3.1 连杆式腿部结构
连杆式腿部结构由多个铰接的连杆组成,根据连接方式可以分为串联型、并联型和混合型。串联型结构简单,运动范围大,易于控制;而并联型则具备高刚性、强承载能力、高精度和低惯量的优点;混合型结合了两者的优势。众所周知,麻省理工学院的MiniCheetah和蔚蓝科技的A1采用了串联式腿部结构。
苏黎世联邦理工学院的ANYmal则使用直接电机驱动关节,其中每个关节驱动单元集成了驱动器、传感器和轴承,确保所有关节都能实现360度旋转,提供了四足机器人高度的机动性。
斯坦福学生机器人俱乐部开发的Stanford Doggo是一款低成本、开源的四足机器人,它采用平面四连杆机构(见图6a),展示了出色的跳跃能力。Qi等人分析了四足机器人中3-UPU(三万向-棱柱-万向)和6-SPU(六球面-棱柱-万向)并联腿机制的运动学性能(如图6b,c所示)。
并联腿的应用减少了能耗并增强了承载能力。Park等人[39]受猫科动物后腿骨骼和肌肉生理结构的启发,设计了一个包含九个连杆和弹簧的单自由度腿部机制(见图6d)。配备这种创新腿部机制的机器人可以在平地上以平均0.75米/秒的速度奔跑。这种类似猫的连杆机制实现了360度连续电机驱动。

2.3.2 放大型腿部结构
放大型腿部结构通过放大驱动元件至末端执行器的位移,显著增加了整个机构的总位移,与其它结构相比,效率更高。借鉴动物运动的特点,Cheetah Cub和 Oncilla 机器人在其腿部设计中采用了弹簧加载平行四边形机构(Spring-Loaded Pantograph, SLP,见图7a)。
SLP机制不仅有效减轻了腿部的质量和惯性,但也因为膝关节的大范围伸展而增加了机器人的整体重量,这对机器人在复杂地形中的导航性能和抵抗地面干扰的能力产生了不利影响。为了提升四足机器人输出运动的效率,Nizami等人提出了一种改进版的SLP机制——弹性负载剪刀机制(见图7b)。这一新机制能够放大输入的角度变化,从而实现膝关节更大的输出位移,进一步优化了机器人的运动表现。

总的来说,对不同腿部结构的分析显示,多杆且包含多个可优化参数的连杆式腿部结构有利于实现多样化的足端轨迹。这一设计能够有效地模拟生物运动模式,因此被广泛应用。不过,由于其运动范围有限,这对控制算法提出了更高要求。
相比之下,放大型腿部结构通过动态调整腿长来适应不同地形和任务需求,成为近年来机器人设计的一个创新趋势。这类结构依赖于精密的机械缩放机制,这不仅增加了系统的成本,也提升了维护难度。此外,为实现缩放功能而增加的机械部件可能会提高机器人的重量和体积,从而在一定程度上影响其整体性能和能源效率。
2.4 腿部拓扑结构
四足机器人的机动性、越障能力和关节奇异性取决于其拓扑结构。一个合理的拓扑结构是确保机器人在复杂环境中实现稳定灵活运动的基础。四足机器人的关节可以分为两类:膝关节和肘关节。膝关节的特点是尖端指向前进方向(俯仰),类似于人类的膝盖;而肘关节则是尖端背离前进方向,类似于人类的肘部。这两种关节的不同配置直接影响了四足机器人的应用情景和运动能力。
四足机器人的腿部拓扑结构大致可分为三种类型:昆虫型、爬行类型和哺乳动物型,如图8至图10所示。昆虫型和爬行类型的四足机器人拥有较大的单腿工作空间,减少了腿部间的干扰和接触。然而,它们的运动能力通常较为局限,多表现为静态步态。与哺乳动物型机器人相比,虽然它们具有较好的静态稳定性,但在保持身体平衡时需要更大的关节扭矩。
仿生四足哺乳动物型机器人不仅具备较大的工作空间和强大的避障能力,而且在速度和动态性能方面表现卓越。其腿部结构主要分布在垂直平面上,提供了强大的承载能力和对不同负载的适应性。因此,对于需要重载能力和快速移动的四足机器人来说,这种拓扑结构更为适合。常见的哺乳动物型行走腿拓扑结构包括四种主要类型:全肘关节型、全膝关节型、前膝后肘型以及前肘后膝型。


当面对陡峭斜坡、楼梯或其他复杂地形时,前膝后肘型配置中的前膝关节容易与前方地形发生碰撞,减少了腹部下方的空间,影响了移动的稳定性。相比之下,全肘关节型设计能够避免这一问题,适用于有低矮垂直障碍物或连续楼梯的室内或城市环境,因此被广泛应用于多数中小型电动四足机器人。相反,全膝关节型配置尽管与全肘关节型对应,但在实际应用中较少见。前膝后肘型配置采用的是完全对称的设计,其中前腿的膝关节更适合攀爬垂直障碍物,避免与障碍物接触,适合户外环境。而前肘后膝型配置以其对称结构有效减少了由于关节控制误差导致的躯干重心波动,并且紧凑的结构使得传感器可以更方便地安装在脚上,用于检测地面障碍物。这种设计常见于如BigDog和HyQ等四足机器人。
2.5 脚部结构
四足机器人的脚部设计通常包括圆柱形脚(包括半圆柱形脚)和球形脚(包括半球形脚)。圆柱形(或半圆柱形)脚是指具有水平圆柱或半圆柱形状的四足机器人脚,在接触地面时形成矩形平面。目前,圆形脚端是最常见的四足机器人设计,通常为球形或半球形。这种设计允许机器人脚从各个方向接触地面,增强了其对不同环境的适应能力。
然而,当遇到障碍物、斜坡或不平地形时,配备平底或球形脚的四足机器人可能会面临跌倒或难以穿越的风险。此外,传统脚部结构往往缺乏能够提供环境信息及脚与周围交互信息的传感系统,进一步限制了四足机器人在复杂环境中的适应性。
为了提升四足机器人的性能,研究人员提出了多种创新脚部设计。Catalano等人在ANYmal四足机器人上测试了一种可调节的自适应脚部。真实的四足动物拥有不规则的脚结构,如爪子和肉垫,这些结构在接触地面时提供了牢固的抓力。然而,仿生脚结构的研究仍然不足。
众所周知,蜥蜴具有非常灵活柔软的身体,能够在垂直墙壁上敏捷移动。受此启发,Nishad等人设计了一种仿生蜥蜴四足机器人,每个脚上都配备了粘附和剥离机制,模仿真实蜥蜴的趾和爪。一些四足机器人还设计了独特的脚部结构以完成特定任务。
例如,Hooks等人在机器人脚部安装了一个带有被动自由度的末端执行器,以完成拾取任务。磁性吸附机器人MARVEL的脚部集成了电永磁体和磁流变弹性体,提供了增强的吸附力和牵引力,使机器人能够在各种表面快速移动,包括墙壁、地板和天花板。
四足机器人的脚部通常由橡胶和海绵等弹性材料制成,但传统材料很难同时满足高摩擦系数、强减震性和坚固柔韧性等需求。因此,在四足机器人脚部设计中应用新材料将提升其环境适应能力。使用特殊材料,如仿生壁虎脚材料,可以使四足机器人更好地应对更复杂的环境。
03||四足机器人的控制
3.1 运动规划
四足机器人的运动规划涉及选择合适的地面接触点和规划腿部轨迹,以防止机器人倾覆。通过生成适当的腿部轨迹,可以最小化机器人与地面之间的冲击力。
3.1.1 步态生成方法
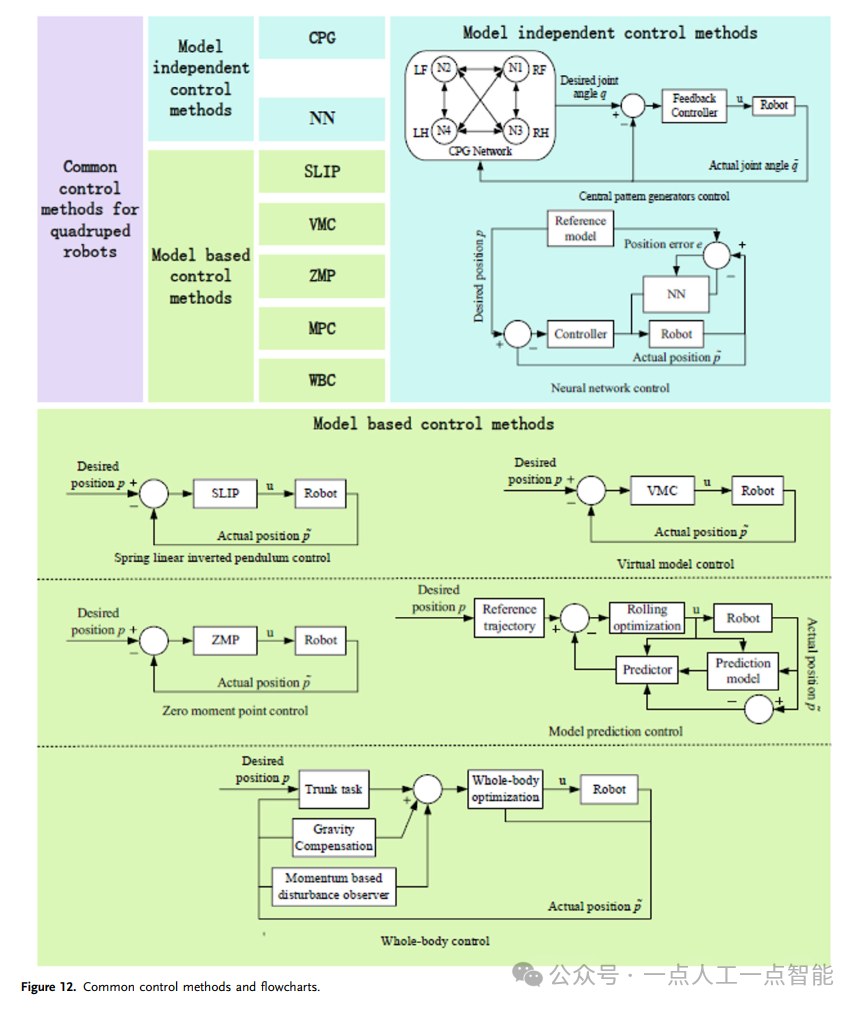
四足机器人的运动规划包括步态生成方法和步态执行。常用的步态生成方法有:中枢模式发生器(CPG)、弹簧加载倒立摆模型(SLIP)、零力矩点(ZMP)和贝塞尔曲线法。
1)中枢模式发生器(CPG)
CPG通过模拟生物体的低级神经元来生成稳定的周期性振荡信号,使机器人能够进行步态规划。这种方法利用数学技术生成振荡曲线,作为确定腿部关节位置和速度的输入。CPG具有特定的自稳定能力,可以通过这些振荡曲线轻松调整四足机器人腿之间的相位关系。CPG结构相对简单,计算负担低。由于依赖已知振荡器,虽然这种方法具备一定的自稳能力,但在面对复杂地形时,由于环境对机器人的巨大干扰而不再适用。
Fukuoka等人利用神经振荡器在关节空间生成扭矩控制或相位调制信号,实现了四足机器人在不平地形上的运动稳定性控制。为了确保四足机器人的稳定性,需要调整CPG参数以生成适当的关节控制信号。对于多自由度机器人,需要多个CPG单元满足控制需求,这增加了参数调整的复杂性。Liu等人研究了四足机器人在工作空间中的轨迹生成方法,他们开发了一种将CPG网络输出信号映射到四足机器人三维工作空间轨迹的方法。这一方法使得AIBO机器人能够在如斜坡和楼梯等不规则表面上自适应移动,并通过修改少数CPG网络参数实现步态转换和改变行走模式。近年来,强化学习(RL)在机器人领域得到了广泛应用和成功。Wang等人结合深度强化学习(DRL)与CPG方法,使机器人能够产生节律性运动,实现盲行并抵抗外部干扰。
2)弹簧加载倒立摆模型(SLIP)
SLIP模型将腿简化为一个有负载的无质量弹簧,通过三要素方法实现跳跃控制。由于其原理简单且实用,该技术已被波士顿动力学、杭州蔚蓝科技有限公司和山东大学等多个机构广泛采用。Gong等人[3]规划了机器人脚接触地面时零速度和加速度的动态步态轨迹,并基于3D-SLIP模型通过20个自由度的复杂机器人系统的仿真验证了动态步态的有效性。SLIP模型可以解释不同步态下的腿运动动力学。Hayati等人使用SLIP模型研究了弹性地形对快速腿运动的影响。然而,SLIP模型无法直接调整时间相关参数,如步频和周期,限制了其不对称步态(如奔跑)和步态转换的能力。
3)零力矩点(ZMP)控制
ZMP控制假设在一个支撑多边形内的点,机器人受到的地面反作用力与其重力和惯性力平衡。基于这一稳定性准则,规划机器人的轨迹,在低速运动控制方面表现出色。Vukobratovi等人应用ZMP方法生成机器人运动。此方法依赖于预定义的落脚点,尽管解耦落脚点和身体运动轨迹的规划降低了复杂度,但设计落脚点旨在帮助身体实现预期运动,可能导致不自然的动作。Winkler等人引入了基于顶点的ZMP约束,可以处理任意方向的点接触、线接触和面接触。这种步态生成方法赋予了四足机器人行走、小跑、跳跃等多种功能。然而,ZMP方法需要精确的动力学和环境模型,并且可能无法迅速响应干扰。轨迹规划过程耗时较长,此外,该方法可能不适合需要精确控制的柔性链接对象。
4)贝塞尔曲线
在四足机器人领域,贝塞尔曲线广泛用于生成足端轨迹。这些曲线在所有点上都连续可微,非常适合模拟动物的足端轨迹。Cheetah Cub四足机器人的足端轨迹由四个二次贝塞尔曲线生成,通过调整起跳和着陆时刻的腿角度改善了机器人的稳定性。Manoonpong等人通过回放从狗的足端轨迹数据拟合出的四个三次贝塞尔曲线得到的参数化足端轨迹,实现了多种运动模式。MIT Cheetah 2机器人在摆动阶段的足端轨迹基于三个五次贝塞尔曲线。
Zhu等人应用高阶贝塞尔曲线设计了四足机器人摆动阶段的足端轨迹,确保在不熟悉的斜面上稳定运动。目前,贝塞尔曲线被广泛应用于足端轨迹规划。相比之前的椭圆曲线和旋轮线轨迹,贝塞尔曲线的导数也是贝塞尔曲线,这简化了起点和终点速度的确定。此外,曲线光滑且处处可微,允许机器人进行平滑运动。
3.1.2 步态
四足哺乳动物的四肢起落顺序遵循一种特定模式,称为步态。四足动物通过协调四肢动作展现出使用不同步态的能力,从而实现了更高的移动效率和在复杂地形中的出色适应性。借助仿生实验和步态分析,研究人员已经确定了四足机器人可以采用的多种步态。一般而言,步态可分为对称步态(如行走、小跑和跑步)和不对称步态(如跳跃、腾跃和奔跑)。不同步态的相位关系图见图11。

在各种步态中,四足机器人的速度和强度各不相同,导致其姿态有显著差异。在行走步态中,任何时候都有三条腿接触地面,形成一个稳定的三角支撑结构,因此也被称作静态步态。小跑步态则是一种低至中速的步态,常用于从步行向跑步过渡,以实现更快的速度。其特点是在矢状面内,四条腿按对角线模式交替移动。当速度提升时,四条腿可能都会短暂离地。
四足动物展现了丰富的奔跑步态。研究显示,由于速度、稳定性和效率的优势,小跑步态和跑步步态是四足机器人常用的步态。跑步步态被广泛应用于机器人运动控制中,在此步态下,左前腿与左后腿的动作同步,同样,右前腿与右后腿也保持一致。
跳跃小跑是一种独特的步态,其特点是躯干的弹道式运动。在此步态中,一对对角线上的腿同步移动并与另一对交替,导致一段时期内所有腿均不接触地面。不过,四足机器人很少能实现这种动态步态。基于主动柔顺控制方法,HyQ机器人首次实现了无需机械结构中的弹簧即可完成的小跑运动。
由苏黎世联邦理工学院开发的ANYmal机器人能够执行包括跳跃小跑、跳跃和腾跃在内的多种动态步态。MIT Cheetah 3和MiniCheetah通过将运动控制问题转化为基于模型预测控制(MPC)的凸优化问题来处理地面反作用力,实现了站立、小跑、奔跑、跳跃和行走等多种步态。
这些实现方法对机器人的结构设计和动力学建模提出了较高要求,尤其是在考虑到尺寸和轻量化(重量小于100公斤)的情况下。对于大型和重型四足机器人,关于跳跃小跑的研究相对较少。腾跃步态包括四个阶段:飞行、前腿着地、后腿着地和四腿着地。作为一种高速步态,腾跃不仅提升了机器人的速度,还有助于跨越障碍和沟壑,增强了环境适应性。奔跑步态是一种快速跑步形式,四条腿周期性地移动,使机器人能够达到最高速度。四足动物展现出多样化的步态,而选择何种移动步态取决于机器人需要的穿越速度及最小化能量消耗的需求。
3.2 运动控制
运动控制指的是通过复杂算法调控机器人在动态运动过程中的位置和关节扭矩,旨在实现动态稳定并提高系统的整体鲁棒性。与传统固定基座的机器人不同,四足机器人在控制运动速度和姿态稳定性时,极大地依赖于脚与地面的相互作用。因此,在考虑机器人自身动力学特性的基础上,四足机器人的控制还需特别关注脚与地面的接触状况,包括接触反力和摩擦力的影响。四足机器人的运动控制策略主要分为两大类:基于模型的控制方法和非基于模型的控制方法。常用的控制方法如图12所示。

3.2.1 非基于模型的控制方法
四足机器人是一种相对复杂的欠驱动系统。为了实现全方位移动,每条腿通常需要一个用于滚动的自由度(DoF)和两个用于俯仰的自由度。这意味着四条腿共有12个主动自由度,再加上躯干的6个被动自由度,总计18个自由度。非基于模型的控制方法无需依赖精确的动力学模型,这使得机器人能更好地适应复杂和不确定的环境,增强了其运动自主性。
1)中枢模式发生器(CPG)
CPG的概念是创建多个周期性振荡器,模拟简单生物体内的中枢神经系统结构。这些振荡器相互连接,为机器人的关节生成节律性运动轨迹。CPG模型展现了出色的特性,如高参数化、低反馈影响、自我校正和自稳定性。CPG模型通常分为两类:非线性振荡器模型和神经振荡器模型。
Wasista等人提出了基于CPG神经原理的CPG控制器架构,通过配置控制器参数,可以为四足机器人提供有效的步态控制信号。Xie等人利用Hopf非线性振荡器模型,使四足机器人能够适应斜坡,实现平滑的步态转换,并从平坦地面无缝过渡到斜坡。由于神经振荡器方程通常是线性的、多参数且多维的,参数调整和动态分析可能较为复杂。非线性振荡器由于其非线性和混沌特性,往往难以分析。
2)神经网络控制(NN)
鉴于神经网络在处理非线性问题上的卓越能力,它们成为解决机器人复杂非线性控制问题的理想选择。Jin等人基于神经网络为四足机器人实现了一种新的小跑步态,该控制系统展示了显著的准确性和对外部及内部随机干扰的强大抗扰能力。作为一种无监督学习算法,强化学习(RL)近年来被广泛应用于机器人的运动控制和运动学。
Sheng等人引入了一种由RG和PF网络构成的新型RL控制架构,解决了RL对奖励函数敏感的问题,并提高了训练速度。Pei等人则利用新兴的深度强化学习(DRL)技术探讨了四足机器人在陌生和非结构化地形中的运动挑战。DRL结合了RL和深度学习(DL)的优势,能够在拥有最少先验知识的情况下处理高维控制空间中的复杂任务。
3.2.2 基于模型的控制方法
基于模型的控制方法遵循“建模-规划-控制”的概念。这种方法首先对机器人及其所处环境建立数学模型,接着规划出机器人的理想运动路径,最后通过反馈控制使机器人的实际运动尽可能贴近理想路径。基于模型的控制方法主要分为三大类:简化模型(如SLIP和虚拟模型控制VMC)、完整动力学模型(如ZMP、MPC和WBC),以及逆动力学模型(包括PID、自适应控制和后退控制)。
1)弹簧加载倒立摆模型(SLIP)
SLIP模型是足式机器人运动控制中广泛使用的近似建模方法。在这种模型中,单腿支撑状态下的结构被简化为一个弹簧倒立摆,其运动过程等同于倒立摆的摆动和伸展过程[94]。对于四足机器人,SLIP算法通过近似等效的方法解耦了基座位置和姿态控制[3]。
例如,He等人基于两栖球形四足机器人平台,利用SLIP模型实现了小跑和跑步步态;Yu等人则设计了一款拥有柔性脊柱的12自由度四足机器人,采用了任务空间双SLIP模型控制,通过两个独立的SLIP模型生成机器人质心的期望轨迹,并设计相应的控制器,使机器人能够追踪该轨迹,进而实现稳定的奔跑步态。尽管基于倒立摆模型的控制方法建模简单,无需高精度建模,但SLIP模型内在的强非线性特征使得获得精确解析解变得困难。
2)虚拟模型控制(VMC)
VMC方法最初由Jerry E. Pratt提出,用于双足机器人的运动控制。该方法将机器人系统的空间运动简化为一个刚性浮动体的位置和姿态变化。底座与地面的互动可以用虚拟弹簧阻尼模型来模拟,用以调节底座体的运动,当忽略所有腿的支撑效果时。不论底座体的加速度影响,控制力均分配至支撑腿的脚端作为地面反作用力。各关节的控制力可根据每条腿的力雅可比矩阵计算得出。
在计算机器人控制力时,通过调整虚拟弹簧的刚度和阻尼系数,可以实现不同的跟踪效果和抗干扰能力。VMC无需分层控制器,仅需关节扭矩即可实现四足机器人的速度和高度控制。此方法考虑了身体和脚的广义坐标,包括它们的配置、位置和速度,而无需复杂的动力学计算。该方法已在StarlETH机器人和HyQ机器人上成功应用。VMC是一种直观的基于模型的控制算法,通过调整控制参数来解耦机器人的运动变量,无需考虑动力学计算的复杂关系,从而实现良好的力控特性。这种方法简单且计算效率高。虚拟弹簧的刚度和阻尼系数类似于PID控制的比例和微分参数。因此,当机器人配置出现显著偏差时,需要较大的控制力矩。然而,在脚部摩擦锥的约束下,力矩可能会迅速饱和,影响机器人的稳定性和持久性。VMC的主要缺点在于,虚拟物理组件无法充分描述系统的动态特性,尤其是在快速动态运动能力方面存在明显局限。惯性和传感器噪声也会加重这些限制。此外,VMC仅关注系统当前时刻的控制,与预测控制方法相比,在复杂地形(如楼梯)上的动态性能和鲁棒性较差。
3)零力矩点(ZMP)理论
ZMP理论确保了重力和惯性力作用于机器人身体的合力方向在运动过程中与地面相交于脚的支撑区域内,从而实现稳定运动。最初,ZMP方法被应用于分析人形机器人,特别是双足机器人的稳定性。随后,该方法也被引入以确保四足机器人的稳定性控制。
这种控制方法依靠脚部的稳定区域为机器人提供控制力矩。因此,脚需要建立一个支撑多边形,这是行走过程中常见的做法。基于ZMP的控制对于四足机器人而言显得过于严格,使得机器人移动速度相对较慢[106]。近年来,随着四足机器人技术的发展,人们越来越关注如何实现高动态性能。
为了满足四足机器人在速度和灵活性方面的需求,一种常用的方法是将ZMP方法与其他技术相结合。例如,Bellicoso等人将顺序二次规划(QP)框架用于解决非线性ZMP约束。尽管这种方法增加了计算复杂度,但它使四足机器人能够实现实时运动规划,并以类似MPC的方式执行任务,从而实现诸如小跑、跑步和动态侧向行走等动态步态。
此外,它还允许机器人执行完全离地阶段的动作,如跳跃、推起和跳跃小跑。为了解决四足机器人在面对未知干扰时步态灵活性的问题,Xu等人提出了基于ZMP预览控制的柔顺控制策略,旨在建立脚与地面之间的软接触,减少对机器人身体的影响,使其即使在存在干扰的情况下也能稳健且灵活地行走。Meng等人则通过结合ZMP方法和MPC方法,实现了小型四足机器人的小跑步态稳定控制。
四足机器人的运动依赖于脚与地面之间的接触力。然而,由于脚施加的推力特性,它们的移动能力和精确跟踪预定轨迹的能力受到了限制,特别是在存在干扰的情况下。当在平坦地面上行走时,机器人运动的稳定性要求压力中心保持在支撑多边形内。
模型预测控制(MPC)是一类专门设计来有效处理此类约束并生成稳定运动的控制法则。这种控制方案通过最小化目标函数、约束系统状态在预测范围结束时的状态,或者两者结合来工作。MPC本质上是一种最优控制方法,现代方法通常通过线性、二次或非线性优化问题来解决这些问题,以确定未来后向预测窗口内的控制序列。尽管计算能力和优化算法效率有了显著进步,但对于高动态运动而言,计算需求仍然是广泛应用MPC的重要障碍。
当将四足机器人系统视为空间浮动的多体系统时,研究主要集中在确定基座的位置和姿态以及每条腿的位置。状态变量包括身体的配置和腿关节的角度。系统内的控制力包括关节力矩和地面反作用力。身体和每条腿的期望轨迹可以通过预先规划或约束条件生成。除了与地面接触和摩擦相关的约束外,任务还可以描述为包含状态变量或关节力矩的等式或不等式约束方程。
为了解决任务约束冲突的问题,在分层控制设计中必须采用适当的优化方程。这种分层控制器被称为全身体控制器(WBC),它整合了所有机器人系统的任务。WBC大致可分为以下几类:
1) 基于QP的WBC方法不区分任务优先级,对待每个任务平等;
2) 基于零空间投影(NSP)的WBC方法将低优先级任务映射到高优先级任务的零空间,以完成具有优先级的多任务运动,但此方法将接触表示为等式约束,可能不适合快速移动的机器人;
3) 具有任务优先级权重的QP(分层二次编程[HQP])方法在确保高优先级任务的同时处理低优先级任务,考虑到等式和不等式约束等多种任务约束;此方法可以集成多个约束和任务,但实时应用的计算成本较高;
4) 结合QP和NSP的WBC方法相比其他WBC方法提供了更高的计算效率。
与VMC和MPC中的简化方法不同,WBC对机器人模型的准确性和控制精度有更高的要求。因此,WBC已成为高度动态运动的强大候选方法。WBC基于完整的多体动力学,使系统能够跟踪躯干和脚尖的期望轨迹。随着优化变量和任务约束方程数量的增加,对更快硬件计算速度的需求也在增加。这种方法已成功应用于StarlETH、ANYmal和HyQ等四足机器人。基于这一控制方法,在步态规划和切换、应对外部力干扰以及在平滑表面或柔软地形上导航等方面都取得了显著改进。
为了实现四足机器人的高动态运动控制,通常需要通过关节力矩控制来达到所需的性能标准。然而,这种方法涉及解决逆运动学问题。在逆动力学控制中,动态建模方法通常是基于多刚体动力学算法建立一个全面的动力学方程,而不是依赖简化模型。因此,逆动力学控制方法能够提供更高的模型精度。
针对四足机器人,常见的逆动力学控制方法包括力控制、力/位姿混合控制、阻抗控制和鲁棒控制。不过,基于全面动力学方程的控制系统也有其局限性。由于结构的复杂性和运动过程的变化,计算全面动力学方程需要大量的计算资源,这对系统的实际应用构成了一定挑战。此外,除了接触反力,四足机器人在运动时还可能遭遇未知力,这使得全面动力学建模变得极为复杂,并给四足机器人的控制带来了巨大的挑战。
逆动力学控制方法常见于固定基座的机器人运动控制,例如机械臂和平行平台。近年来,随着建模技术和计算效率的改进,在浮动基座机器人(如双足和四足机器人)的逆动力学控制方面也取得了显著进展。
04||自主运动
四足机器人的自主运动是一项关键的技术手段,它能够独立评估外部环境,并协助人类在复杂环境中完成任务。实现自主运动的核心在于路径规划和地形识别技术。
4.1 路径规划
路径规划是机器人从起始点到达目的地的基本策略,同时要避开环境中的静态和动态障碍物。根据路径规划方法的不同特点,可以将它们分为传统路径规划方法、智能仿生路径规划方法以及基于学习的路径规划方法。具体路径规划方法及其各自的优缺点见表3。

4.1.1 传统算法
1)人工势场法
人工势场法通过模拟引力和斥力的平衡,用于计算机器人在环境中的可行路径。此方法通过模拟不同物体在各个位置上的力平衡,实现动态环境中的实时运动控制,具有较短的规划时间和高效的执行特点。然而,它有可能陷入局部最优解,导致路径规划失败。Ge等人提出了一种针对动态环境中机器人路径规划的势场方法,解决了目标和障碍物均在运动情况下的局部最优值问题。Igarashi等人应用人工势场法增强了四足机器人的机动性,使得机器人能顺利通过复杂的地形,如跨越头顶障碍物、穿过狭窄通道和台阶。Lee等人通过引入人工热场概念,将障碍物穿越纳入考量,并结合步态约束,确保了规划路径的可行性。
2)Dijkstra算法
Dijkstra算法是一种系统性的最短路径搜索方法,从一个中心点开始,逐步向外扩展直至找到最短路径。不过,这种方法不太适合实时控制,在处理大规模数据时会消耗较多的时间和资源。Noto等人对传统Dijkstra算法进行了扩展,能够在规定时间内找到接近最优的路径,实现了计算效率与路径优化的平衡。
面对不确定性环境中的最短路径问题,Deng等人提出了模糊Dijkstra算法,通过模糊数表示弧长,简化了最短路径的查找。Liu等人基于Dijkstra算法开发了一种适用于四足机器人全局地形自主导航的路径规划方法,并结合人工势场理论实现了局部地图内的自主避障,确保了机器人在复杂环境下能够精准规划路径并自主导航。
3)A*算法
A算法是Dijkstra算法的一种改进形式,它通过引入启发式函数来提高搜索效率。启发式搜索利用启发式规则评估当前位置与目标位置的距离,优先搜索接近目标的方向,从而加快了搜索速度。波士顿动力公司利用A算法为四足机器人BigDog在复杂环境中的自主运动进行了路径规划。
尽管A算法在静态网络中是最有效的直接搜索方法之一,但它在动态环境中遇到移动障碍物时表现不佳。虽然A算法能够捕捉完整的解决方案,但其复杂度相对较高。为此,Li等人提出了一种自适应动态萤火虫算法,优化现有路径而不必从头开始搜索,降低了计算负担,提高了动态环境中的路径搜索效率。
Fu等人提出的改进A*算法比原始版本提高了搜索成功率,生成了更短且更平滑的路径,显著提升了机器人路径规划的成功率,并拓宽了机器人路径的最优选择范围。
4)快速探索随机树(RRT)
快速探索随机树(RRT)是一种基于树状结构的随机搜索方法,从非凸高维空间的根节点开始,通过创建分支迭代采样新的状态,并连接接近样本的现有节点,最终构建出从起点到目标的最优路径图。Aguilar等人利用RRT方法,通过形态学分割技术确定了障碍物环境中起始点与终点之间的路径,实现了蜘蛛机器人的自主运动。
然而,RRT算法生成的路径可能不够平滑,特别是在窄通道或障碍物密集的环境中,这增加了路径收敛的时间。因此,许多研究者致力于改进RRT算法,经典方法包括RRT-connect和RRT*。RRT-connect方法允许随机树快速向目标区域扩展,提高了算法的优化效率;而RRT*算法则通过评估树中新节点周围的节点,寻找更优路径,解决了不必要的迂回问题。
4.1.2 智能仿生算法
随着学术界对智能优化算法的深入研究,多种算法已在机器人路径规划问题中得到广泛应用。这些算法旨在根据特定的评估标准找到最优路径。常见的智能优化算法包括神经网络算法、遗传算法(GA)和蚁群算法。
1)神经网络算法
神经网络算法模仿了人脑中的神经网络结构,模拟大脑的工作机制来进行建模。因此,这种方法不仅灵活,还能处理连续或离散的输入信息。尽管神经网络拥有出色的学习能力和鲁棒性,但在利用现有先验知识方面存在不足。另外,随着神经元数量的增加,仿生神经网络中的计算量和时间成本也会急剧增加。为此,Wang等人提出了一种模糊神经网络算法用于移动机器人的路径规划。
通过结合模糊理论与神经网络的优点,该算法可以在完全未知和静态环境中高效地确定从起点到终点的最优路径,并展示了高效的性能和快速的收敛速度,提升了移动机器人的智能化水平。Luo等人通过引入多尺度地图的方法改进了传统神经网络算法,大大降低了路径规划算法的时间和复杂度。为了适应多样化的应用场景,神经网络算法常常与其他传统算法、群体智能算法和学习算法结合使用,以满足收敛速度和计算成本等方面的性能需求。
2)遗传算法(GA)
遗传算法是一种基于自然遗传进化原理设计的自适应算法,其优化过程如图13所示。该算法从随机生成的初始种群出发,通过多次交叉和变异操作生成具有不同基因组合和适应度的新个体。当种群的适应度达到满意水平时,算法便收敛于最优解。遗传算法结合了随机性和广泛的搜索范围,非常适合解决复杂的路径规划问题,因此在机器人路径规划中应用广泛。Ismail等人展示了如何利用遗传算法解决非动态环境下的路径规划问题,其实验结果验证了该方法在不同静态环境中的有效性。Tuncer等人则利用遗传算法解决了动态环境下的路径规划问题,并提出了新的变异算子来克服传统随机变异算子可能产生不可行路径的问题。
遗传算法被认为是解决复杂且行为不良的目标函数中最有力的搜索技术之一。其内在的并行搜索特性使得它可以同时探索多个潜在解,从而更快速地识别出最优路径。为了在机器人路径规划中获得更好的效果,研究人员对遗传算法进行了改进,或者将其与其他智能算法结合,形成混合策略。例如,模糊遗传算法、神经遗传算法和遗传-粒子群优化算法等都是这类混合策略的具体实例。

3)蚁群算法
蚁群算法灵感来源于蚂蚁觅食行为。即使不知晓食物的具体位置,蚂蚁也能找到从巢穴到食物源的高效路径。这一算法已在多个科学与工程领域得到应用,包括车间调度、旅行商问题以及图像着色等。此外,它也被广泛应用于机器人导航问题中,以实现避障和高效的路径规划。图14展示了其优化过程。
Brand等人研究了蚁群优化(ACO)算法在机器人路径规划中的应用,特别是如何在网格网络中找到最短且无碰撞的路径。他们利用各种形状和尺寸的障碍物模拟动态环境,并通过仿真验证了这种方法的可行性。对于未知动态地形上的机器人路径规划,通常依赖于启发式方法。Rajput等人则对传统蚁群算法进行了改进,通过将机器人在网格上的移动方向历史整合成一个向量作为概率乘数因子,这种方法不仅提高了算法的收敛速度,还减少了不必要的移动,增强了路径规划的效率。

4)改进的蚁群优化算法
为了克服传统蚁群优化(ACO)算法在室内移动机器人路径规划中存在的问题,如规划时间长、收敛速度慢、路径非最优和局部最优等,Miao等人提出了一种改进的自适应蚁群优化算法。他们引入了角度引导因子和障碍物排除因子到ACO的转移概率中,以增强算法的探索与开发能力。此外,他们在信息更新规则中加入了启发式信息、自适应调整因子和自适应信息素蒸发因子。通过考虑路径长度、安全性和能耗等因素,将路径规划问题转化为多目标优化问题,使机器人能够实现全局路径优化。蚁群算法是一种基于群体的方法,涉及自组织和正反馈机制,为复杂环境中的路径规划问题提供了一种独特的解决方案。
4.1.3 基于学习的算法
经典的路径规划算法已经达到了相对成熟的发展阶段。然而,它们依赖于建立环境模型,缺乏对环境的感知能力和自动学习的能力。强化学习(RL)使得机器人可以通过自主探索获取环境信息,从而适应各种地理环境,并在多种场景下实现路径规划。解决路径规划问题的主要RL方法包括Q-learning、状态-动作-奖励-状态-动作(SARSA)、Q(λ)-learning和SARSA(λ)。其中,Q-learning是路径规划领域中最常用且有效的RL算法之一,它不需要建模且能保证收敛。Maoudj A等人通过对Q-learning算法引入新的奖励函数来初始化Q表并提供环境先验知识给机器人。他们还提出了一个新的高效选择策略,以加速学习过程,该策略在减少搜索空间的同时确保快速收敛到优化解。Q-learning算法中的Q值根据状态、动作和奖励值计算得出。与Q-learning类似,SARSA也是一种紧密相关的学习方法,但它是一个基于策略的学习算法,即SARSA根据当前策略学习Q表值,而不是采用贪婪策略,这意味着SARSA在探索其他动作方面有一定的局限性。Q-learning是一种无模型的方法,意味着它不需要显式的环境模型,因此可以广泛应用于解决路径规划问题。Q(λ)算法是Q-learning的扩展,它结合了资格迹,作为短期记忆存储最近的动作。
通过存储状态-动作对的痕迹,可以同时采取多个步骤,相比Q-learning,这种方法实现了更高效的学習和更快地收敛到接近最优路径。RL在解决顺序决策问题中起着关键作用,并通过与环境的互动表现出色的自我学习能力。将基于RL的局部路径规划算法SARSA(λ)与RRT算法相结合,有助于减少采样的随机性,从而提高实时性能和可靠性。深度强化学习(DRL)也在路径规划任务中得到了广泛应用。深度学习(DL)擅长感知任务,而RL则擅长决策制定。这两种学习方法的结合在路径规划中可以产生显著的效果。Lei等人应用了DeepMind提出的双Q网络——一种2016年提出的DRL算法——用于未知环境中的动态路径规划。
Yang等人通过结合深度Q网络算法与Q-learning算法解决了机器人路径规划中收敛速度慢和随机性过大的问题。Yu等人提出了一种基于神经网络和分层强化学习(HRL)的移动机器人路径规划算法。该算法利用神经网络让机器人感知环境并提取相关特征,HRL则将当前状态映射到特定动作。与Q-learning算法相比,这种方法减少了收敛时间,提高了规划路径的平滑度,并在不同场景中展现了良好的泛化性能。
4.2 地形识别
地形识别是指机器人利用其平台上安装的传感器来识别和分类未知的地形环境的能力。四足机器人与环境之间的交互非常复杂,地形特征对机器人的运动性能有重大影响。因此,机器人需要具备准确的地形感知和分类能力,以便进行适当的路径和轨迹规划,并设计合适的运动控制策略。这确保了机器人能够有效地穿越地形,实现预期的运动轨迹,并保持运动稳定性。机器人通过携带的硬件设备获取地形信息。根据地形识别算法的不同发展阶段,可以将其分为传统的地形识别算法和基于深度学习的地形识别算法。具体的分类情况如图15所示。

1)基于非视觉特征的地形识别算法
依赖非视觉特征的地形识别算法通常配备有诸如激光雷达(LiDAR)、红外传感器、惯性测量单元和振动传感器等。基于这些传感器的特性,非视觉地形识别算法可以进一步分为两类:基于点云信息的地形识别算法和基于振动的地形识别算法。
2)基于点云信息的地形识别算法
这类算法通过使用激光雷达扫描地形环境轮廓来获取点云数据,并构建栅格地图。随后,算法计算栅格地图中点云数据的最大值和最小值,以创建可达性地图。例如,Jung等人利用单个激光测距仪跟踪跑步的人,并在非结构化户外环境中避开动态障碍物。Leigh等人设计了Smart Wheeler机器人,该机器人使用2D激光扫描器,在不同条件下帮助行动不便的人进行人员跟踪和跟随。
Meng等人提出了一种基于3D LiDAR点云数据的坡度检测方法,通过根据变化的坡度角连续调整四足机器人的步态,使机器人能够避免潜在危险并保持运动稳定。相较于2D LiDAR点云数据,3D LiDAR数据从感知单一平面进化到了三维空间感知。Saputra等人提出了一个多行为生成模型,该模型能够基于3D点云、地面触觉传感器和惯性测量单元生成合适的行为,适用于无扶手楼梯环境中的上下楼梯导航。所获得的点云特征数据的准确性受雷达探测范围的影响,近距离时点云密度较高,生成的可通行性地图也更准确;但远距离时点云的准确性较低。实际应用中,往往需要对数据进行校正,以实现更均衡的表现。
3)基于振动的地形识别算法
基于振动的地形识别算法利用集成在机器人上的振动传感器收集和分析机器人穿越未知地形环境时产生的振动,从而实现地形识别。Brooks等人提出了一种更为全面的基于振动的地形分类方法。分类器离线训练使用标记的振动数据,在线执行线性分类识别。Weiss等人提出了一种基于车辆车身振动的地形分类方法,他们使用支持向量机(SVM)进行基于振动的地形分类,采用径向基函数(RBF)核和特征提取技术。根据识别出的地形,车辆可以调整其驾驶模式。Hoepflinger等人提出了一种用于识别地形形状和属性的算法,该算法从机器人运动期间产生的关节电机电流数据和地面振动接触力测量中提取特征,实现了94%的地形形状识别率和73%的地形属性识别率。
Bai等人提出了一种基于轮地交互的3D振动地形识别算法,他们使用快速傅里叶变换光谱将三轴振动矢量转换到频域,并通过对转换后的数据进行归一化处理,获得了训练特征向量,并在五种不同的地形环境中进行了算法分类测试。对于四足机器人而言,工作环境复杂、动态且具有高度不确定性,这对传感器的可靠性提出了挑战。此外,体积、重量和成本的限制使得在机器人上携带整套传感器变得不切实际。在这种情况下,视觉传感器提供了若干优势。它们用途广泛,能够提供宝贵的地形信息,这对于预防意外的机器人跌落至关重要。
4)自主机器人运动与视觉地形识别
自主机器人的运动依赖于对周围环境的感知和解释。与非视觉方法相比,基于视觉的地形识别方法提供了丰富的信息,并且不受机器人自身影响,因此成为机器人地形识别的首选方案。为了进一步分类基于视觉的地形识别方法,可以将其分为两个子类别:结构化视觉特征和抽象视觉特征。
5)结构化视觉特征
如颜色和纹理等结构化视觉特征,可以通过明确的数学或算法定义精确量化。这些特征不仅在计算机视觉任务中提供一致可靠的信息,还主要用于传感器捕捉的具体视觉元素的选择和提取。随后,这些特征被输入分类器进行精确分类,如图16所示。Cortes等人评估了纹理描述符,并结合了颜色描述符,选择了以RBF作为核函数的支持向量机(SVM),并结合Gabor小波滤波器,这种方法达到了超过91%的识别精度。
Filitchkin等人提出了一个基于SURF(加速稳健特征)和SVM分类器融合的词袋视觉词汇的地形识别算法,并在LittleDog平台上实现了实时地形分类,提高了机器人地形识别的准确性和步态速度。Wu等人结合堆叠去噪稀疏自动编码器和Fisher向量技术,通过无监督机器学习实现参数自调优。他们在具有弯曲腿的四足机器人上进行了室外实验,使用来自多种地形的数据集,在地形识别方面取得了有希望的结果。

结构化视觉特征算法包括特征提取与分类两部分,使用分类器完成任务。然而,因为识别过程是由离散步骤组成的,所以难以实现端到端的训练。这一限制妨碍了算法参数的全局反向传播,使得参数更新变得更加困难,进而导致算法训练复杂,影响了优化效果。同时,分类器的设计往往需要人类专家的介入,这种依赖人为因素的情况削弱了地形识别的效率与精确度。相比之下,卷积神经网络(CNN)是一种模拟人类大脑神经网络的生物启发式模型,它能模拟大脑处理视觉信息的方式,即通过多层的感受野。借助多层卷积网络结构,CNN可以逐步提取图像的颜色、结构和纹理等结构化视觉特征。在各层之间的卷积过程中,这些特征相互交织并整合,最终生成带有语义信息的抽象视觉特征。深度学习(DL)驱动的地形识别算法主要依靠CNN来提取此类抽象特征,并通过诸如全连接层这样的分类器将其转化为可识别的标签。这种方法实现了从传感器获取特征到网络内部的端到端处理,采用端到端的方法后,在输出端就能直接得到结果,不再需要单独设计特征或挑选分类器。具体流程请参见图17。例如,Abou-Nasr等人提出了一种基于递归神经网络的灰度图像地形识别方案,用以区分草地、树木以及道路上的落叶。当图像像素从顶部到底部被扫描时,分类器会识别出相应的地形类型。而Liu等人则提出了一种基于深度稀疏过滤网络(DSFN)的地形识别方法,该网络能够自动从未加工的数据中学习特征,这是一种突破性的深度学习技术,仅需在预训练和微调阶段调整少数参数,区别于传统的深度网络。另外,Borijindakul等人开发了一种递归神经网络,用于分类软质地形,以此扩大四足机器人的活动范围,该方法成功地区分了六类不同的地形。

Sun等人开发了一种语义分割模型,该模型采用全卷积网络,用于户外环境下足式机器人的地形感知。他们借助深度神经网络来辨识地面纹理,从而帮助机器人理解周围的地形环境。Kong等人把视觉可通行性分析的问题转化为图像分类任务。通过训练卷积神经网络(CNN)来分类不同的地形片段,并实现实时动态调整腿部姿态,保证了机器人能根据环境条件灵活、稳定地移动。Junaid 等人设计了一种多特征视图浅层卷积神经网络(MVS-CNN),它可以从输入图像的具体表征中抽取抽象特征。为了提升该深度学习结构的学习效果,他们还引入了图像梯度信息作为额外的数据通道。然后,这些多视角特征被输入到全连接神经网络中,以精确划分道路区域。相较于广泛使用的语义分割网络SegNet,这一新方法不仅在训练和评估阶段表现出更好的性能,而且运算效率也有所提高。对于机器人的地形识别而言,不论是以非视觉特征为基础还是以视觉特征为基础,选择快速且高效的分类方法至关重要。地形识别的精度和算法的高效性是提升分类方法实用性的两大关键因素。不过,这两类地形识别算法都存在各自的局限:比如,基于视觉特征的方法在强光条件下可能失效;而基于非视觉特征的方法则难以区分几何特性相似的不同地形。因此,将两者相结合,成为未来地形识别技术研究的发展方向。
05||结论
本文专注于四足机器人领域的前沿研究,特别关注结构设计、运动控制和自主移动这三个关键方面。作为先进的自主智能系统,四足机器人因其在自主导航、任务执行和环境适应性方面的潜力而受到了广泛关注。本文旨在深入探讨并总结当前四足机器人的结构形式,并探索推动其智能化和高度自主性的运动控制方法、路径规划技术和地形识别技术。关于四足机器人的结构设计,当前的研究集中在提高其灵活性和适应性上,例如通过增加踝关节、尾巴和头部等部件。同时,一种日益增长的趋势是赋予四足机器人可重构和多模态的移动能力,以适应不同的环境并完成多样化的任务。
展望未来,四足机器人可能会采用模块化设计理念,使得腿部、机身和头部等组件可以根据需要互换和重新配置,从而促进机器人的可重构性和扩展性。这种模块化设计不仅增强了机器人的灵活性和通用性,还降低了成本和维护复杂度。
在运动控制领域,四足机器人的研究已经取得了显著进展。通过将先进的传感技术与实时控制算法相结合,机器人能够更好地适应不稳定或复杂的地形,保持平衡,并实现更加自然高效的步态。未来的研究可以进一步探索四足机器人的协同控制技术,包括与机械臂集成以扩展如抓取、搬运和组装等操作能力。与无人机的协作可以提升任务效率和安全性,提供地空协同效应,这在灾难响应、军事侦察和环境监测等特殊场景中尤为重要。此外,引入人工皮肤技术可以增强机器人的触觉和感知能力,比如触摸感知、温度感知和疼痛检测等。
上一篇:自主移动机器人如何选择BMS系统
下一篇:人形机器人全景产业链大梳理!