时间:2017-12-11 15:27
人气:
作者:admin
lwip是瑞典计算机科学院(SICS)的Adam Dunkels 开发的一个小型开源的TCP/IP协议栈。实现的重点是在保持TCP协议主要功能的基础上减少对RAM 的占用。
LWIP(Light weight internet protocol)的主要模块包括:配置模块、初始化模块、NetIf模块、mem(memp)模块、netarp模块、ip模块、udp模块、icmp 模块、igmp模块、dhcp模块、tcp模块、snmp模块等。下面主要对我们需要关心的协议处理进行说明和梳理。
配置模块通过各种宏定义的方式对系统、子模块进行了配置。比如,通过宏,配置了mem管理模块的参数。该配置模块还通过宏,配置了协议栈所支持的协议簇,通过宏定制的方式,决定了支持那些协议。主要的文件是opt.h。
初始化模块入口的文件为tcpip.c,其初始化入口函数为: void tcpip_init(void (* initfunc)(void *), void *arg)
该入口通过调用lwip_init()函数,初始化了所有的子模块,并启动了协议栈管理进程。同时,该函数还带有回调钩子及其参数。可以在需要的地方进行调用。
协议栈数据分发管理进程负责了输入报文的处理、超时处理、API函数以及回调的处理,原型如下:
static void tcpip_thread(void *arg)
Netif模块为协议栈与底层驱动的接口模块,其将底层的一个网口设备描述成协议栈的一个接口设备(net interface)。该模块的主要文件为netif.c。其通过链表的方式描述了系统中的所有网口设备。
Netif的数据结构描述了网口的参数,包括IP地址、MAC地址、link状态、网口号、收发函数等等参数。一个网口设备的数据收发主要通过该结构进行。
Mem模块同一管理了协议栈使用的内容缓冲区,并管理pbuf结构以及报文的字段处理。主要的文件包括mem.c、memp.c、pbuf.c。
netarp模块是处理arp协议的模块,主要源文件为etharp.c。其主要入口函数为: err_t ethernet_input(struct pbuf *p, struct netif *netif)
该入口函数通过判断输入报文p的协议类型来决定是按照arp协议进行处理还是将该报文提交到IP协议。如果报文是arp报文,该接口则调用etharp_arp_input,进行arp请求处理。
如果是ip报文,该接口就调用etharp_ip_input进行arp更新,并调用ip_input接口,将报文提交给ip层。
在该模块中,创建了设备的地址映射arp表,并提供地址映射关系查询接口。同时还提供了arp报文的发送接口。如下
err_t etharp_output(struct netif *netif, struct pbuf *q, struct ip_addr *ipaddr)
该接口需要注册到netif的output字段,ip层在输出报文时,通过该接口获取目标机的MAC地址,组合最终报文后,由该接口调用底层设备的驱动接口发送数据。
在etharp_output接口中,判断报文类型,如果是广播包或者组播包,就调用etharp_send_ip(组装目标mac和源mac)接口,etharp_send_ip调用netif结构中的设备驱动注册的linkoutput钩子函数发送最终报文。如果是单播包,etharp_output接口就调用etharp_query进行ip地址和MAC地址的映射,来获取到目标机的MAC地址。并在etharp_query中调用etharp_send_ip来发送最终组合报文。
ip模块实现了协议的ip层处理,主要文件为ip.c。其主要入口函数为: err_t ip_input(struct pbuf *p, struct netif *inp)
该接口通过判断输入报文的协议类型,将其输入到相应的上层协议模块中去。比如,将udp报文送到udp_input。
该模块另外一个接口是输入函数,原型如下:
err_t ip_output(struct pbuf *p, struct ip_addr *src, struct ip_addr *dest, u8_t ttl, u8_t
tos, u8_t proto)
该接口通过路由表或者传输ip后,调用netif的output字段函数钩子发送报文。
udp模块实现了udp协议层的协议处理,主要文件为udp.c。该模块通过PCB控制块将应用端口跟应用程序做了绑定。在接收到新报文时,分析其对应的PCB,找到对应的处理钩子,进行应用的处理。主要入口函数为:
void udp_input(struct pbuf *p, struct netif *inp) 该模块负责输出的接口如下:
err_t udp_send(struct udp_pcb *pcb, struct pbuf *p)
该模块负责将一个PCB跟一个本地端口进行绑定的接口如下:
err_t udp_bind(struct udp_pcb *pcb, struct ip_addr *ipaddr, u16_t port) 该模块负责将一个PCB跟一个远端端口绑定的接口如下:
err_t udp_connect(struct udp_pcb *pcb, struct ip_addr *ipaddr, u16_t port)
igmp模块负责分组管理。其主要的接口函数如下:
void igmp_input(struct pbuf *p, struct netif *inp, struct ip_addr *dest) 该接口负责IGMP协议报文的处理,比如分析当前报文是请求还是应答。 err_t igmp_joingroup(struct ip_addr *ifaddr, struct ip_addr *groupaddr) 该接口将一个网口加入一个组。
err_t igmp_leavegroup(struct ip_addr *ifaddr, struct ip_addr *groupaddr) 该接口将一个网口从一个组中移出。
dhcp模块用于获取设备ip地址的相关信息。其处理入口主要有这么几个:dpch的启动、dpch的接收报文处理以及定时器模块的处理。
主要的接口原型如下:
err_t dhcp_start(struct netif *netif)
该接口用于设备启动dhcp模块,主要是客户端的功能。该模块实现设备dhcp描述结构生成,并将dhcp的端口绑定到udp协议中,以及将本dhcp模块跟远端服务器端口进行绑定。最后启动dhcp申请。
static void dhcp_recv(void *arg, struct udp_pcb *pcb, struct pbuf *p, struct ip_addr *addr, u16_t port)
该接口为一个注册接口,用于dhcp报文接收。在start dhcp时,该接口通过dhcp的udp pcb注册到udp协议层。Udp进行报文处理后,根据端口调用该注册接口。该接口中,实现dhcp报文的协议处理。
Void dhcp_fine_tmr() Void dhcp_coarse_tmr()
这两个函数接口实现了dhcp的相关超时处理监控。上面一个用于请求应答超时处理。下面一个用于地址租用情况的到期处理。
从源码分析看,上述的接口在应用lwip的协议栈时,需要重点关注。对于小内存应用的场合,该协议栈的内存管理以及pbuf应用部分需要自行改写。
(1)支持多网络接口下的IP转发;
(2)支持ICMP协议;
(3)包括实验性扩展的UDP(用户数据报协议);
(4)包括阻塞控制、RTT 估算、快速恢复和快速转发的TCP(传输控制协议);
(5)提供专门的内部回调接口(Raw API),用于提高应用程序性能;
(6)可选择的Berkeley接口API (在多线程情况下使用) 。
(7)在最新的版本中支持ppp
(8) 新版本中增加了的IP fragment的支持。
(9) 支持DHCP协议,动态分配ip地址.
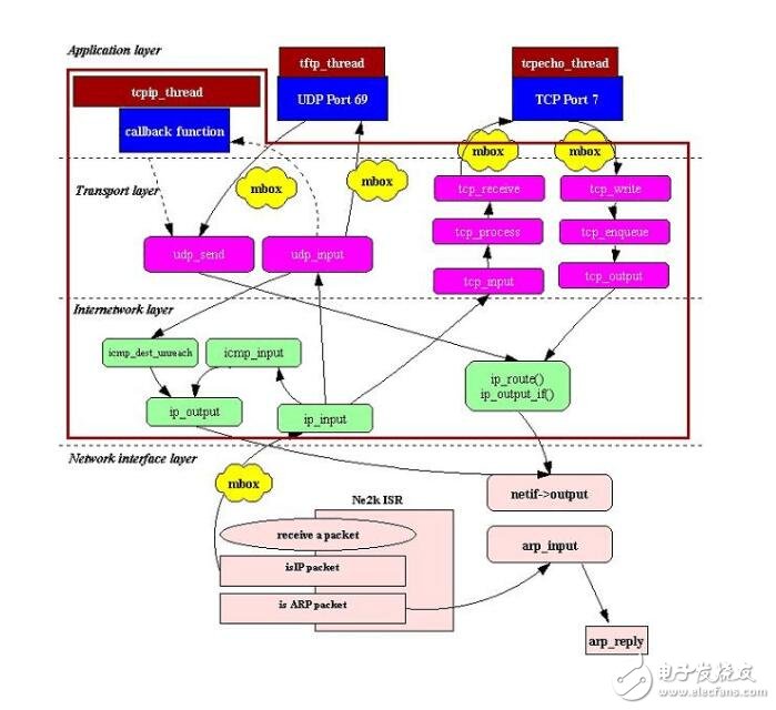
下面这张图比较清楚的描述了lwip的报文处理流程,呵呵,借用一下。不过,其对netif-》output描述不够。从代码看,该output实际是arp层的输出,最后通过arp层调用netif中的底层输出接口发送报文。
