Abstr
act:
Maxim 1-Wire dev
ices are used in remo
te places where the distance between the device and the Host may exceed the 1-Wire specifications. This Application Note describes a
simple protocol that
can be used between the Host and a remote controller that pe
rforms the 1-Wire communication. Originally created to support the IEEE 1451.4 A Smart Tran
sducer Interface for Sensors and Actuators—Mixed-Mode Communication Protocols and Transducer Electronic Data Sheet (TEDS) Formats standards committee.
Introduction
Dallas Semiconductor 1-Wire devices are used in remote places where the distance between the device and the Host may exceed the 1-Wire specifications.
In such cases it is useful to be able to have some kind of communication equipment in between the sensor and the data processing computer which allow data from 1-Wire devices to be efficiently and transparently transferred, for instance over LAN or WAN networks, in a uniform and consistent way.
The goal with this document is to suggest how this problem can be easily solved in a relative simplified manner by inserting a transport layer in the driver software, which operates with a uniform frame buffer format. This extra layer allows different parts of the 1-Wire protocol software to be placed at different physical locations and in this way extend the versatility of the 1-Wire concept. (Special te
rms, commands, or codes are shown in italics for clarity.)This document was originally created to support the IEEE 1451.4 A Smart Transducer Interface for Sensors and Actuators - Mixed-Mode Communication Protocols and Transducer Electronic Data Sheet (TEDS) Formats standards committee.
Scenario
Dallas Semiconductor devices built into remote senso
rs are, via a 1-Wire bus and a number of individual instruments, connected to a host application. The instruments are connected together via different communication lines and are using different communication protocols. The instruments will in this respect act as communication repeaters, which transfer data transparently between the Host application and devices on the 1-Wire bus.

Figure 1. Repeater in a multiple-protocol scenario.
Primary Goals
The software in the instruments (the repeaters) should be stable for the lifetime of the instruments (> 10 years) even if new (and yet unknown) Dallas Semiconductor devices are connected the 1-Wire bus.
The communication speed should be optimized. This implies that the number of communication transactions on the other communication buses (bus 1 and bus 2 in the example) should be minimized, as these buses may have a much lower bandwidth than the 1-Wire bus itself, and/or may also be used for other communication tasks not related to the 1-Wire communication.
Derived Goals
All know
ledge about specific 1-Wire device types should be isolated to the Host prog
ram. The repeaters should not cont
ain any device specific knowledge.
Communication sessions should be based on whole buffers (inste
ad of individual bytes and bits) in order to minimize the communication overhead on the intervening buses (bus 1 and 2 in the example).
A few b
asic and device transparent 1-Wire transactions for the repeaters should be defined, together with the corresponding buffer formats. These few device transparent transactions should be sufficient for communication with all types of 1-Wire devices.
The minimum buffer size, which a repeater shall be able to handle, shall be well defined. (It is assumed that the repeaters may have a very limited buffering capability).
If communication with a Dallas Semiconductor device requires a larger buffer it should be possible to split a 1-Wire transaction over several intervening buffers transferred between the Host and the repeater which have the 1-Wire connection.The intervening communication protocols will typically pack the 1-Wire buffer frame in "envelopes" using their own format (for instance add some header and tail bytes). This is transparent to the 1-Wire communication and is not a part of this specification.
Accepted Limitations
It is not required that the 1-Wire interface in the repeater handle EP
ROM programming voltages, higher speed 'overdrive' communication, or strong pull-up power delivery but its use is to be defined by this specification.
It is assumed that all communication initiatives through the repeaters are initiated from the host application.
Transparent 1-Wire Buffer Transactions
The transparent buffer transaction on the 1-Wire bus takes advantage of the fact that transmit and receive can be done at the same time on a bit to bit basis. (A one (1) shall be transmitted by the repeater when receiving bit frames from a 1-Wire device).
After a transaction the buffer in the repeater will contain any information read from the 1-Wire (device). The buffer in the repeater with the resulting 1-Wire transaction can then be transmitted back to the host, if needed. All buffer communication initiatives is taken by the host.
Transparent 1-Wire Buffer Protocol Specification
Buffer Formats
The transparent buffer transaction protocol has two communication buffers defined in the repeater.
One inbound buffer that receives a frame from the host computer and one outbound buffer where the return frame is constructed.
General Inbound Format
| Length byte
| Array of Single and Multiple byte Commands |
General Outbound Format
| Length byte
| Array of Single and Multiple byte Command results |
The first byte in both the inbound and outbound frames is a length byte representing the number of bytes in the frame not including the length byte.
The inbound frame may contain a series of 1-Wire commands. The commands in inbound buffer are parsed. If the parsing produces an result, the command and result are put in the outbound buffer.
If the length is 0 in an inbound buffer the buffer is ignored and no processing takes place.
The minimum size of the inbound and outbound buffers a repeater shall be able to handle is 49 bytes including the Length byte.
General Command Formats
There are two types of 1-Wire commands. Single byte 1-Wire commands and multibyte 1-Wire commands. The MSB bit of the first byte in the header identifies if it is a single byte or a multibyte command. If it is a multibyte command the header consist of two bytes, the command byte and a byte defining the length of the attached block of data bytes.
| Inbound Command Format |
Outbound Response Format |
| Multiple byte command |
Multiple byte command response (specified commands) |
Command code, 1 byte (0xxx xxxx) |
data_length 1 byte |
data_bytes |
|
Command code, 1 byte (0xxx xxxx) |
data_length 1 byte |
data_bytes |
|
|
| Single byte command |
Single byte command response (all commands) |
Command code, 1 byte (1xxx xxxx) |
|
Command code, 1 byte (1xxx xxxx) |
return_code 1 byte | |
A command is always a single byte value. The command is always co
pied from the inbound buffer to the outbound buffer if the 1-Wire operation produces a result.
data_length used with multibyte commands is always a single byte with the value as the number of bytes following the data_length byte in the buffer. With DATA_xxx commands the data_length value is also used to differentiate between read and write operations on the internal protocol registers. For a register write, data_length is different from zero. Data is copied from the inbound buffer to the data register identified by the command. No command or data is copied to the outbound buffer. For a register read, data_length is equal to zero. The command is copied to the outbound buffer. The data_length for the register identified by the command is copied to the outbound followed by the data from the register.
return_code is always a single byte value following a single byte command in the outbound buffer.
Command Overview
Table 1a. Single Byte Commands
| COMMAND NAME |
DESCRIPTION |
CODE |
| CMD_ML_RESET |
Reset all devices on 1-Wire and report if any devices are responding |
80 (hex) |
| CMD_ML_SEARCH |
Perform 1-Wire search using the current search state as specified in the DATA_ID and DATA_SEARCH_STATE registers. |
81 |
| CMD_ML_ACCESS |
Select the current device as specified in the DATA_ID register using the 1-Wire MATCH_ROM command 55 hex. |
82 |
| CMD_ML_OVERDRIVE_ACCESS |
Select the current device as specified in the DATA_ID register using the 1-Wire MATCH_ROM command 69 hex which at the same time sets the device in overdrive mode. If overdrive mode is not supported by the repeater end this command will return RET_CMD_UNKNOWN |
83 |
| CMD_RESET |
Reset repeater end to default state. Previous processed data in the outbound buffer remains unchanged. |
84 |
| CMD_GETBUF |
Return the outbound buffer as it is. If this command can be processed normally then the command byte is not copied to the outbound buffer and the length of the outbound buffer remains unchanged. If this command can not be processed the CMD_GETBUF command is returned immediately, typically with the RET_BUSY return code. This is the only command which causes the outbound buffer to be returned. When the CMD_GETBUF command is present in an inbound buffer it shall always be the last command in the inbound buffer. When a command (in the next inbound buffer) following CMD_GETBUF is not a CMD_GETBUF then the outbound buffer is cleared before this command is processed. This allow the host to request retransmission of the outbound buffer multiple times. |
85 |
| CMD_ERROR |
Error command. Is only used in the outbound buffer of the repeater end to signal errors to the host. It can typically be errors resulting from processing of multibyte commands or any internal errors in the repeater end. If it occurs in an inbound buffer the return status should be RET_CMD_UNKNOWN. |
86 |
| (Reserved) |
Single byte commands reserved for further extension of this protocol. Should return with the return code RET_CMD_UNKNOWN |
87-CF |
| (Vendor specific) |
Single byte commands reserved to be defined by the repeater vendor. If not used, these commands should return with the return code RET_CMD_UNKNOWN |
D0-FF |
Table 1b. Multibyte Commands, with Required Repeater Data Registers
| COMMAND NAME |
DESCRIPTION |
COMMAND |
REGISTER SIZE |
| DATA_ID |
Write or read the 64 bit 1-Wire ID number register. If the data length of a write command is less than 8 and more than 0 then the remaining register bytes are cleared. |
00 (hex) |
8 (bytes) |
| DATA_SEARCH_STATE |
Write or read the 2 byte 1-Wire search state register. During register write the internal search algorithm state is cleared. Write to the first register presets LastDiscrepancy, (the DATA_ID bit index for search start). The second register, LastFamilyDiscrepancy is always cleared by write. |
01 |
2 |
| DATA_SEARCH_CMD |
Write or read 1-Wire search command register. This is the 1-Wire command used during the CMD_ML_SEARCH command. |
02 |
1 |
| DATA_MODE |
Write or read register which define the options, speed and level of the 1-Wire bus |
03 |
1 |
| DATA_CAPABILITY |
Read 1-Wire capabilities of repeater (Operation assumes an inbound data_length value of 0) |
04 |
(1) Constant value |
| DATA_OUTBOUND_MAX |
Read max length of outbound buffer in bytes. (Operation assumes an inboumd data_length value of 0) |
05 |
(1) Constant value |
| DATA_INBOUND_MAX |
Read max length of inbound buffer in bytes. (Operation assumes an inbound data_length value of 0) |
06 |
(1) Constant value |
| DATA_PROTOCOL |
Read protocol version identification as a NUL (/0) terminated C string. The current version 1.00 protocol is "ML100". (Operation assumes an inbound data_length value of 0) |
07 |
(Max 20 incl. \0) Constant value |
| DATA_VENDOR |
Read repeater vendor identification data as a NUL (/0) terminated C string. (Operation assumes an inbound data_length value of 0) |
08 |
(Max 20 incl. \0) Constant value |
| CMD_ML_BIT |
Initiates write_read 1-Wire communication bit using the LS bit of the each data byte provided. |
09 |
(na) |
| CMD_ML_DATA |
Initiates a 1-Wire communication block. The first byte in data defines the total number of 1-Wire data bytes processed on the 1-Wire bus called block_length. 1-Wire processing starts with the data byte following this byte. If the number of data_bytes to process is larger than the header block_length-1 then the remaining bytes are processed equal to an inbound data value of FF hex. The result of the 1-Wire processing is placed in the outbound register. |
0A |
(na) |
| CMD_DELAY |
Perform a delay which length is defined by the attached data byte. data_length shall be 1. |
0B |
(n/a) |
| (Reserved) |
Multibyte commands reserved for further extension of this protocol specification. If the command is unknown to the repeater end, then the command CMD_ERROR with return code RET_CMD_UNKNOWN is placed into the outbound buffer. |
0C-4F |
|
| (Vendor specific) |
Multibyte commands reserved for further vendor specific purposes. If the command is unknown to the repeater end, then the command CMD_ERROR with return code RET_CMD_UNKNOWN is placed into the outbound buffer. |
50-7F |
|
Total: 12 RAM register bytes
Table 2. Return Codes (Always Follow Single Byte Commands in Outbound Buffer
| RETURN CODE NAME |
DESCRIPTION |
RETURN CODE |
| RET_SUCCESS |
Command operation successful |
00 (hex) |
| RET_END_SEARCH |
End of device search, the last device in ID search was the previous device found and the search state will now be reset. |
01 |
| RET_BUSY |
Previous buffer has not been processed yet. |
02 |
| RET_ERROR |
Unspecified error (stops inbound buffer processing) |
03 |
| RET_NO_DEVICE |
No devices present on the 1-Wire (stops inbound buffer processing) |
04 |
| RET_ML_SHORTED |
1-Wire appears to be shorted (stops inbound buffer processing) |
05 |
| RET_OUTBOUND_OVERRUN |
Outbound buffer overrun error (stops inbound buffer processing) |
06 |
| RET_INBOUND_OVERRUN |
Inbound buffer overrun error (stops inbound buffer processing) |
07 |
| RET_REG_OVERRUN |
Data register overrun error (stops inbound buffer processing) |
08 |
| RET_END_OF_INBOUND |
Unexpected end of inbound buffer (stops inbound buffer processing) |
09 |
| RET_READ_ONLY |
Attempt to write a read-only data register (data_length not 0, stops inbound buffer processing) |
0A |
| RET_WRITE_ONLY |
Attempt to read a write-only data register (data_length is 0, stops inbound buffer processing) |
0B |
| RET_CMD_UNKNOWN |
Command unknown (stops inbound buffer processing) |
0C |
| (Reserved) |
Reserved for future expansion of this protocol specification |
0D to 7F |
| (Vendor specific) |
Vendor specific return codes |
80 to FF |
Before any vendor specific commands are used by the host the DATA_VENDOR command should be used to identify that the expected repeater type is present. This precaution will prevent command contention between different vendors.
Command Processing Description
Command Processing Sequence
The inbound and outbound buffers may contain multiple commands in a sequence.
The inbound buffer is parsed and processes sequentially. Most of the commands being processes will append results to the outbound buffer. The commands sequence in the outbound buffer will thus match the command sequence order in inbound buffer. The only exception to this is when CMD_ERROR is inserted in the outbound buffer, and when a busy state RET_BUSY is returned immediately as result of a CMD_GETBUF command.
The outbound buffer is cleared when an inbound buffer is received, except if the first command in the inbound buffer is a CMD_GETBUF, which instead causes the outbound buffer to be (re-)transmitted.
If the reception of an inbound buffer results in inbound buffer overflow, the CMD_ERROR command is inserted in the outbound buffer with a RET_INBOUND_OVERRUN status. The remaining contents of the inbound buffer is ignored.
If the processing of an inbound buffer results in outbound buffer overflow, either the current command, if it is a single byte command, or the CMD_ERROR command is inserted in the outbound buffer with the RET_OUTBOUND_OVERRUN status. The processing of current command is stopped, and any further command processing of the inbound buffer stops.
Inbound may also be halted due to 1-Wire conditions of no device present RET_NO_DEVICE or a shorting of the 1-Wire bus RET_ML_SHORTED. Unknown or improper commands will return codes (RET_RET_OVERRUN, RET_END_OF_INBOUND, RET_READ_ONLY, RET_WRITE_ONLY, RET_CMD_UNKNOWN, RET_OUTBOUND_OVERRUN) and stop inbound command processing. Any error result that halts inbound command processing will be considered the final error message.
A repeater implementation shall assure that there always is place in the outbound buffer for one final error message (CMD_ERROR + error status). After the final error message has been put in the outbound buffer all processing in the repeater is allowed to stop, as described above, until the outbound buffer has been transmitted or reset.
If successive error events are detected by the repeater end, after the final error message has been placed in the outbound buffer, then any following error events should be ignored. This state presets until the outbound buffer has been reset after transmission or by the CMD_ML_RESET command. This assures that error information is given to the host in the same sequence as they occur in the slave and that no previous information in the buffer is lost or overwritten.
When processing of an inbound buffer is halted due to an error condition, the inbound buffer is scanned for a CMD_GETBUF command. If found, the present content of outbound buffer is send back to the host. If a CMD_GETBUF is not found, no further command processing takes place until another inbound buffer is received.
Buffer Frame Synchronization
The outbound buffer is transmitted by the repeater end when a CMD_GETBUF command is received.
The CMD_GETBUF can be looked upon as a "token". When the repeater end is given the CMD_GETBUF "token" from the host it is allowed to transmit the outbound buffer once. The outbound buffer shall only be transmitted once for each CMD_GETBUF "token", and any transmission shall not start before a CMD_GETBUF "token" is received (and processed).
If the repeater end is busy the CMD_GETBUF "token" is returned back to the host immediately. The host end is then allowed to try to send the token back again (single bus polling) or to give it to some other low-level 1-Wire protocol in operation elsewhere (multibus polling).
CMD_GETBUF shall always be the last command (if not the only command) in an inbound buffer as any further command parsing of the inbound buffer is stopped.

Figure 2a. Receiving inbound buffer.

Figure 2b. Inbound command processing.
Table 3. Flow-Chart Variable Descriptions
| FLOW VARIABLE |
DESCRIPTION |
| cmd |
The current command code being processed |
| data_length |
Number of data bytes if current command is a mult-byte command |
| data_bytes |
Pointer to the start of the data bytes in a mult-byte command |
| return |
Current result byte of the command being processed |
| inbound |
Buffer containing the incoming list of commands from the host |
| outbound |
Buffer containing the outgoing response back to the host resulting from commands in inbound |
| max |
The maximum size of the inbound buffer, sama as DATA_INBOUND_MAX |
| last_cmd |
Last command that was evaluated |
| last_cmd_return |
Result of last command that was evaluated |

Figure 2c. Outbound space verification.
Detailed Command Description
CMD_ML_RESET
The CMD_ML_RESET command resets all 1-Wire devices and detects whether at least one device is present. If a device is not present then the return code RET_NO_DEVICE is placed in the outbound buffer and inbound buffer processing stops. This command uses the DATA_MODE data register for the communication speed at which the reset signal is sent to the 1-Wire.
Example: reset devices on 1-Wire
inbound CMD_ML_RESET
outbound CMD_ML_RESET

Figure 3a. Processing command CMD_ML_RESET.
CMD_ML_SEARCH
The CMD_ML_SEARCH command performs a search using the current search state in the repeater to find the 'next' device on the 1-Wire. The command does NOT do a 1-Wire reset before the search. A CMD_ML_RESET command shall be used before CMD_ML_SEARCH in most cases. This command uses the search state information in the repeater data register DATA_SEARCH_STATE and DATA_ID. To reset the search to find the 'first' device on the 1-Wire, set the two bytes in the DATA_SEARCH_STATE data register to 0. See the DATA_SEARCH_STATE command description for more details on its use. This command uses the DATA_MODE data register for the communication speed at which the search is performed on the 1-Wire. See Appendix for a detailed description of the 1-Wire search algorithm.
Example: search for the first device on the 1-Wire. Reset the search state and then do a search. Read the ID of the discovered device.
inbound DATA_SEARCH_STATE <2><0,0>
CMD_ML_RESET
CMD_ML_SEARCH
DATA_ID <0>
outbound CMD_ML_RESET
CMD_ML_SEARCH
DATA_ID <8><8 bytes of ROM>
Example: search for the next two devices on the 1-Wire and return the ID's of these devices.
inbound CMD_ML_RESET
CMD_ML_SEARCH
DATA_ID <0>
CMD_ML_RESET
CMD_ML_SEARCH
DATA_ID <0>
outbound CMD_ML_RESET
CMD_ML_SEARCH
DATA_ID <8><8 bytes of ROM>
CMD_ML_RESET
CMD_ML_SEARCH
DATA_ID <8><8 bytes of ROM>

Figure 3b. Processing command CMD_ML_SEARCH.
CMD_ML_ACCESS
The CMD_ML_ACCESS command selects the device whose ID number is in the data register DATA_ID. The 1-Wire device is selected by using the 'Match ROM' command. This command is used by first resetting the line with the CMD_ML_RESET command, sending the 'Match ROM' command of 55 hex and then sending the 8 byte ID from DATA_ID.
At this point the 1-Wire device will be 'accessed'. It is then ready for device specific commands. This command returns the return code RET_NO_DEVICE if CMD_ML_RESET fails and RET_ML_SHORTED if any other problem is detected. On success the return code is RET_SUCCESS.
This command uses Speed bit in the DATA_MODE data register to select the communication speed at which the access is performed on the 1-Wire.
Example: set the current device ID and the select that device
inbound DATA_ID <8><8 bytes of ID>
CMD_ML_ACCESS
outbound CMD_ML_ACCESS

Figure 3c. Processing command CMD_ML_ACCESS.
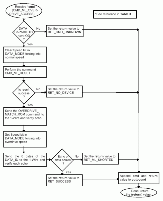
CMD_ML_OVERDRIVE_ACCESS
The CMD_ML_OVERDRIVE_ACCESS command selects the device whose ID number is in the data register DATA_ID and at the same time places the device and repeater into Overdrive communication speed. This is done by first forcing the repeater into normal speed by clearing the Speed bit in the DATA_MODE register. The 1-Wire is then reset at normal speed with the CMD_ML_RESET command.
If CMD_ML_RESET detects a device presence then the 'Overdrive Match ROM' command (69 hex) is sent also at normal speed. At this point the Speed bit in the DATA_MODE register is set forcing the repeater into Overdrive communication speed. The 8 byte ID in DATA_ID is then transmitted at Overdrive speed. The Speed bit remains set in Overdrive after this command is completed. This command returns the return code RET_NO_DEVICE if CMD_ML_RESET fails and RET_ML_SHORTED if any other problem is detected. On success the return code is RET_SUCCESS.
Note that for this command to operate the repeater shall be capable of Overdrive speed (see DATA_CAPABILITY command) and the current device whose ID is in DATA_ID shall be an Overdrive capable device. If overdrive mode is not supported by the repeater then use of this command will result in RET_CMD_UNKNOWN.
Example: set the current device ID and then select that device and place it and the repeater into Overdrive
inbound DATA_ID <8><8 bytes of ID>
CMD_ML_OVERDRIVE_ACCESS
DATA_MODE <00>
outbound CMD_ML_OVERDRIVE_ACCESS
DATA_MODE <01><01 (Overdrive)>

Figure 3d. Processing command CMD_ML_OVERDRIVE_ACCESS.
CMD_RESET
Repeater Reset resets the repeater and brings it up in the default state. Any data content in the outbound buffer not already read by the host will be lost after CMD_RESET. See Table 4 for the default values that are set by CMD_RESET.
Example: reset the state of the repeater to its default
inbound CMD_RESET
outbound CMD_RESET
Table 4. Default Values
| REPEATER STATE |
DEFAULT VALUE |
| DATA_ID |
0,0,0,0,0,0,0,0 |
| DATA_SEARCH_STATE |
0,0 |
| DATA_SEARCH_CMD |
F0 hex |
| DATA_MODE |
0 (Normal Speed) |
| DATA_CAPABILITY |
repeater specific |
| DATA_OUTBOUND_MAX |
repeater specific, 49 bytes minimum |
| DATA_INBOUND_MAX |
repeater specific, 49 bytes minimum |
| DATA_PROTOCOL |
"ML100" for the specification |
| DATA_VENDOR |
repeater specific |
| outbound length |
0 |
| last_cmd |
CMD_ML_RESET (80 hex) |
| last_cmd_return |
RET_SUCCESS (00 hex) |
| LastDeviceFlag |
0 |

Figure 3e. Processing command CMD_RESET.
CMD_GETBUF
The CMD_GETBUF command sends the current contents of the outbound buffer back to the host. Any further commands in the inbound buffer is ignored. The CMD_GETBUF command should therefore always be the last command in the inbound buffer.
The outbound buffer remain unchanged after processing of CMD_GETBUF. The host can therefore always request retransmission of the outbound buffer by sending a new CMD_GETBUF command (should something have gone wrong during the previous transmission).
A command in the inbound buffer following processing of a CMD_GETBUF command will reset the outbound buffer before the new command is processed. See the Command Processing Description for details on CMD_GETBUF.

Figure 3f. Processing command CMD_GETBUF.
CMD_ERROR
The error command is only used in the outbound buffer as a way to convey errors back to the host. It can typically be errors resulting from processing of multibyte commands. If this command occurs in the inbound buffer it is copied to the outbound buffer with the return status RET_CMD_UNKNOWN.
DATA_TD
The DATA_ID command allows re
ading and writing of the 8 byte device ID register in the repeater. This register contains the ID of the last device found on the 1-Wire. This register is both used in the current search to find the 'next' device on the 1-Wire and is also the location for the result of that search. The length is 8 bytes with a default value of all 0's.
The Figure 3g flow diagram displays the general flow for commands that read or write repeater registers. Note that some repeater registers can only be read (read-only, length byte zero) and some can only be written (write-only, length byte non-zero).

Figure 3g. Processing data register commands.
DATA_SEARCH_STATE
The DATA_SEARCH_STATE command enables reading and writing to the two byte register that keeps that count of the last search and is used to find the 'next' device in the current search. These two bytes can be set in combination with DATA_ID to achieve targeted searches of a particular family code. The default value is all 0's. The first byte in this search state is the LastDiscrepancy number. This indicates the search path that was taken on the last search. This number is needed to continue a search where the previous search left off. The second byte is the LastFamilyDiscrepancy which in indicates that last search direction that was taken within the key family code byte of the DATA_ID. A third byte in the search state is a flag LastDeviceFlag that indicates the last search was the final device on this search of the 1-Wire. The LastDeviceFlag is internal to the repeater and is automatically cleared when writing to DATA_SEARCH_STATE. The Figure 3g flow diagram displays the general flow for commands that read or write repeater registers. See Appendix for a detailed description of the 1-Wire search algorithm.
Table 5. 1-Wire Search State Description
| BYTE VARIABLE NAME |
DESCRIPTION |
BYTE NUMBER |
| LastDiscrepancy |
Bit index to the DATA_ID register. Identifies from which bit the (next) search discrepancy check should start. For example will a value of 9 cause the next search discrepancy to start from the 9th bit in the DATA_ID register. The search is therefore limited to devices identified by the first 8 bits in DATA_ID (the device family code). The default value is 0 (search for all devices). |
0 |
| LastFamilyDiscrepancy |
Bit index to the DATA_ID register. It is updated during search to identify the first bit in DATA_ID where a selection between two 1-Wire devices was made. It is only updated within the first 8 bits of DATA_ID (the device family bits). If the next search starts from this bit index the search will be for devices in the next device family. See Appendix for a description of how this value is updated by the search algorithm. |
1 |
There are five types of operations that can be performed by using the CMD_ML_SEARCH command and manipulating the DATA_SEARCH_STATE and DATA_ID register values. These operations concern discovery and verification of the ID's of 1-Wire devices. For an explaination of the 1-Wire Search Algorigthm see Application Note 187. 1-Wire Search Algorithm
FIRST
The 'FIRST' operation is to search on the 1-Wire for the first device. This is performed by setting all three bytes of DATA_SEARCH_STATE to zero and calling CMD_ML_SEARCH. The resulting ID number can then be read from the DATA_ID register. If no devices are present on the 1-Wire the CMD_ML_RESET will return RET_NO_DEVICE. If an error occurred during the search itself then CMD_ML_SEARCH will return RET_END_SEARCH.
Example: Find the first device on the 1-Wire and read the ID.
inbound DATA_SEARCH_STATE <2><0,0>
CMD_ML_RESET
CMD_ML_SEARCH
DATA_ID <0>
outbound CMD_ML_RESET
CMD_ML_SEARCH
DATA_ID <8><8 bytes of ID>
NEXT
The 'NEXT' operation is to search on the 1-Wire for the next device. This search is usually performed after a 'FIRST' operation or another 'NEXT' operation. This is performed by leaving the two bytes of DATA_SEARCH_STATE unchanged from the previous search and calling CMD_ML_SEARCH. The resulting ID number can then be read from the DATA_ID register. If the last search was the last device on the 1-Wire or an error occurred during the search itself then CMD_ML_SEARCH command will return RET_END_SEARCH.
Example: Find the next device on the 1-Wire and read the ID.
inbound CMD_ML_RESET
CMD_ML_SEARCH
DATA_ID <0>
outbound CMD_ML_RESET
CMD_ML_SEARCH
DATA_ID <8><8 byts of ROM>
TARGET
The 'TARGET' operation is a way to pre-set the search state to first find a particular family type. Each 1-Wire device has a one byte 'family code' embedded within the ID number. This 'family code' allows the 1-Wire master to know what operations this device is capable of. If there are multiple devices on the 1-Wire it is common practice to target a search to only the family of devices that are of interest. To target a family set the DATA_SEARCH_STATE to 09, 00 (hex). This sets the LastDiscrepancy to beyond the family code. Then set the desired family code byte into the first byte of the DATA_ID register.
Now call the CMD_ML_SEARCH function and then read the resulting ID in the DATA_ID register. Note that if no device of the desired family are currently on the 1-Wire another type will be found so the family code in the DATA_ID shall be checked.
Example: Target a family type and find the first device of that type on the 1-Wire and read it's ID.
inbound DATA_SEARCH_STATE <2><09,00>
DATA_ID <1>
CMD_ML_RESET
CMD_ML_SEARCH
DATA_ID <0>
outbound CMD_ML_RESET
CMD_ML_SEARCH
DATA_ID <8><8 bytes of ROM>
DATA_SEARCH_STATE <2><2 bytes of search state>
SKIP
The 'SKIP' operation is to skip all of the devices that have the family type that were found in the previous search on the 1-Wire. This operation can only be performed after a search. It is accomplished by copying the LastFamilyDiscrepancy (byte 1) into the LastDiscrepancy (byte 0) of the DATA_SEARCH_STATE and then performing another search with CMD_ML_SEARCH. The following example assumes that we have already performed a search and know the contents of DATA_SEARCH_STATE.
Example: Skip all the 1-Wire devices with the family type found on last search and find the next device of a different tupe and read it's ID.
inbound DATA_SEARCH_STATE <2>
CMD_ML_RESET
CMD_ML_SEARCH
DATA_ID <0>
outbound CMD_ML_RESET
CMD_ML_SEARCH
DATA_ID <8><8 bytes of ROM>
VERIFY
The 'VERIFY' operation verifies if a device with a know ID is currently connected to the 1-Wire. It is accomplished by supplying the ID and doing a targeted search on that ID to verify it is present. First, set the DATA_ID register to the known ID. Then set the LastDiscrepancy (byte 0) in the DATA_SEARCH_STATE to 64 (40 hex). Perform the search operation with CMD_ML_SEARCH and then read the DATA_ID result. If the search was successful and the DATA_ID remains the ID that was being searched for then the device is currently on the 1-Wire.
Example: Set the ID and verify that this 1-Wire device is currently connected.
inbound DATA_SEARCH_STATE <2><40, 00>
DATA_ID <8>
CMD_ML_RESET
CMD_ML_SEARCH
DATA_ID <0>
outbound CMD_ML_RESET
CMD_ML_SEARCH
DATA_ID <8><8 bytes of ROM>
DATA_SEARCH_CMD
The DATA_SEARCH_CMD command enables reading and writing to the one byte register that contains the command used during a search operation. Currently the two valid commands are F0 (hex) for a normal search and EC (hex) to find only al
arming devices. The length is 1 byte with a default value of F0 (hex). The Figure 3g flow diagram displays the general flow for commands that read or write repeater registers.
DATA_MODE
The DATA_MODE command enables reading and writing to the one byte register that contains the current speed and level modes of the 1-Wire on the repeater. Table 6 describes the predefined mode bit flags. Writing to this register will result in an immediate change in the state of 1-Wire so that the mode can be manipulated in the middle of a command block. If the repeater does not have the capability to do the operation specified in the bit flags then there will be no effect. Consult the DATA_CAPABILIY data register. The Figure 3g flow diagram displays the general flow for commands that read or write repeater registers.
Table 6. Bit Description of 1-Wire Mode Flags in the DATA_MODE Register
| MODE BIT NAME |
DESCRIPTION |
BIT NUMBER |
| Speed |
Normal speed if 0 and overdrive if 1. |
0 |
| PowerDelivery |
Normal 5 volt pull-up if 0 and strong pull-up if 1 |
1 |
| ProgramVoltage |
12 volt programming voltage disabled if 0 and enabled if 1 (PowerDelivery and PowerDown shall be disabled) |
2 |
| PowerDown |
low impedance zero voltage used to power down the 1-Wire bus (PowerDelivery and ProgramVoltage shall be disabled) |
3 |
| (Reserved) |
Reserved for future expansion of this protocol specification. Use 0,0 as default. |
4,5 |
| (Vendor specific |
Vendor specific mode flags. Before setting any of these bits the host should use the DATA_VENDOR command to identify that the expected repeater type is present. This precaution will prevent functionality contention between different repeater vendors. Use 0,0 as default. |
6,7 |
DATA_CAPABILITY
The DATA_CAPABILITY command enables reading the one byte register that contains the capabilities of repeater for 1-Wire communication power delivery and speed. Table 7 describes the predefined feature bit flags. The Figure 3g flow diagram displays the general flow for commands that read or write repeater registers. Note that the DATA_CAPABILITY register is read-only.
Table 7. Bit Description of 1-Wire Capability Flags in the DATA_CAPABILITY Register
| CAPABILITY BIT NAME |
DESCRIPTION |
BIT NUMBER |
| Overdrive_C |
Overdrive speeds available if 1, only normal speed is available if 0 |
0 |
| PowerDelivery_C |
Strong 5-volt pull-up power delievery available if 1, only normal communication pull-up available if 0 |
1 |
| ProgramVoltage_C |
12 volt programming voltage available if 1, not available if 0 |
2 |
| PowerDown_C |
low impedance zero voltage available if 1, not available if 0 |
3 |
| (Reserved) |
Reserved for future expansion of this protocol specification |
4,5 |
| (Vendor specific |
Vendor specific mode flags |
6,7 |
DATA_OUTBOUND_MAX
The DATA_OUTBOUND_MAX command enables reading the one byte register that contains the predefined maximum data length in bytes of the outbound buffer. The minimum size of the outbound buffer is 48 bytes not including the length byte. The Figure 3g flow diagram displays the general flow for commands that read or write repeater registers. Note that the DATA_OUTBOUND_MAX register is read-only.
Note that because there should always be room for a final error message (two bytes) in the outbound buffer, the effective size which can be depended on during 1-Wire communication is two bytes less than DATA_OUTBOUND_MAX.
DATA_INBOUND_MAX
The DATA_INBOUND_MAX command enables reading the one byte register that contains the predefined maximum data length in bytes of the inbound buffer. The minimum size of the inbound buffer is 48 bytes not including the length byte. The Figure 3g flow diagram displays the general flow for commands that read or write repeater registers. Note that the DATA_INBOUND_MAX register is read-only.
DATA_PROTOCOL
The DATA_PROTOCOL command enables reading the zero terminated string that represents the protocol name and version. This specification describes version 1.00, represented by the DATA_PROTOCOL string "ML100". The Figure 3g flow diagram displays the general flow for commands that read or write repeater registers. Note that the DATA_PROTOCOL register is read-only. The maximum length of this C-string is 20 bytes including the 0 termination.
DATA_VENDOR
The DATA_VENDOR command enables reading the zero terminated string that represents the vendor name. This is used to identify vendor-specific commands and modes. The Figure 3g flow diagram displays the general flow for commands that read or write repeater registers. Note that the DATA_VENDOR register is read-only. The maximum length of this C-string is 20 bytes including the 0 termination.
CMD_ML_BIT
The CMD_ML_BIT gives bit level communication with the 1-Wire. The CMD_ML_BIT is a multibyte command so it provides a length byte that shall be greater then 0 and one or more data bytes. Each data byte provided represents one bit of communication. The least significant bit of each data byte is sent to the 1-Wire and the result of that bit communication is placed into a byte in the outbound buffer in a multibyte read format. This command uses the DATA_MODE data register for the communication speed at which the bit operation is performed on the 1-Wire.
Example: Do the first two bits of the search algorithm manually
inbound CMD_ML_RESET
CMD_ML_DATA <2><0F>
CMD_ML_BIT <2><01,01>
outbound CMD_ML_RESET
CMD_ML_DATA <1><0F>
CMD_ML_BIT <2>

Figure 3h. Processing command CMD_ML_BIT.
CMD_ML_DATA
The CMD_ML_DATA gives block level communication with the 1-Wire. The CMD_ML_BLOCK is a multibyte command so it provides a length byte that shall be greater then 0 and one or more data bytes. The first data byte defines the total 1-Wire block length in bytes. The data bytes following the block length are sent to the 1-Wire and the result of that byte communication is placed into a byte in the outbound buffer in a multibyte read format. If the block length is greater then the provided number of data bytes then the remainder of the block length are processes as FF hex bytes. This is normally a read operation from a 1-Wire device. This command uses the DATA_MODE data register for the communication speed at which the block operation is performed on the 1-Wire.
Example: Read the first 32 bytes of memory from the 1-Wire memory device with the ID number in DATA_ID.
inbound CMD_ML_ACCESS
CMD_ML_DATA <3>
outbound CMD_ML_ACCESS
CMD_ML_DATA <34><2 bytes of write data echo and 32 bytes of read data>

Figure 3i. Processing command CMD_ML_DATA.
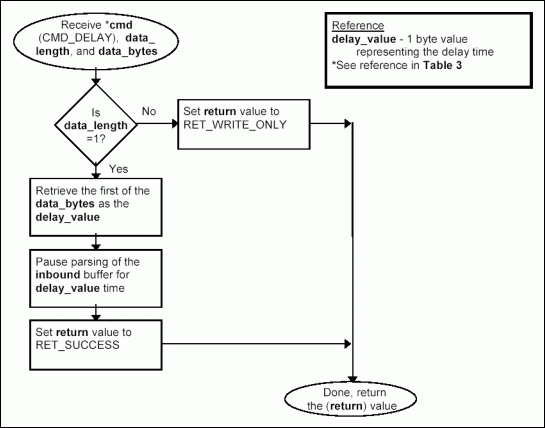
CMD_DELAY
The CMD_DELAY command pauses the execution of the parsing of the inbound buffer by the amount of time specified in the one data byte provided. The delay command shall at minimum delay the prescribed amount. It may however go longer. This command is used to time programming and power delivery type 1-Wire functions usually in conjunction with the DATA_MODE command. This one byte value provides a wide range of delay times by providing the following meaning to the bit values. The most significant bit is a flag that when set indicates the value will be in milliseconds and when not set the value is in microseconds. The lower 3 bits represented by X will be used in the following formula 2^(5+X) to give the values displayed in Table 8.
Example: send a EPROM programming pulse on the 1-Wire.
inbound DATA_MODE <04 (hex) (12 volt pulse on)>
CMD_DELAY <1><04 (hex) 512 microseconds)>
DATA_MODE <00 (hex) (12 colt pulse off)>
outbound
Table 8. Delay Byte Time Values
| DELAY BYTE |
TIME |
| 00 (hex) |
32 microseconds |
| 01 |
64 |
| 02 |
128 |
| 03 |
256 |
| 04 |
512 |
| 05 |
1024 |
| 06 |
2048 |
| 07 |
4096 |
| 80 |
32 milliseconds |
| 81 |
64 |
| 82 |
128 |
| 83 |
256 |
| 84 |
512 |
| 85 |
1024 |
| 86 |
2048 |
| 87 |
4096 |

Figure 3j. Processing command CMD_DELAY.
References
"Communication with Dallas Semiconductor MicroLAN devices in sensors on remote locations". Smiczek, David, and, Jan Kristoffersen, Jørgen Bække, Aug. 1998, IEEE 1451.4
Example 'C' implementation of this protocol: http://files.dalsemi.com/auto_id/public/mlpkt100.zip
The DS2430A is no longer
recommended for new designs.
1-Wire is a registered trademark of Maxim Integrated Products, Inc.
IEEE is a registered service mark of the Institute of Electrical and Electronics Engineers.