时间:2021-04-12 16:35
人气:
作者:admin
本白皮书讨论了Avago Technologies与最新一代的增强带宽多模光纤配合使用时,如何能够实现550 m距离的40 Gb / s链路。它还讨论了支持基于云的计算服务继续发展的数据中心的需求。此外,它概述了下一代增强带宽光纤,例如Panduit的Signature核心布线系统,Corning电缆系统的Pretium EDGE或CommScope®SYSTIMAX®LazrSPEED®550光纤解决方案。
介绍
基于云的存储和计算服务的爆炸式增长正在推动现代数据中心的物理大小和整体计算能力的扩展。链接数据中心内各个计算元件的高速数据互连通常由铜缆和多模光学解决方案的混合组成。铜制互连仅限于几米的链路距离,最常用于在同一机架或机箱内提供服务器到服务器或服务器到网络的交换机连接。机架间和机箱之间的连接通常需要更大的覆盖范围和更高的带宽,因此需要一种光学解决方案,并且可以通过基于VCSEL的并行光纤收发器模块来实现。例如,Avago Technologies的eSR4 QSFP +收发器在300米的标准OM3多模并行光纤上以40 Gb / s的速度运行。虽然300 m的最大链接距离足以满足大多数传统数据中心的需求,但当今的大型数据中心通常要求更多。本白皮书详细介绍了Avago Technologies eSR4 QSFP +收发器与最新一代增强带宽多模光纤(如Panduit®的Signature CoreTM布线系统,康宁电缆系统的Pretium)配合使用时,如何能够支持550 m距离的40 Gb / s链路EDGE®和CommScope®SYSTIMAX®LazrSPEED®550光纤解决方案。
数据中心互连:多模与单模
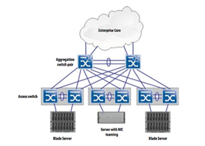
数据中心核心的服务器通过一系列基于铜缆和光学互连的网络连接到网络。在典型的两层数据中心设计中,基于机架的刀片服务器连接到机架顶部访问交换机,而后者又连接到较大的聚合交换机。然后,汇聚交换机将提供与核心网络的连接。

两层数据中心体系结构(Enterasys数据中心设计指南)
通常,服务器到机架顶部的交换机互连是通过以1 Gb / s至10 Gb / s的数据速率运行的无源或有源铜缆布线提供的。但是,为了满足具有10 Gb / s服务器互连的机架式交换机的上行链路带宽和传输距离要求,需要基于光纤的并行光纤链路。IEEE 802.3ba物理层标准的40GBASESR4依赖于物理介质的变体定义了4通道并行光学互连(每通道10个。3125Gb / s),可在OM3多模光纤上运行长达100米的长度。在此标准下,可以使用QSFP +光收发器和基于MTP连接器的并行多模光纤电缆来实现40 Gb / s的交换机到交换机的上行链路。
具有增强带宽光纤的多模链路扩展
在考虑光纤互连的最大链路距离时,需要考虑由于电缆和连接器引起的光功率损耗,以及与光纤带宽相关的信号损伤。当以高于1 Gb / s的数据速率运行时,光纤带宽的损失变得尤为重要。衰减和带宽损失可以归为一个总体的“功率损失”,而这种功率损失最终限制了链路距离。图2显示了扩展300 m的10 Gb / s以太网光链路的最大功率损失。

10 Gb / s以太网功耗惩罚(Panduit签名核心白皮书WP-17)
该图表清楚地说明了因符号间干扰(ISI)造成的损失大于连接器损耗和光纤衰减损耗的总和。事实证明,符号间干扰的大小与光纤带宽密切相关。
Avago Technologies已与多家业内顶尖的光纤电缆制造商合作,提供40 Gb / s多模光纤链路解决方案,保证在550 m的链路距离下以BER小于1e-12进行工作。当与Avago Technologies AFBR-79EEPZ QSFP + eSR4收发器配合使用时,Panduit,Corning和Commscope均使用增强型电缆系统在超过500米的距离上均展示了无错40 Gb / s链路。
编辑:hfy
上一篇:浅谈光接口向400G演进的进展
Ceva Richard Kingston:2024半导体市场将出现