时间:2019-05-05 15:35
人气:
作者:admin
随着产品上市时间的延长和产品的复杂性不断下降,产品定制越来越受到客户需求的欢迎。 通过改变基准产品,新产品可以解决不同的市场和要求。
借助AltiumDesigner®中强大的变体管理功能,可以管理产品变化,使所有版本在产品生命周期内保持同步。 变体可以通过替代部件来增加温度范围,或者更换或省略部件以满足不同的市场需求,例如不同的电源或更小的显示器。 产品变化在完整的产品工作流程中进行管理,从原理图设计到组装制造,以在一个完整的项目中同步此变体。
继续了解设计人员在使用设计变体时遇到的问题,以及Altium Designer如何在不同的设计阶段帮助解决这些挑战与最先进的功能。
一、为什么你需要考虑设计变化?
假设您正在为具有三种不同内存(4,8和16 GB)变化的智能手表开发PCB,根据硬件要求的变化,本表应针对不同的市场。传统的方法是根据不同的硬件要求设计三种不同的PCB,并改变参数信息以满足市场需求。然而,随着当今电路和PCB的复杂性,这种方法将延迟产品上市时间,并将增加成本。
更好的解决方案是创建单个基本设计,并通过配置组件及其参数来定义其中的变体。 对于所有变体的单一参考设计,而不是从零开始创建新的变体,可以更快地完成设计并降低成本。 然而,公司通常有全球团队负责单个项目,因此在产品生命周期中,产品的一部分的变化可能会导致另一个产品的错误和不同步的变化。 Altium Designer可以自动同步工作流。
二、设计变量和行业挑战
设计变体管理在行业中是多大的挑战? 在香港集团最近的一项调查中,“工业设备制造业配置管理的重要性”,47%回应:“定制和复杂产品的市场需求是产品开发面临的最大压力之一。”
在另一项调查中,“PCB设计:利用PCB设计最佳实践提高盈利能力”,44%的受访者发现:“经常性的设计变更是PCB设计中的主要挑战之一,如果管理不当,导致项目成本的延误和增加。
当您将生产文件发送给制造商时,这些挑战在生产阶段变得至关重要,因为任何数据不准确都可能导致产品故障。 为了有效地处理这些变化,在整个产品生命周期中,变化是重要的。 在PCB设计周期中,这些更改在原理图或PCB级别完成,并与生产数据同步。 保持生产文件(如BOM和装配体输出为最新的所有设计变体)需要受管理的工作流程。 如果多个参与者参与设计以确保一致的工作流程,这更重要。 产品设计过程中的任何错误沟通都可能导致设计质量低下,成本上涨,上市时间更长。
三、不同的管理
Altium Designer为您提供了一个强大的集中式变体管理系统。 您可以定义基本设计的任何数量的变体,然后管理组件参数并将组件配置为安装,未安装或备用部件。 由于这些变体共享相同的裸板并且仅对组装过程产生影响,所以我们将这些变体组合变量称为。 在接下来的章节中,您将看到Altium Designer中的变体管理如何协调设计变化,而不会在不同的设计步骤中影响同步。
四、集中的变化配置
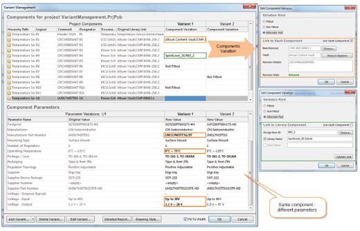
在任何设计中使用变体的关键是集中管理。 在Altium Designer中,这种独特的功能集成在一起,以改善不同设计阶段之间的同步。 在这个单一的变体管理对话框中,您可以定义新的变体以及编辑组件参数,使Altium Designer自动处理原理图,PCB和输出文件之间的同步。 为了进一步支持来自不同来源的备用组件,功能扩展到独立的库,数据库库以及基于Vault的组件。
为了确保部件是可交换的,实现了智能检查机制,以检查基础部件和备用部件之间的引脚兼容性。 此功能确保两种组件的引脚类型和位置相同。 用户界面(如图1所示)易于使用,并包含以下附加功能:
1、一次配置多个组件;
2、设置变量参数以及项目和原理图级参数;
3、使用不同组件类型的过滤器管理显示数据;
4、生成文档的变体报告。

图1:变体管理对话框
五、变化的图形显示
在变量配置对话框中,可以查看组件在原理图和输出图上的显示方式。 当添加或编辑组件时,会进行交叉检查以识别任何错误。
如图2所示,可以选择显示不合适的组件以及参数, 这允许在变体中的每个变化中实时观察变化。 类似地,对于装配图,您可以选择适当的图形,以便在生成的PDF上轻松显示不适合的组件。

图2:变式绘图样式
除了在原理图上的表示,还可以在PCB编辑器中查看变体,如图3所示。由于PCB上都显示所有占位面积,所以只有组件具有3D体,才能注意到变化。 为了支持备用部件,Altium Designer支持同一组件的两个不同的脚印,而不用担心备用组件与其他PCB原语的兼容性。

图3:PCB编辑器中的变体
当一个组件或参数需要改变企业环境中有集中的元件库,Altium Designer可以从这些库,更新原理图和PCB文件现在,变量以及。任何安装或替换部分,你更新参数直接从变量管理对话框,如图4所示。您可以为任何定义的变体选择更新哪个参数或组件,从而使您有更多的自由在库中进行定制的更改。

图4:参数和组件更新
六、输出文件中的变体
变量需要包括在项目输出中,如BOM或装配图。 如果您不想在BOM中包含组件,传统方法将是在设计中识别该组件,并手动标记该组件,以便制造商可以将其从生产中排除。 然而,这也是容易出错和耗时的并且可能导致较低质量的产品。 相反,Altium Designer会自动处理它。
在输出文档中包含变体Altium Designer的强大功能,可以一次性自动完成所有输出文件的变体文档,并允许您为每个文档分别使用不同的变体。 这样,您可以有不同版本的相同输出来满足不同的市场需求。

图5:输出作业中的变体
变体影响不同的输出文件,包括:
1、物料清单;
2、原理图和PCB印刷;
3、PCB 3D打印和视频;
4、装配图;
5、选择并放置文件;
6、测试点报告。
为了进一步支持同时批量生产不同的产出,在配置管理器中扩展了不同的支持,并在整个项目生命周期内同步了工作流程。
七、现代绘图系统中的变化整合
从版本16.1开始,Altium PCB绘图员在PCB制造商的输出文件中集成了更多的内容灵活性和细节。 变式管理的方法是在一个完整的软件包中提供尖端技术,包括PCB绘图员。 您在Draftsman中有一个直观的用户界面,以支持不同生产文件的装配变体。
设计变化至关重要,随着组件数量的增加,使智能系统有效管理变体变得越来越重要。 幸运的是,Altium提供这种功能,不仅可以管理完整产品设计的变体,而且还可以在单个软件包中确保高用户生产力。