时间:2025-03-13 18:11
人气:
作者:admin
这几天,德国Embedded World国际嵌入式展正式召开。和往年一样,今年的嵌入式展各大MCU巨头又开启了神仙打架模式。可以说,这些巨头发布的产品,一个比一个夸张。
TI:MSPM0C1104超小体积(面积仅为1.38mm²
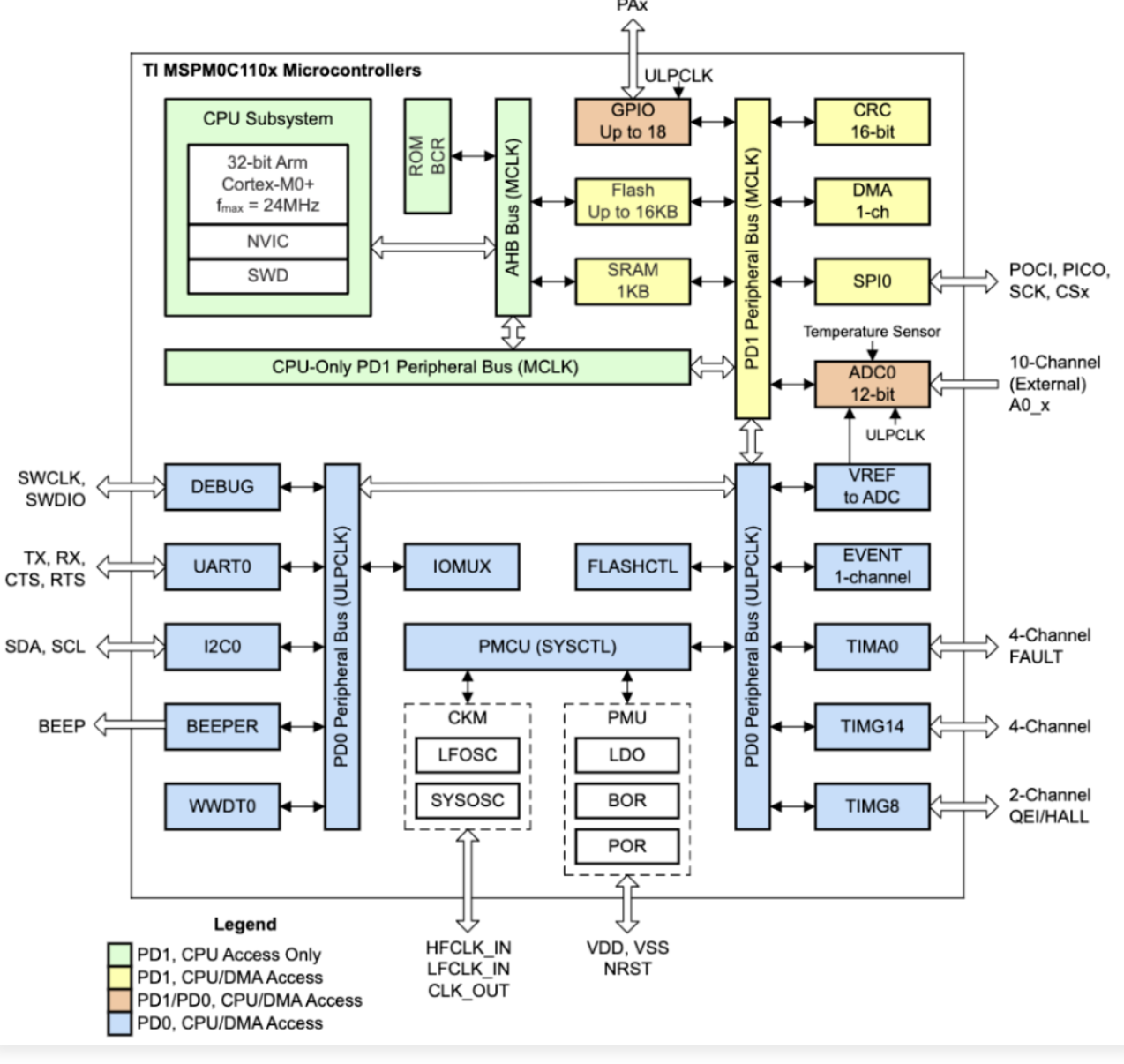
跟其他厂商的策略不一样,德州仪器(TI)推出了一款全球最小的MCU——MSPM0C1104,进一步扩展了其MSPM0 MCU产品组合。这款MCU没别的,就是小,很小,非常小。其采用晶圆芯片级封装 (WCSP) ,面积仅为 1.38mm²,相当于一粒黑胡椒。TI称这款MCU比业界目前最小的MCU还小38%。具体有多小呢,看下面的图就懂了。
MSPM0C1104别看它这么小,性能也不含糊,该有的功能都有。通过TI官网介绍,MSPM0C1104搭载24MHz Arm Cortex-M0+内核,具有1KB SRAM,16 KB内存,1.62 V ~3.6 V电源电压范围,3通道12位ADC,6个通用输入/输出引脚。集成了高速片上振荡器,精度范围-2%~+1.2%,无需外部晶振。兼容UART、SPI、I2C等标准通信接口,展工作温度范围–40°C~125°C。

价格上也很便宜,该产品系列的起价仅为0.16美元(1,000 件)。工程师曾言道,MCU和CPU领域不一样,性能最强不一定就是最好的,性能过剩也是可耻的行为。每一位嵌入式工程师都应该是处女座,把MCU的性能玩到极致。所以说,到现在为止小型MCU特别被市场青睐。之前就有一位工程师向EEWorld吐槽,自己有些时候需求并不高,换来换去MCU,实际上有些4个脚的MCU都搞定个七七八八,一个外部中断+三个输出脚,内部用到两个定时器,。当然,如果资源性能还能再高点,就更好了,就能实现更复杂一点的功能了。之前EEWorld也找过网友整活做过一些小型 MCU的DIY,做过诸如显示温湿度检测、太阳跟踪控制器、多功能智能鱼缸、农业杀虫灯控制器、蓝牙防丢报警器、无线数据监测终端、超声波测距仪、摩托车胎压报警模块、室内环境监测仪、无线门铃、灯带控制器、读卡器、智能家居之类的应用。总之,小型足够搞定很多脑洞了。目前来看,TI这款新产品在在对体积很严格,并且实现功能不复杂场景应该很好用。
ST:看准超低功耗-全新STM32U3微控制器(MCU)--1.6μA的极低停止电流
芯片PPA是行业的黄金准则,而随便追求哪一个极端,都是一种产品定位。TI追求的是极致的体积,意法半导体(ST)追求的则是极致的功耗。ST推出具有尖端节能创新技术的全新STM32U3微控制器(MCU),可简化智能互联技术的部署,尤其是在偏远地区。意法半导体在之前的STM32型号中引领了超低功耗(ULP)MCU的步伐,现在又推出了新的STM32U3系列,将ULP性能提升到一个新的水平。凭借先进的节能芯片设计,通过人工智能增强工具进行微调,以及运行频率高达96MHz的最新Arm Cortex-M33内核,新款MCU实现了市场领先的每毫瓦 Coremark分数117。这几乎是意法半导体之前 STM32U5系列效率的两倍,是STM32L4系列的五倍。从技术角度来看,STM32U3 MCU利用近阈值技术,在极低电压下运行IC晶体管,根据平方定律按比例节省能源,从而为动态性能设定了新标准。意法半导体创新的近阈值方案在晶圆级使用AI驱动的自适应电压调节来补偿代工厂的工艺变化除了动态功耗节省(低至10μA/MHz)外,STM32U3 系列还实现了1.6μA的极低停止电流。STM32U3嵌入高达1MB的闪存双区和256kB的SRAM。在安全性方面,STM32U3 MCU 嵌入了STM32U5的所有成功安全功能,并具有额外的密钥库功能。ST在工厂将密钥加载到STM32U3 MCU上,并由耦合和链桥(CCB)保护,这是该技术在STM32 MCU系列中的首次使用。当然,ST可以提供两条产品线,提供带或不带硬件加密加速器的MCU选择。结合其低功耗,这些器件集成了高效和高性能的外设,包括最新的I3C数字连接。STM32U3提供提供商用 (-40°C 至 85°C) 和扩展工业(-40°C 至 105°C) 两个温度范围。STM32U3现已投产。价格方面,10000件起价为1.93美元。

瑞萨:也瞄准超低功耗--RA4L1 MCU
瑞萨也注重在超低功耗MCU上的产品建设。推出RA4L1微控制器(MCU)产品群,包含14款集成超低功耗、先进安全功能和段码LCD支持的全新产品。基于支持TrustZone的80MHz Arm Cortex-M33处理器,新款MCU在性能、功能和节能方面达到了行业先进水平,为水表、智能锁、物联网传感器应用等领域的设计人员提供更加卓越的解决方案选择。RA4L1 MCU采用专有的低功耗技术,80MHz工作模式下的功耗为168µA/MHz;在保留所有SRAM的情况下,待机电流仅为1.70µA。此外,新产品还采用超小型封装,包括3.64 x 4.28 mm的晶圆级芯片封装(WLCSP),可满足便携式打印机、数码相机和智能标签等产品的需求。RA4L1 MCU由瑞萨灵活配置软件包(FSP)提供支持。FSP提供所需的所有基础架构软件,包括多个RTOS、BSP、外设驱动程序、中间件、连接、网络和TrustZone支持,以及用于构建复杂AI、电机控制和云解决方案的参考软件,从而加快应用开发速度。它允许客户将自己的既有代码和所选的RTOS与FSP集成,为应用开发打造充分的灵活性。此外,FSP还可简化现有IP在RA6或RA2系列产品间的移植。此外,瑞萨RA4L1 MCU也获得附CRA扩展的PSA一级认证。
英飞凌:RISC-V 汽车专用MCU上车,全新PSOC Control系列在功率和电机控制发布
这两天,英飞凌MCU悄悄登顶了。根据Omdia的最新研究,英飞凌在2024年的市场份额达到21.3%,较2023年的17.8%增长了3.5个百分点,同业中增幅最大。这是英飞凌在公司历史上首次在全球微控制器市场拔得头筹,成为市场领导者。2023年,英飞凌首次成为全球第一大汽车MCU供应商,而现在在所有终端市场也取得了领导地位。在今年的Embedded World上,英飞凌又做出一个创新——宣布推出基于RISC-V的汽车专用MCU。虽然在去年瑞萨也宣布过要做自研RISC-V内核的MCU,不过瑞萨主要做的是通用MCU,而英飞凌则是做专门的汽车MCU。据了解,英飞凌将以AURIX品牌在未来几年推出基于RISC-V的全新车规级MCU系列,这个新系列将扩展英飞凌现有的基于TriCore和Arm的核心产品组合。在本届Embedded World上,英飞凌也很关注边缘AI这个话题,展示了其PSOC多用途MCU系列的多项创新,包括全新PSOC Control系列在功率和电机控制方面的最新进展,以及通过PSOC Edge赋能并符合CRA(欧盟《网络弹性法案》)要求的边缘AI等。英飞凌特别展示PSOC 4 MCU系列的最新功能特性,该系列以全新的电感式感应和液体感应功能扩展了其领先的MCU电容感应技术,实现了全新的使用场景和更高的集成度。
恩智浦:MRAM做进MCU-新兴存储技术,S32K5 MCU运行速度高达800 MHz
这几年,所有厂商都特别关注新兴存储技术。比如说,英飞凌曾经推出过RRAM MCU,ST推出过PCM MCU。使用新兴存储,可以有效突破eFlash的40nm制程瓶颈,让制程快速向前跨越。另外,新兴存储在存储性能上更优,一般都是汽车MCU优先使用,帮助汽车更好地进行OTA。恩智浦在Embedded World期间,推出了首款带有嵌入式MRAM的16nm FinFET MCU——S32K5系列汽车微控制器。用MRAM有啥好处?根据恩智浦的介绍,片上高性能MRAM可缩短工厂内ECU程序烧录时间和远程OTA程序更新时间,写入速度比嵌入式Flash快15倍以上。结合恩智浦全新的安全加速器,包括后量子加密(PQC)功能,S32K5使汽车制造商能够在汽车的整个生命周期内安全可靠地部署新功能,惠及汽车制造商和用户。

S32K5 MCU系列将扩展恩智浦CoreRide平台,为可扩展的软件定义汽车(SDV)架构提供预集成的区域控制和电气化系统解决方案。S32K5系列采用Arm Cortex CPU内核,运行速度高达800 MHz,并通过16nm FinFET工艺提供高能效的应用性能。优化的加速器可用于减轻关键工作负载,包括网络通信转换、信息安全和数字信号处理。S32K5集成与恩智浦S32N汽车处理器共有的以太网交换机内核,提供一个成熟的网络解决方案,可简化网络设计并实现软件复用。配置上,S32K5系列搭载单核、多核或锁步 Arm Cortex-M7内核和Arm® Cortex R52内核,200-800 MHz,外加一个信号处理器 (DSP),高达41MB MRAM,支持固件无线 (FOTA)A/B固件交换,支持零停机时间和回滚,低功耗运行和待机模式、快速唤醒、时钟和电源门控,AEC-Q100 Grade 1级认证:-40°C~125°C。S32K5提供多层硬件隔离、安全恢复、具有后量子安全功能的硬件安全引擎(HSE)和ASIL D安全合规性,以开发安全可靠的区域控制器。S32K5集成软件定义、硬件加强的隔离架构,助力汽车制造商能够实现功能安全、信息安全的分区,确保可以集成高达ASIL-D等级的安全应用,同时不会影响整体系统的功能安全或性能。S32K5还搭载专用的eIQ® Neutron神经处理单元(NPU),这是恩智浦的可拓展机器学习加速器,使机器学习算法可对车辆边缘传感器数据进行高能效的实时处理。
Microchip:内置64位FPU-40 Msps的12位ADC(5纳秒高速比较器和100 MHz增益带宽积(GBWP)运算放大器)
这几年,Microchip的32位MCU越来越强大, 而在今年Embedded World上,Microchip发布了内置64位FPU的MCU产品PIC32A系列,不仅能为汽车、工业、消费及医疗市场提供高性价比、高性能的通用型解决方案,同时适合做一些边缘AI应用。32位PIC32A MCU采用200 MHz CPU,集成高速模拟外设,旨在大幅减少对外部元件的需求。其特性包括高达40 Msps的12位ADC、5纳秒高速比较器和100 MHz增益带宽积(GBWP)运算放大器,适用于智能边缘传感。这些特性结合高性能CPU,可在单一MCU上实现多任务处理,优化系统成本和物料清单(BOM)。此外,集成的硬件安全功能包括闪存和RAM的纠错码(ECC)、内存内置自测试(MBIST)、I/O完整性监控、时钟监控、不可变安全启动及闪存访问控制,旨在为嵌入式控制系统应用中的软件代码提供安全的执行环境。PIC32A MCU内置64位浮点单元(FPU),可高效处理数据密集型数学运算,支持模型化设计快速部署。这些MCU可助力开发者在传感器接口和数据处理等计算密集型应用中实现加速执行。其他外设包括三个 UART、两个 I2C 和三个 SPI 或 I2S 总线、两个 SENT 总线、八通道高分辨率脉冲宽度调制 (PWM)、一个正交编码器接口、四个可配置逻辑单元、一个外设触发发生器和虚拟可重映射引脚。

总结
今年Embedded World,各家巨头的主题都所有不同,在体积、功耗、性能和安全性等方面展开了激烈的竞争,推出了许多创新产品,满足了不同应用场景的需求。总的来看,在三个赛道上,延续了前几年的纷争:一是超低功耗MCU,二是新兴存储MCU,三是边缘AI MCU。也新增了两个新赛道:一是车规RISC-V MCU,另一个是超小型MCU。