时间:2024-08-02 08:11
人气:
作者:admin
一、概述
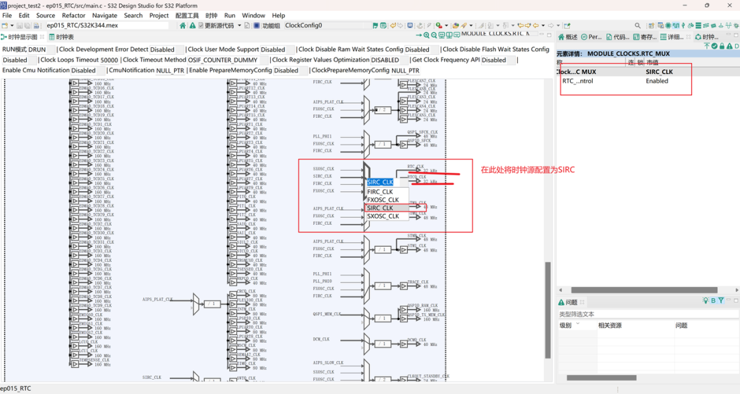
通过阅读手册可以知道S32K344是拥有一个内部的RTC,并且可以运行在正常模式和低功耗模式之下,还可以用于低功耗的唤醒等等。而在配置时需要注意时钟的配置,因为对于S32DS软件来说,RTC默认时钟来源是SXOSC,但是对于S32K344内部RTC本身来说需要使用SIRC时钟源。


二、时钟配置

三、外设配置
添加外设:






四、源码示例
/** * @brief RTC闹钟回调函数 * * 该函数在RTC闹钟事件触发时被调用。它的主要作用是获取当前时间并将其格式化为字符串, * 然后通过UART4发送出去。这个函数是作为RTC模块的回调函数使用的,因此它不直接返回任何值, * 但通过参数和全局变量进行数据交互。 * * @param callbackParam 回调参数,本函数中未使用,为了匹配函数原型而保留。 */void RTC_Alarm_Callback(uint8 callbackParam){ /* 忽略回调参数,因为本函数不需要使用它 */ (void)callbackParam;
/* 获取当前的时间和日期信息 */ Rtc_Ip_GetTimeDate(0U, &g_tNowData);
/* 将当前时间格式化为字符串,准备发送 */ sprintf(g_cUart4TxDatabuff, "%d-%d-%d, %d:%d:%d.\r\n", g_tNowData.year, g_tNowData.month, g_tNowData.day, g_tNowData.hour, g_tNowData.minutes, g_tNowData.seconds);
/* 通过UART4发送格式化后的时间字符串 */ Lpuart_Uart_Ip_SyncSend(LPUART_UART_IP_INSTANCE_USING_4, (const uint8 *)g_cUart4TxDatabuff, strlen(g_cUart4TxDatabuff), 0xFFFFFFFF);}