时间:2024-05-20 08:15
人气:
作者:admin
概述
AT32 CAN IAP快速使用方法
使用CAN进行IAP升级,此示例使用PC上位软件(IAP_Programmer.exe)通过一个USB转CAN的桥接设备和目标板进行通信,IAP Demo和桥接设备默认CAN波特率使用500K。如下是连接示意图:
图1.连接示意图
一、硬件资源
1. USB转CAN桥接板(目前使用一块AT-START-AT32F403A实现USB转CAN)1) USB(PA11/PA12)2) CAN(PB8/PB9)3) 指示灯LED2/LED3/LED44) AT-START实验板2. AT-START-AT32F403A CAN IAP目标板1) 指示灯LED2/LED3/LED42) CAN(PB8/PB9)3) AT-START实验板3. CAN Transceiver转接板1)CAN Transceiver转接板用于USB to CAN Bridge和CAN目标板的连接注意:USB转CAN桥接板的波特率和CAN IAP目标板波特率要配置一致另外要使用CAN通信,必须外接CAN转换芯片。
二、软件资源
1) ToolRelease
2) SourceCode\utilities
注:示例工程基于keilv5建立,若用户需要在其他编译环境上使用,请参考AT32F403A_407_Firmware_Library_V2.x.x\project\at_start_f403a\templates中各种编译环境(例如IAR6/7/8,keil 4/5, eclipse_gcc)进行对应修改即可。
IAP demo使用
1) 打开can_iap_demo工程源程序,选择对应MCU型号的target编译后下载到实验板2) 打开usb_vcp_bridge_can工程源程序,下载到USB转CAN转接板3) 连接转接板和目标板的CANH/CANL4) 将转接板USB接入到PC,可以看到会有对应的虚拟串口设备COMxx5) 打开IAP_Programmer.exe6) 选择正确的串口、APP下载地址和bin文档,点击Download下载,如下图7) 观察LED2/3/4闪烁,LED2闪烁can IAP工作,LED3闪烁-app1工作,LED4闪烁-app2工作图2. IAP demo上位机
AT32 CAN IAP程序设置
地址分布
表1. 地址分布
注:bootloader区域最后一个扇区,用于存放防止升级过程掉电的flag,用户编译修改bootloader时,要保证不覆盖flag的地址。
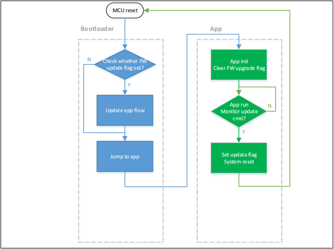
执行流程
IAP分为Bootloader和App两部分,应用在App中执行,升级过程在bootloader中执行。程序执行整体流程框图如下:图3. 程序执行流程
bootloader project设置
1) Keil设置图4. bootloader project中address 1在Keil设置
2) bootloader源程序修改Iap.h文件中图5. bootloader project中address 2在程序中设置
app project设置
IAP demo提供了2个app程序供测试用,皆以address 2(0x800 4000)为起始地址。app1 LED3闪烁,app2 LED4闪烁。以app1为例,设计步骤如下:1) Keil工程设置图6. app project中address 2在Keil设置
2) app1源程序设置图7. app project向量表偏移在程序中设置
3) 编译生成bin文件通过User选项卡,设置编译后调用fromelf.exe,根据.axf文件生成.bin文件,用于IAP更新。通过以上3个步骤,我们就可以得到一个.bin的APP程序,通过bootloader程序即可实现更新。4) 开启debug app code功能如果在设计app code过程中需要对app project进行单独调试,请按照以下操作。a) 先下载bootloader工程b) 再调试app工程
Bootloader CAN通信协议
上位机升级流程
如下下图是上位机升级流程:
具体命令操作参考命令详解图8. 上位机升级流程
IAP端下位机通信处理流程
IAP下位机端会通过接收主机端发送的命令做数据处理,包括读写数据,crc校验等。图9. IAP端下位机命令
注: ACK: 0x79NACK: 0x1F
升级命令详解
本节主要说明CAN IAP每条协议命令的作用和使用方法,包括主机端和设备端对命令解析的流程。所有命令通过CAN标准帧的ID来确定,CAN每一包数据最大8字节,例如Get Info命令,此时CAN标准帧的ID为0。注意:所有命令都使用标准帧数据帧来传递如下是命令列表
一、Get Info命令
此命令用于获取APP信息,包括APP起始地址,app flash size大小,sector size大小主机端协议发送流程:
二、Upgrade Start命令
获取设备信息之后,可以发送此命令开始升级,设备端收到此命令之后会去删除一个app的标志,标志在开始升级。主机端协议发送流程:
三、Read Mmeory命令
此命令用于读取app flash数据主机端协议发送流程:
四、Write Memory命令
此命令用于写APP数据到存储器,注意每次写入的地址必须sector对齐(sector大小可通过GetInfo获取),数据的长度为1个sector大小或者小于1个sector。每个sector的数据最好是一次发完。主机端协议发送流程:
五、Get CRC命令
此命令用于获取指定地址指定大小数据的CRC,地址和大小必须4字节对齐主机端协议发送流程:
六、JUMP命令
此命令用于跳转到APP代码执行主机端协议发送流程:
七、Upgrade Finish命令
此命令用于设置升级完成标志。主机端协议发送流程:
USB转CAN桥接
USB转CAN桥接使用一块AT32F403A的AT-START开发板实现,USB端实现一个虚拟串口设备,转接板通过USB与PC上位机通信,然后通过CAN与下位机进行通信,实现USB与CAN数据的透传功能。注意转接板的CAN波特率与下位机的CAN波特率要配置相同。
数据转发流程
如下是数据转发流程图10.数据转发流程
USB CAN数据转发
USB转CAN桥接按照CAN协议进行封装,封装格式:标准帧ID(1字节)+帧长(1字节)+数据(数据最大8字节)
USB数据转到CAN总线:
USB到CAN按照一包USB数据转成一帧CAN数据。收到一包USB数据如:0x01 0x02 0x11 0x220x01:表示标准帧ID0x02:表示数据长度0x11,0x22:表示具体数据
转换成CAN帧后:
ID=0x01DLC=0x02DATA0=0x11DATA1=0x22
CAN总线数据转到USB:
CAN同样按照一帧数据转换成一包USB数据:收到一帧CAN数据:ID=0x02,DLC=0x03,DATA0=0x11,DATA0=0x22,DATA0=0x33
转换成USB包之后:0x02 0x03 0x11,0x22,0x33
0x02:表示标准帧ID0x03:表示数据长度0x11,0x22,0x33:表示具体数据
以Write Memory为例写32字节数据到0x08004000
主机端流程:发送1:0x31 0x6 0x08 0x00 0x40 0x00 0x00 0x20(ID+长度+6字节数据)接收1:0x31 0x01 0x79(ID+长度+ACK)发送2:0x31 0x8 0xAA 0xAA 0xAA 0xAA 0xAA 0xAA 0xAA 0xAA(ID+长度+8字节数据)发送3:0x31 0x8 0xAA 0xAA 0xAA 0xAA 0xAA 0xAA 0xAA 0xAA(ID+长度+8字节数据)发送4:0x31 0x8 0xAA 0xAA 0xAA 0xAA 0xAA 0xAA 0xAA 0xAA(ID+长度+8字节数据)发送5:0x31 0x8 0xAA 0xAA 0xAA 0xAA 0xAA 0xAA 0xAA 0xAA(ID+长度+8字节数据)