全球最实用的IT互联网信息网站!

AI人工智能P2P分享&下载搜索网页发布信息网站地图

当前位置:诺佳网 > 电子/半导体 > 测量仪表 >

用例篇 | 单元测试用例复用到集成测试?Testlet

时间:2022-11-04 10:14

人气:

作者:admin

标签: 测试 

导读:作者:fox小编:吃不饱作为一名测试工程师,在做MiL测试时,编写测试用例的效率影响整个测试项目的进度,如何有效提升编写测试用例的效率,是大家都关心的问题。TPT作为一款自动...

作者:fox

小编:吃不饱

作为一名测试工程师,在做MiL测试时,编写测试用例的效率影响整个测试项目的进度,如何有效提升编写测试用例的效率,是大家都关心的问题。
TPT作为一款自动化测试工具,提供了很多提高搭建测试用例效率的方法,比如自动生成测试用例。除此以外,TPT还提供了Testlet Library,可以复用Testlet,以及将一个工程的测试用例复用到另外一个工程。
01应用场景一单元测试的用例复用到集成测试
按照功能安全的要求,单元测试之后要进行集成测试,那单元的测试用例能够一定程度上复用到集成测试吗?在TPT中引入了Testlet Library的概念。
Testlet Library是一个TPT项目文件,它可以包含一个完整的TPT项目,或者包含或不包含sub-testlets的单个testlet。Testlet Library可以同时在多个项目中使用。简言之,Testlet Library可以引用另外一个TPT工程,或者某个testlet。
借由Testlet Library,可以将单元测试的用例复用到集成测试,减少重复搭建相同用例的时间,提高测试效率。Demo模型如下图所示,该模型有两个subsystem,已完成单元测试,将要进行集成测试。d6b4dd06-5ab5-11ed-b116-dac502259ad0.png图1 集成级模型

1)激活Testlet Libraries

在菜单栏Incubation中选择Enable Testlet Libraries,将该功能激活。d6cbb6c0-5ab5-11ed-b116-dac502259ad0.png图2 激活Test Libraries

2)状态机的搭建

集成测试工程的状态机,以单元工程的名称命名,每个单元测试的工程,都建立对应的状态机。d6f07cb2-5ab5-11ed-b116-dac502259ad0.png图3 建立对单元工程的状态机

3)设置为Library testlet

在上一步建好的状态机上右键,选择Delete Content,将其Content删除,在弹出的窗口中,选择Library,并点击Open…选择要参考的工程的路径。 d7000eca-5ab5-11ed-b116-dac502259ad0.png图4 将状态机设置为Library转换完成的状态机右下角带有蓝色小箭头表示,此时TPT会打开参考的Library工程。d70ccff2-5ab5-11ed-b116-dac502259ad0.png图5 转换完的Testlet

4)信号mapping

将信号做好mapping,把单元测试和集成测试的接口参数等互相匹配。对于Vehicle这个单元,在单元测试阶段eng_trq是Input,在集成测试时变成不可赋值的Local,需要在声明编辑器中添加一个相对的local量,以便该单元测试工程的用例可以运行。d7278266-5ab5-11ed-b116-dac502259ad0.png图6 信号mapping

5)组合测试用例

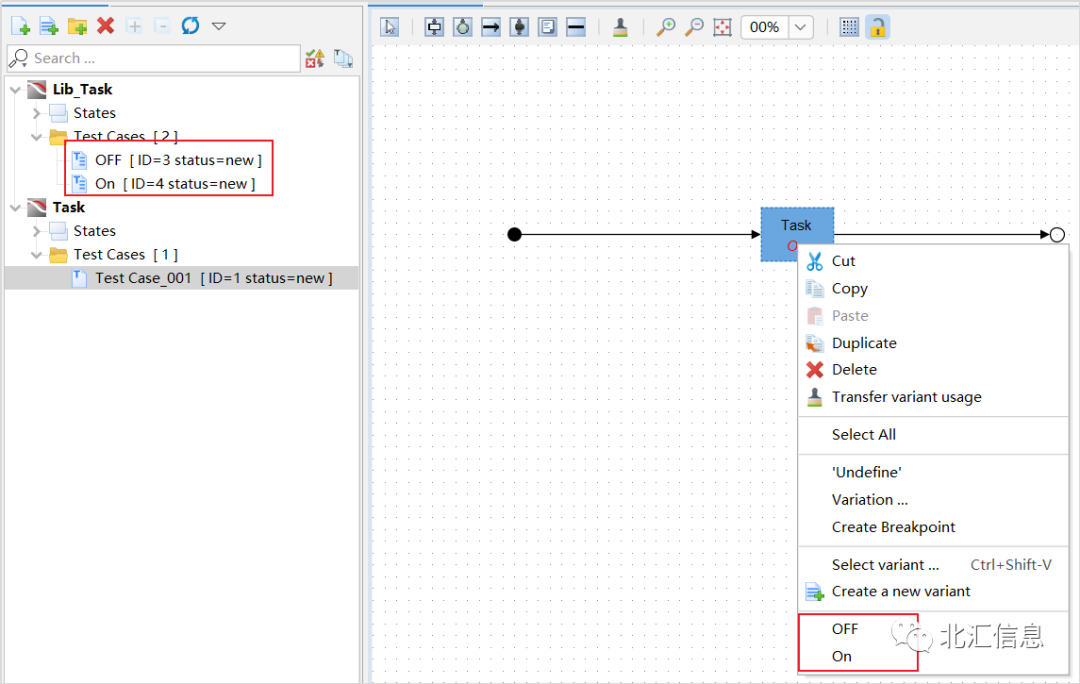
将Vehicle也按照第四步中方法建立好对应的状态机后,就可以在集成测试工程的状态机上选择单元工程的测试用例。例如,CruiseControl选择status_cc_3,Vehicle选择ramp。d73fae72-5ab5-11ed-b116-dac502259ad0.png图7 集成测试复用单元测试的测试用例
这样就可以将单元测试的测试用例复用到集成测试,大大节省重复编写相同测试用例所需的时间,大家快来试试吧!
02应用场景二高度重复的测试步骤
编写测试用例时,大家往往会遇到一些典型的场景,他们需要多步才能完成,却在多个工程中会使用,比如调度模块。
在TPT中模拟调度信号(调度周期为20ms),需要这样几步操作。d750e7c8-5ab5-11ed-b116-dac502259ad0.png图8 TPT模拟调度周期为20ms的调度信号
同一个ECU中可能包含多个调度周期为20ms的subsystem,在做单元测试时,每个测试工程都需要编辑这部分状态机,此时Testlet Library就可以大大减少这部分重复工作所需的时间。下面我来介绍TPT如何使用该功能复用测试用例。

1)搭建状态机

将调度模块的状态机搭建好,编辑好其Variants。d76464f6-5ab5-11ed-b116-dac502259ad0.png图9 搭建Library状态机

2)将状态机封装为Testlet Library

在刚刚编辑好的状态机上右键,选择convert to Testlet Library,将其转换为Testlet Library,选择保存的位置并命名,d78b2ed8-5ab5-11ed-b116-dac502259ad0.png图10 将状态机转换为Testlet Library并保存

3)在其它工程中使用Testlet Library

在另一个工程中新建空白状态机,右键,选择Delete Content,将其Content删除,在弹出的窗口中,选择Library,并选择上一步中生成的Testlet Library路径。d7941a3e-5ab5-11ed-b116-dac502259ad0.png图11 将状态机设置为Library
转换完成的状态机右下角带有蓝色小箭头表示,此时TPT会打开参考的Library工程。d7a1fd3e-5ab5-11ed-b116-dac502259ad0.png图12 转换完的Testlet在当前工程的状态机上右键,选择“Channel/Parameter Map”进行当前工程和Library的信号mapping,到此已经完成。d7b6b530-5ab5-11ed-b116-dac502259ad0.png图13 信号mapping完成之后即可在新的测试工程中完整复用该状态机及其变种,提高我们编写测试用例的效率。感兴趣的大伙快来试试吧!d7e4d050-5ab5-11ed-b116-dac502259ad0.png图14 复用Testlet Library的状态机
03总结
本文主要介绍了Testlet Library的两种应用场景:1. 单元测试的用例复用到集成测试;2. 高度重复的测试步骤。除此以外,测试评估也可以一定程度上从单元测试复用到集成测试,敬请期待下篇:评估篇!

温馨提示:以上内容整理于网络,仅供参考,如果对您有帮助,留下您的阅读感言吧!
相关阅读
本类排行
相关标签
本类推荐

CPU | 内存 | 硬盘 | 显卡 | 显示器 | 主板 | 电源 | 键鼠 | 网站地图

Copyright © 2025-2035 诺佳网 版权所有 备案号:赣ICP备2025066733号
本站资料均来源互联网收集整理,作品版权归作者所有,如果侵犯了您的版权,请跟我们联系。

关注微信