时间:2025-08-19 17:34
人气:
作者:admin
在“双碳”目标推动下,大规模储能电站建设进入快车道。2023年7月1日起正式实施的储能安全新国标《电化学储能电站安全规程》要求:储能系统需具备实时监测、快速切断、双向能量管理等能力。国家能源局等部门于2025年4月联合发布了《关于加强电化学储能安全管理有关工作的通知》,进一步强调了完善标准规范、落实安全管理责任等方面的工作。这意味着,电池管理系统(BMS)与双向变流器(PCS)的协同,成为保障电站安全高效运行的关键。

双向变流器是一种能够实现电能双向转换的电力电子设备,可在交流电(AC)与直流电(DC)之间灵活切换,广泛应用于储能系统、电动汽车及可再生能源领域。
在储能电站中,双向变流器(PCS,Power Conversion System)是电池与电网之间的核心设备。它通过功率半导体器件(如IGBT、MOSFET)的开关控制,结合PWM调制技术,实现电能的双向流动:

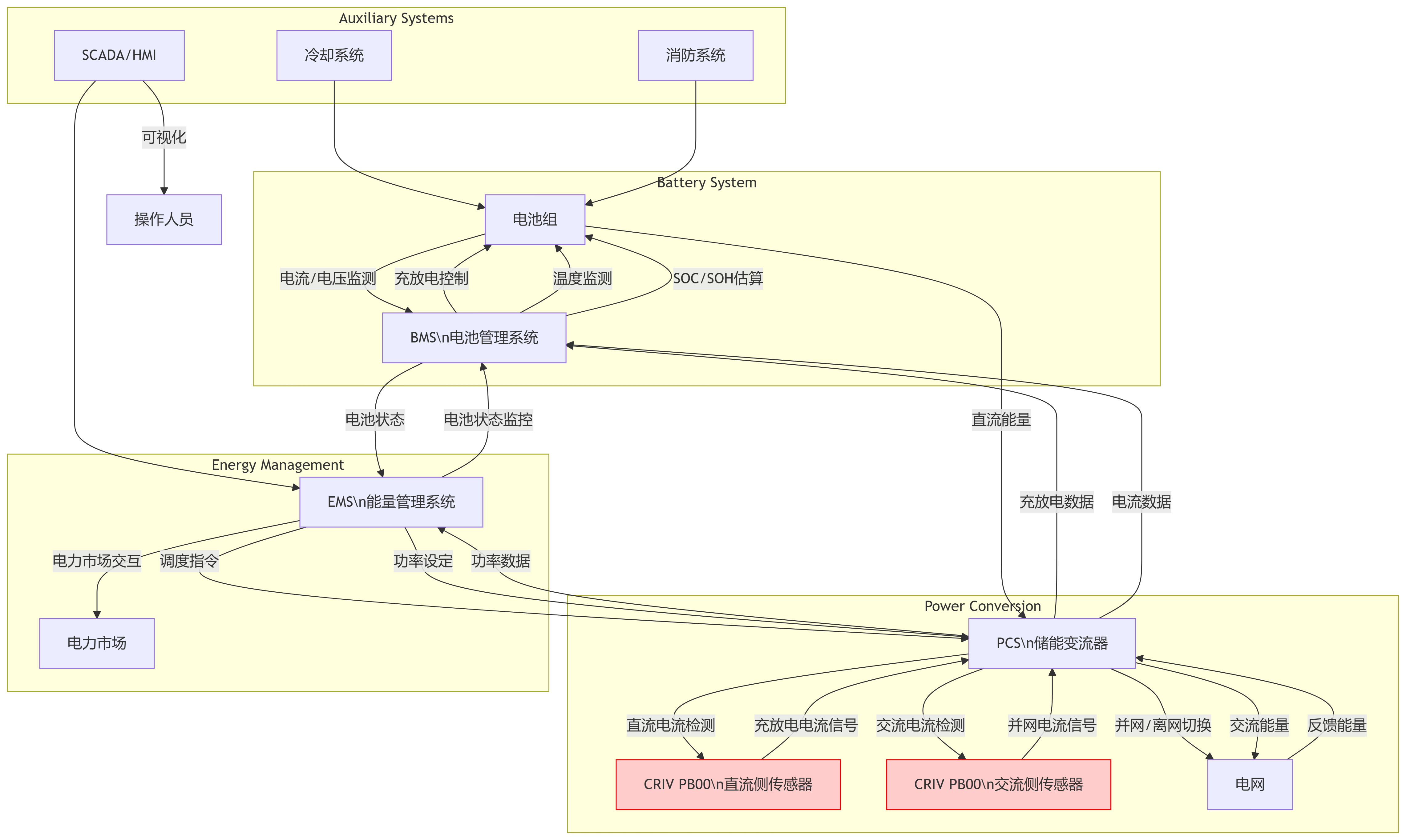
储能设备系统拓扑图
与单向逆变器不同,储能PCS集成充放电管理功能,需要频繁切换充放电模式,并在不同工况下保持稳定运行。这种双向能量交互,对电流检测的高精度、宽动态范围、快速响应和抗干扰能力提出了更高要求。若检测延迟或精度不足,就可能造成电池过充过放、电网电能质量下降,甚至触发系统级安全事故。
在PCS和BMS协同场景下,电流传感器需要满足:
电流检测是PCS中的关键技术之一,影响到系统的控制精度和稳定性。常用的电流检测技术包括电阻采样和霍尔传感器采样。传统电阻分流器虽具备高精度,但在高压、大电流条件下易发热,且安全隔离性能有限;而磁通门类传感器虽然精度高,但体积大、成本高,不利于系统集成。行业需要一种兼顾高性能与系统经济性的解决方案。
芯森电子推出的CR1V系列电流传感器一款高精度霍尔闭环传感器:
n IEC 60664-1: 2020
n IEC 61800-5-1: 2022
n IEC 62109-1: 2010

工业应用领域

从以上参数表格可看出CR1V可分别应用部署在:
核心需求:
CR1V PB00 的匹配性:
双向测量能力:
所有型号(CR1V6/15/25 PB00)的测量范围均为±值(如 ±6A, ±15A, ±25A)。
输出电压公式Vout = 2.5 ± (0.625 * Ip / Im)明确支持正负电流输出(2.5V 为中点)。
高动态响应:
跟踪时间仅 1 μs(@90% Im, di/dt=50A/μs),带宽 200 kHz,可准确捕捉PCS高频开关电流。
安全隔离:
应用领域直接匹配:
规格书明确列出“电池管理”和“风能变频器”(拓扑与储能PCS类似),证明其设计针对此类场景。
核心需求:
CR1V PB00 的匹配性:
高精度与低温漂:
双向电流检测:
同样通过±Im范围和输出电压公式支持充放电电流区分。
低插入损耗:
原边电阻极小(单匝仅0.18 mΩ),几乎不影响电池回路效率。
紧凑性与安全性:
质量仅10g,尺寸小巧,易于集成到电池模块。
UL94-V0阻燃材料,符合电池系统安全要求。

在政策高压和市场扩张的双重驱动下,储能系统对PCS与BMS的协同提出了前所未有的挑战。CRIV PB00 系列凭借其双向测量、高精度、安全隔离及动态响应特性,是储能电站中PCS和BMS电流检测的理想选择,为储能电站的安全与高效运行提供了坚实保障。