时间:2023-09-08 11:18
人气:
作者:admin
翼辉近期发布了RealEvo 6.0版本,新版本开发环境新增了多体系架构编译、SDK管理、可视化内核监控、异常栈分析、设备加密连接等多个亮点功能,并集成最新的SylixOS 3.2.x LTS版本。新版本RealEvo是翼辉为SylixOS打造的最强开发平台。
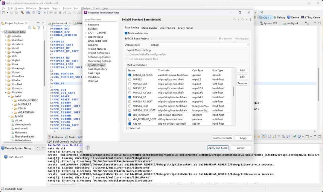
多体系架构构建
随着SylixOS的应用越来越广泛,支持的CPU和体系架构更加全面,使用场景也更加复杂,经常会遇到在一个项目中需要使用多个不同体系架构的处理器的情况,这导致开发者需要频繁切换工具链和Base工程,给项目开发和管理带来不便。RealEvo 6.0升级了SylixOS构建系统,同一工程可一次性编译多个体系架构的目标文件,彻底解决这一问题,同时也兼容老版本工程,用户可以根据实际情况灵活选择编译模式。

SDK制作与引用
在大型项目开发的过程中经常需要多个开发者或多个团队之间的协作,开发者通过源码包或二进制库相互传递开发成果,通过规范化的API以及文档进行交流。这中间会产生大量的沟通成本,软件包提供者需要花费大量的精力帮助使用者配置开发环境。RealEvo 6.0提供整套的SDK配置、打包、分发和导入流程,整个过程实现全图形化操作,简单易用,能够极大地降低大型项目开发过程中的沟通成本。
可视化内核监控器
RealEvo 6.0加入了SylixOS可视化内核监控器功能组件。可视化内核监控器实现了线程和进程状态跟踪、中断测量、内存使用率统计、IO系统分析等功能,可用于复杂场景下应用程序、系统内核、BSP以及驱动程序的图形化分析。可视化内核监控器能帮助用户快速定位软件缺陷,监测系统各方面性能指标,分析系统潜在的性能瓶颈,是众多SylixOS用户梦寐以求的开发利器。

更加便捷的功能
RealEvo 6.0针对用户开发中的一些常见开发习惯新增了许多便捷功能,包括批量修改工程属性、ELF文件一键反汇编等。另一个亮点功能是异常栈分析,RealEvo可以分析程序异常时的输出信息,对其调用栈进行分析和图形化显示,且能够自动定位每个栈层对应的代码行。此外RealEvo 6.0能够识别工具链内置宏,代码显示更加智能,跳转定位更加精准。

更加丰富的系统组件
RealEvo 6.0内置更多的SylixOS系统组件,包括curl、tar、sshd等工具。使用这些系统工具,用户可以在SylixOS下方便地实现网络文件下载、打包压缩、加密连接等功能。新版本SylixOS全面支持ssh/sftp加密连接,RealEvo 6.0设备管理功能也进行了相应的升级,其内置终端、ftp客户端、一键上传、一键调试等功能都已支持加密传输。加密传输可保证RealEvo与SylixOS目标系统连接的安全性,用户可以放心地将SylixOS运行在公网。

全新的SylixOS LTS版本内核
RealEvo 6.0集成SylixOS 3.2.x LTS版本内核,新版本LTS内核跟踪前沿技术,新增了多项产品功能,包括:Golang支持、大小核调度以及NUMA处理器支持,SylixOS对上述三大功能特性的支持均为实时操作系统领域的全球首个。Golang语言的支持将带来技术栈的升级,引入先进的开发方法,可实现更高的开发效率、更灵活的软件设计、更丰富的产品功能、更少的软件缺陷以及更加可控的产品生命周期管理方法。大小核则是当前高端处理器的发展趋势,相比Windows、Linux等通用操作系统、SylixOS大小核调度算法既能实现效率与能耗的动态平衡,又可以兼顾任务调度的实时性。NUMA架构是一种针对多处理器系统的内存组织方式,在该架构中,处理器被分配到不同的节点,每个节点拥有自己的本地内存,处理器访问本地内存的速度要远快于访问其它节点的内存。SylixOS能够利用NUMA处理器本地内存访问高效性的特点,充分发挥NUMA处理器的性能。
总结
RealEvo 6.0在功能的广度和深度上都进行了大规模升级,其新增的多体系架构编译、SDK管理、可视化内核监控器等功能都能直击用户需求痛点。同时,SylixOS LTS版本新增的内核功能彰显了翼辉产品不但能够跟踪前沿技术,也能实现对现有行业技术框架的突破。
审核编辑:彭菁
Fidus Sidewinder-100集成PCIe NVMe 控制系统,有