时间:2023-04-06 14:16
人气:
作者:admin
EtherCAT现场总线协议是由德国倍福公司在2003年提出的,该通讯协议拓扑结构十分灵活,数据传输速度快,同步特性好,可以形成各种网络拓扑结构。
1、EtherCAT简介
EtherCAT是一个开放架构,以以太网为基础的现场总线系统,其名称的CAT为控制自动化技术(Control Automation Technology)字首的缩写。EtherCAT是确定性的工业以太网,最早是由德国的Beckhoff公司研发。
EtherCAT主站可以用软件,在标准的以太网媒体接入控制器中实现。许多供应商有提供在不同操作系统下的代码,也有许多开源软件或共享软件。
EtherCAT从站需要特殊的EtherCAT从站控制器,才能实现飞速传输(processing on the fly)的技术。EtherCAT从站控制器可以用FPGA来实现,且已有现成的代码,此控制器也可以用ASIC来实现。
2、EtherCAT特性
A. 完全符合以太网标准:
EtherCAT是对传统的以太网协议进行修改,因此可以与其他以太网协议并存于统一总线。EtherCAT网络中也可以使用普通的以太网设备,例如以太网线、以太网卡、交换机、路由器等设备。此外,任何具有标准以太网控制器的设备都可以作为EtherCAT 主站,包括PC计算机、带有以太网控制器的嵌入式设备。
B.卓越的性能:
EtherCAT是基于以太网技术,数据传输速度可以达到100Mbit/s,是最快的工业以太网技术。EtherCAT最大利用以太网带宽进行数据传输,有效数据利用率高,可达90%以上。另外EtherCAT数据帧处理的实时性很高,数据刷新周期小于100us,满足对实时性要求高的场合。EtherCAT使用高精度的分布式时钟,能保证各个从站节点设备的同步精度小于1us。
C. 简单、低成本:
EtherCAT结构简单,而无需交换机或集线器,复杂功能的节点设备或简单的I/O节点都可以用作EtherCAT从站。此外EtherCAT在网络拓扑方面没有限制,支持多种网络拓扑结构,如线型、星型、树型拓扑结构,以及各种拓扑结构的组合,从而使得设备连接非常灵活。
3、BECKHOFFESC IP Core For AMD FPGAs Release 3.00
概述:
BECKHOFFEtherCAT IP核是一个可配置的EtherCAT从控制器(ESC)。它负责EtherCAT通信,作为EtherCAT现场总线和应用程序之间的接口。
A、EtherCATIP核是作为一个可配置的IP,各项功能可以自定义;
BECKHOFFIP Core Main Features : Table 1

B、EtherCATIP Core Block Diagram;

C、端口数据处理顺序;
a、0→EtherCAT Processing Unit→1 / 1→2 / 2→0
b、0→EtherCATProcessing Unit→0
c、0→EtherCATProcessing Unit→1 / 1→0
4、BECKHOFFESC IP使用流程:

A. 直接安装,英文目录;

ISE14.3 - 14.7
B. 安装过程中提示要加入VENDER ID ,直接跳过 ,需要申请License才能综合;
C. 安装完目录截图如下;

D. 安装完后,文件截图以下;

EtherCATIP Core (encrypted VHDL library)
Decryptionkeys for encrypted EtherCAT IP Core
IPCore Configuration Tool (IPCore_Config.exe)
Exampledesigns
E. 支持的AMD 器件包括SOC器件和纯FPGA器件;
F. 支持的软件版本:
Vivado2013.1 - 2013.4, 2014.1 - 2019.3
SDK
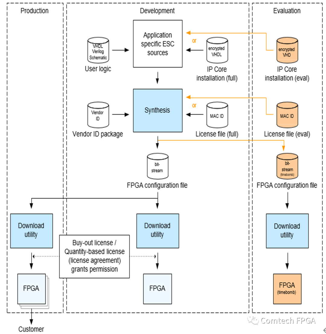
5、设计流程图:

6、详细过程如下:
A. 双击Ipcore_config目录下的IPCore_Config.exe;

B. 填写Porduct ID;

C. 物理层的一些配置:例如几路端口,PHY的接口类型,MII/RGMII/RMII,由客户的PHY芯片决定;

D. 网络功能的配置;

E. ECATProcessing /PDI Processing/LED status;

F. ESC跟CPU的接口;

G. 最后一步Generate;

H. 生成的文件如下,不同的配置生成的文件有差异;

J. 把生成的文件加入到工程中,截图如下;

K. 导入License,如果没有授权的License,无法综合;
I. 综合、实现后生成BitStream并将其下载到FPGA。使用EtherCAT主机与EtherCAT从机通信;
J. EtherCAT从站需要SII EEPROM(或其他非易失性存储器),其中包含用于设备识别的EtherCAT从站信息(ESI);
M. 打开SDK,添加应用文件,细节参考readme.txt;

N. 注意事项:
ESCIP 和 PHY 不能一起复位,IP核复位后,再让PHY复位。
ESC in resetstate → PHY disabled
7、工业控制系统产品架构图:

8、AMD推荐方案:
ZYNQ7000 SOC器件+Ethernet PHY(2x100Base-T)
9、基于ZYNQ的ESC方案框图:

10、AMD ZYNQ 优势:
A. PS端:ARM Cortex-A9 766MHZ,可实现超强的性能及复杂的应用;
B. PL端:EtherCATSLAVE Controller IP容易布署,消耗相应的逻辑资源;
C. BECKOFFEtherCAT SLAVE Controller IP 应用广,经过市场验证,性能稳定;
D. BECKOFFEtherCAT SLAVE Controller IP 在AMD多个平台上进行过优化,量身定 制。同等功能,相比于其它厂商的平台,消耗资源少5%-10%。
11、EtherCAT Resource :

12、一路电流环+SVPWM:

审核编辑:刘清
Fidus Sidewinder-100集成PCIe NVMe 控制系统,有