时间:2020-11-29 10:28
人气:
作者:admin
linux驱动是连接软件和硬件的一个中间介质,实现了对硬件的配置和控制。进一步将硬件抽象化,为软件操作硬件提供了简单的接口。不论硬件的具体形式如何,linux驱动都将其映射到一个文件,软件端对硬件的读写操作等都被抽象成文件操作了。本篇从hello world开始,简要介绍驱动的基本结构,然后再进一步介绍LED硬件的搭建,以及驱动的编写,设备树的修改。让大家对linux驱动有一个基本的认识。
1. Hello world驱动
hello world几乎成了所有编程书的第一个程序,用来介绍程序的大体结构。一个简单的hello world让人感觉这本书学起来真的很容易,不知不觉就进入圈套。被诱导入坑的我,也来用一个hello world诱别人入坑。先上程序:
#include
static int hello_init(void){
printk(KERN_INFO "Hello world/n");
return 0;
}
static void hello_exit(void){
printk(KERN_INFO "Goodbye, cruel world/n");
}
module_init(hello_init);
module_exit(hello_exit);
一个驱动的使用过程包括:模块的装载,软件调用,模块卸载。程序中module_init和module_exit是内核中的宏,是一个驱动必须包含部分。当驱动被装载时,就会调用module_init指定的初始化函数hello_init,而当驱动被卸载时,就会调用hello_exit函数。初始化函数通常都是进行设备树检查,内存分配映射,硬件配置,文件和硬件关联等操作。清除函数用于释放内存,硬件的清零等操作。通常驱动还会定义一些文件IO操作,比如write,read,ioctrl等。Hello world只给出一个驱动编写格式和流程,文件操作在LED驱动中再介绍。MODULE_LISENCE用于告诉内核该模块采用的许可证类型,这个一般和linux内核采用
的许可证一致就好了。
现在来看驱动模块是如何编译的,看Makefile:
obj-m:=hello.o
ARCH=arm
CROSS_COMPILE=arm-xilinx-linux-gnueabi-
CC:=$(CROSS_COMPILE)gcc
LD:=$(CROSS_COMPILE)ld
KERNELDIR:=/home/anpingbo/Design/linux/linux-xlnx
PWD:=$(shell pwd)
all:
make -C $(KERNELDIR) M=$(PWD) modules
如果我们要构造的模块名称为hello.ko,那么就需要指定obj-m为hello.o,这个是hello.ko生成的依赖选项。是在zynq平台上编译模块,需要制定ARCH类型为arm,以及交叉编译工具,如果使用本机linux系统默认gcc就不能在zynq平台下加载模块,这里的交叉工具链为arm-xilinx-linux-gnueabi-gcc,arm-xilinx-linux-gnueabi-ld是交叉连接器,把程序链接成可以在arm平台运行的模块。同时还需要制定内核系统文件夹,因为模块编译要用到内核的库。All下就是编译模块了。设置好交叉工具的环境变量后,直接执行make,机会生成hello.ko,这个就是编译好的驱动模块。

图1.1 编译hello驱动过程
我们打开zynq系统,加载hello.ko,加载使用insmod命令,卸载使用rmmod命令。我们发现没有打印出任何信息,这是不是模块编译有错误,其实模块没有错误,流程也都对。因为printk打印函数是有级别的,只有低于这个级别值才能打印到terminal中。我们可以修改内核级别,比如我们将级别降低:
echo 8 > /proc/sys/kernel/printk
我们还可以使用dmesg来查看驱动打印的日志。其会打印所有驱动加载和卸载的打印日志。

图1.2 insmod hello.ko
2. LED驱动
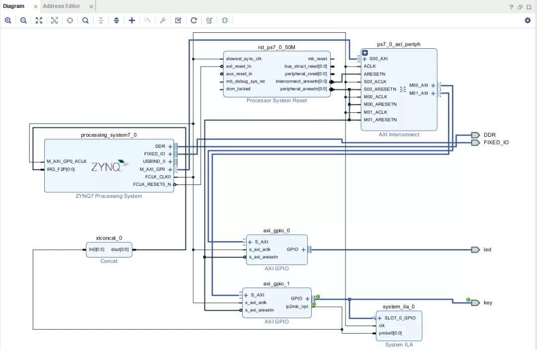
2.1 vivado工程
我们通过axi_gpio来连接4个LED灯,通过linux驱动来点亮LED灯。Block如图2.1,我们设置gpio宽度为4。还有一个我们需要用到的就是LED映射到的内存,可以在address editor中看到,gpio0是LED的。接下来就是一般的流程,管脚约束,综合,编译。然后导出工程,打开SDK,新建fsbl,编译,生成设备树,制作boot.bin。



图2.1 LED硬件工程
2.2 LED驱动
LED属于字符类驱动,符合字符类驱动的写法。Linux内核中每个模块实际上是以文件形式存在的,这些文件存放于/dev目录下。而不同的驱动模块具有不同的主设备号和次设备号。主设备号用于区别不同的驱动,而次设备号用于更具体的指向驱动指向的设备。设备号就相当于门牌号,用于唯一区别不同驱动。编写驱动过程中就需要为驱动分配设备号。现在进一步分析LED驱动代码:
#define LED_DATA 0x41200000
#define LED_CTRL 0x41200004
这两行定义了LED数据控制寄存器和数据读写寄存器的内存地址。实际上驱动对LED硬件的配置和读写都是通过配置其寄存器实现的。具体要看GPIO的硬件信息。
dev_t led_devt;
void __iomem *baseaddr;
dev_t定义了设备编号,__iomem定义了linux内核的存储指针。硬件的内存需要映射到linux内核空间才能操作。在使用和配置LED时,需要先将其物理内存映射到linux内核的内存空间。映射函数ioremap就是专门用于IO端口内存映射的。
static int led_major=25;
struct cdev *led_dev;
int led_value;
上述定义了一个led主设备号。通过ls –l命令可以查看/dev下驱动的设备号。当然这是一种不方便的方式,正常情况下设备号也可以自动分配。Cdev是字符设备的结构体,定义如下:
struct cdev {
struct kobject kobj; // 内嵌的kobject对象
struct module *owner; // 所属模块
const struct file_operations *ops; // 文件操作结构体
struct list_head list; //linux内核所维护的链表指针
dev_t dev; //设备号
unsigned int count; //设备数目
};
文件操作结构体实际上提供了软件操作LED的接口,上文讲过驱动都被映射成/dev下的一个文件,软件调用驱动的时候,以打开,读写,关闭对应设备文件来进行操控。我们看一下LED驱动中的文件结构:
struct file_operations led_fops={
.owner=THIS_MODULE,
.read=led_read,
.write=led_write,
.unlocked_ioctl=led_ioctl,
.open=led_open,
.release=led_release,
};
其中包含了文件应该有的四种基本操作open, read, write, release实际上是close。文件结构体还提供了ioctrl函数,这个函数为软件提供了一种更为灵活的操纵底层硬件的方法。
接下来对文件结构体中的每个函数进行分析。
1) led_open
static int led_open(struct inode *inode, struct file *filp){
struct resource *res;
int reg;
printk("begin: open led/n");
filp->private_data=inode->i_cdev;
res=request_mem_region(LED_DATA, 0x10000, "LED");
if(!res){
printk("failed requesting resource/n");
return 0;
}
printk("begin: remap led/n");
baseaddr=ioremap(LED_DATA, 0x10000);
if(!baseaddr){
printk("ERROR: couldn't allocate baseaddr/n");
return 0;
}
printk("baseaddr is %x/n", baseaddr);
printk("begin: read led/n");
reg=ioread32(baseaddr);
printk("begin: write led %d/n", reg);
reg &= 0xFFFFFFF0;
iowrite32(reg, baseaddr+4);
printk("SUCCESS: gpio init/n");
return 0;
}
内核用inode结构在内部表示文件,inode结构中包含了大量有关文件的信息。当我们在linux中创建一个文件时,就会在相应的文件系统创建一个inode与之对应。文件实体和文件的inode是一一对应的。当打开文件时,就获得了inode。通过inode可以获得字符设备结构体i_cdev。Inode在驱动开发中很少进行填充,通常都是用于查看。在使用LED时,需要为其分配内存,首先通过函数request_mem_region来看是否有空闲linux内核内存可分配,如果可以就通过ioremap进行分配,返回linux内存首地址。之后读写LED的时候就可以通过向这个地址写数据来控制LED了。iowrite32(reg, baseaddr+4)是在配置LED,使能了LED。
2) led_write
因为点亮LED是输出数据,所以实际上用不上读操作,只有写操作。
ssize_t led_write(struct file * filp, const char __user *buf, size_t cnt, loff_t *f_ops){
if(copy_from_user(&led_value, buf, cnt))
return -EFAULT;
led_gpio_set();
return 1;
}
void led_gpio_set(void){
iowrite32(led_value, baseaddr);
}
Copy_from_user是linux内核从用户空间获得要写入LED的数据。Led_gpio_set函数中通过iowrite函数将用户空间的数据写入LED。
3) led_release
static int led_release(struct inode *inode, struct file *filp){
iounmap(baseaddr);
release_mem_region(LED_DATA, 0x10000);
return 0;
}
这个是在调用close函数的时候会调用这个函数来释放内存,解除LED内存映射。
现在再来看初始化和驱动清除函数:
static void led_setup_dev(int index){
int err;
int devno;
devno=MKDEV(led_major, index);
printk("MKDEV devno %d/n", devno);
cdev_init(led_dev, &led_fops);
printk("cdev_init %d/n", devno);
led_dev->owner=THIS_MODULE;
led_dev->ops=&led_fops;
err=cdev_add(led_dev, devno, 1);
if(err)
printk(KERN_ERR "ERROR: %d adding LED%d", err, index);
printk("SUCCESS: add dev %d/n", devno);
}
static int __init led_init(void){
int result;
printk("INIT:------------/n");
result=alloc_chrdev_region(&led_devt, 0, 1, "LED");
led_major=MAJOR(led_devt);
if(result printk(KERN_ERR "ERROR: allocate chrdev %d", led_devt);
return result;
}
printk("SUCCESS: allocate chrdev %d/n", led_devt);
led_dev=cdev_alloc();
if(!led_dev){
printk(KERN_ERR "ERROR: allocate device mem %d", led_devt);
result=-ENOMEM;
goto fail_malloc;
}
printk("SUCCESS: allocate device mem %d/n", led_devt);
led_setup_dev(0);
printk("SUCCESS: init device %d/n", led_devt);
return 0;
fail_malloc:
unregister_chrdev_region(led_devt, 1);
return result;
}
static void __exit led_cleanup(void){
cdev_del(led_dev);
unregister_chrdev_region(led_devt, 1);
printk("SUCCESS: exit device %d/n", led_devt);
}
LED驱动初始化操作首先要为led_devt动态分配设备号,然后可以通过MAJOR来得到主设备号。这个主设备号在将字符设备添加到驱动中会用到。获得了设备号后就对led字符设备结构体led_dev分配空间,然后调用函数led_setup_sev完成对LED设备的初始化,添加等。这些就是一般过程了。作为初学者,先会用,以后在驱动的调试中会深入去理解。
清除函数就是释放LED字符设备空间。
2.3 LED软件操作
现在来看如何在用户端操作LED,上代码:
#include
#include
#include
#include
int main(int argc, char *argv[]){
int fd;
fd=open("/dev/LED", O_RDWR);
if(fd printf("ERROR: cannot open/n");
return 0;
}
int value=0xF;
write(fd, &value, 4);
//close(fd);
return 0;
}
Open函数打开LED字符设备,然后通过write函数来点亮LED。
2.4 实验
首先加载led.ko:
图2.2 加载led驱动
ls查看/dev下发现并没有LED文件,还需要通过mknod命令为其添加设备节点,我们才能在用户空间进行操作。但是如何知道主设备号呢?cat /proc/devices可以看到LED的主设备号为245。完成LED设备节点分配后,就看到/dev下有个文件LED,这时候就可以通过在用户空间进行写操作了。
图2.3 查看LED的主设备号
图2.4 分配设备节点
总结
本篇通过两个简单的驱动程序,介绍了驱动的基本结构,编写方法和编译过程。总结一下就是:通过init来进行设备的基本配置,和硬件配置,然后定义文件操作结构体,以及结构体中函数,通过open,read,write,release等函数来控制对LED的读写操作。
编辑:hfy
Fidus Sidewinder-100集成PCIe NVMe 控制系统,有