时间:2025-04-03 17:14
人气:
作者:admin
作者 | strongerHuang
微信公众号 | strongerHuang
该系列教程前面几篇文章都是为开发做准备,本文正式进入开发阶段,基于 e2 studio 创建RA8工程,并点亮一个LED。
准备工作
正式开始创建RA8工程之前,还是简单提一下“准备工作”,本系列教程以Windows系统下e2 studio V5.8.0、瑞萨RA8D1单片机为例。
1、下载安装e2 studio开发工具
前面文章《瑞萨 RA8 开发环境搭建》有提到具体的下载和安装方法。
e2 studio瑞萨GitHub下载地址:
https://github.com/renesas/fsp/releases

2、准备开发板和下载调试器
瑞萨官方推出的开发板,很多都自带有J-Link调试器,比如,本文基于瑞萨CPKCOR-RA8D1B 开发板就自带有J-Link调试器。

3、下载安装J-Link配套软件
如果你要用到J-Link的一些功能,比如:Hex下载代码、J-Link RTT 等功能,建议下载并安装J-Link配套的软件。
下载地址:
https://www.segger.com/downloads/jlink/

创建瑞萨RA8工程
1.设置工作空间
第一次打开e2 studio,会让你设置工作空间保存地址(可以默认地址):

同时,如果你第一次打开e2 studio,它会提醒你会登录账号(有就登录,没有关闭也可以使用)。
2.新建瑞萨RA C/C++工程
通过菜单:新建 ->瑞萨 C/C++ 项目->Renesas RA->Renesas RA C/C++ Project。

输入工程名称(保存位置默认):

3.选择MCU类型
选择MCU类型,其他工具链、调试器默认即可。

然后根据情况选择需要“组件”,最后生成工程:

4.瑞萨RA8工程就创建好了
以上步骤正常的情况下,一个完整瑞萨RA8工程模版(Demo)就创建好了。

配置工程点亮LED
上面瑞萨RA8D1单片机基础的工程模版创建好了,还需要编辑代码、编译、下载、并点亮LED,才算一个合格的“点灯大师”。
1.配置时钟
CPKCOR-RA8D1B 开发板晶振频率为24M,倍频也修改下,其他时钟暂时默认。

2.配置LED引脚
从原理图可以看的出来:用户LED为PA01

我们将其配置为输出(低):

3.添加LED闪烁的源代码
因为Demo工程,我们就添加一个简单的“LED闪烁”代码。

while(1) { R_IOPORT_PinWrite(&g_ioport_ctrl,BSP_IO_PORT_10_PIN_01,BSP_IO_LEVEL_LOW); R_BSP_SoftwareDelay(500,BSP_DELAY_UNITS_MILLISECONDS);//LED亮 延时500ms R_IOPORT_PinWrite(&g_ioport_ctrl,BSP_IO_PORT_10_PIN_01,BSP_IO_LEVEL_HIGH); R_BSP_SoftwareDelay(500,BSP_DELAY_UNITS_MILLISECONDS);//LED灭 延时500ms }
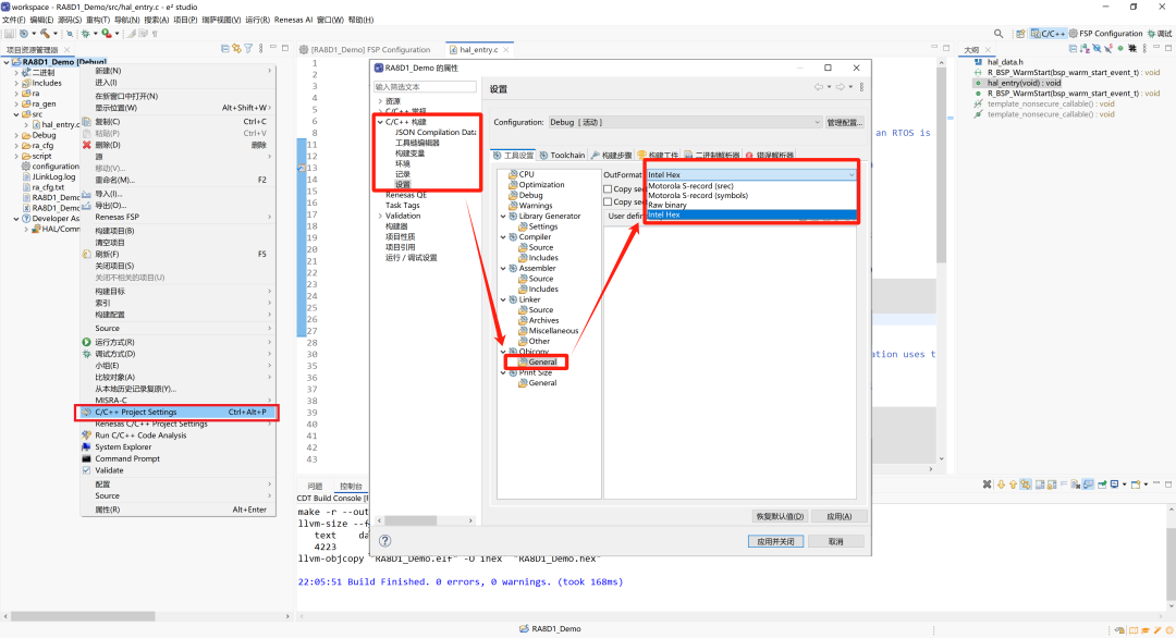
4.配置输出Hex文件
项目 ->C/C++ Project Settings->C/C++构建-> 设置->Objcopy->General,选择输出 HEX 文件。

5.编译代码
确认0错误,在工程目录下(RA8D1_Demo\Debug),就能看到RA8D1_Demo.hex文件。

6.下载代码、点亮LED
编译确认代码没问题,就可以直接下载代码到开发板。
方法一:点击e2 studio工具中的快捷图标(小虫子),通过“调试”方式下载代码。

方法二:通过上面下载的J-Link配套软件:J-Flash 或J-Flash Lite 进行下载。




下载成功就会看到LED间隔1秒闪烁一次。
RA8系列教程更新ing···
往期推荐01瑞萨RA8系列教程 | 初识 RA8 系列单片机02瑞萨RA8系列教程 | 瑞萨 RA8 开发环境搭建