时间:2025-05-18 08:33
人气:
作者:admin
是时候安装并配置家庭录音室中高质量音频制作所需的软件了。这是来自《树莓派官方杂志》系列教程的第三部分,也是最后一部分。若想阅读整个系列教程,请先回顾第一部分(关于录音空间设置),再阅读第二部分(帮助你选择设备)。
树莓派操作系统与大多数其他Linux发行版一样,自带了种类繁多但质量参差不齐的音频制作软件。我们将为你梳理音频软件的选择。我们打算使用JACK2实现低延迟音频,同时结合PipeWire处理系统音频,并借助pipewire-pulse兼容层在JACK和标准桌面应用程序之间进行路由。
这是我们的树莓派500家庭录音室教程的最后一段!
首先,打开终端并安装音频软件:
$sudo apt install jackd2 qjackctl pipewirepulse qsynth guitarix
安装完成后,输入:
$qjackctl
点击“设置”,在“设置”选项卡中,确保驱动设置为ALSA,MIDI驱动设置为原始模式。点击“高级”,确保你的音频接口被设置为输出设备,并且如果你有独立的USB MIDI键盘,要将其设置为输入设备。最后,点击“选项”选项卡,在“启动后执行脚本”部分输入以下内容:
pacmdset-default-sink jack_out && pacmd setdefault-source jack_in
音频接口设置
大多数USB音频接口都符合类别标准,因此可在Linux上使用,但一些依赖专有软件来配置或更新固件的设备可能会出现问题。
在我们的录音室设置中,我们选择了Focusrite 2i2音频接口,因为它在Focusrite和Linux内核开发社区的合作下,以及特别在驱动开发者Geoffrey Bennett的努力下,获得了完整的Linux支持。

我们非常喜欢Reaper出色的PCM音频效果界面以及强大的MIDI输入选项。
确保您拥有兼容版本的内核–Linux内核6.8及内置了Focusrite音频接口支持的更高版本。在撰写本文时,默认的树莓派内核是6 . 6 . 74+RPT-rpi-2712;这不包括2i2的模块,但幸运的是测试内核(6.12)包含了。
你首先要做的是检查内核版本。当你阅读本文时,默认内核可能已更新到6.12。我们来确认一下。打开终端并输入:
$uname-a
如果报告的内核版本低于6.8,则更新到实验性的新内核:
$sudo rpi-update$reboot
安装Focusrite控制界面
$gitclonehttps://github.com/geoffreybennett/alsa-scarlett-gui.git$cd/home/kg/Software/alsa-scarlett-gui-0.4.0$cdalsa-scarlett-gui-0.4.0/$sudo apt -y install git make gcc libgtk-4-dev libasound2-dev libssl-dev$cdsrc$make -j4
测试以确保它能正常工作:
$./alsa-scarlett-gui
然后进行系统范围安装:
$sudo make install
Focusrite Scarlett图形用户界面应会自动添加到主菜单的“其他”部分。你可以使用它来更新Scarlett的固件、连接并激活各种输入、控制增益等。
麦克风选择
我们使用通过XLR连接的Blue Yeti Pro电容麦克风,而非其集成的USB音频接口。虽然你可以使用多个音频接口,但使用单个设备管理延迟和音频路由最为简便。如果你使用动圈麦克风,如我们的Shure SM-58,你会需要一个前置放大器,如Triton Audio便捷的内置式FetHead。它连接到麦克风和音频接口之间的电缆上,可提供27dB的增益提升,这意味着你无需将USB音频设备的增益调得那么高。市面上也有一些增益提升略小、价格更便宜的内置式前置放大器,以及许多更昂贵的型号。这很有用,因为许多USB音频接口在增益达到约50%时就会触及信噪比阈值,这可能导致录音中出现静电噪音。
你的MIDI键盘
我们使用各种MIDI乐器,包括Novation LaunchKey 49键盘和Alesis Vortex Wireless 2键控吉他。将USB键盘直接连接到树莓派,或通过带电USB集线器连接——无电集线器无法提供足够的电力。

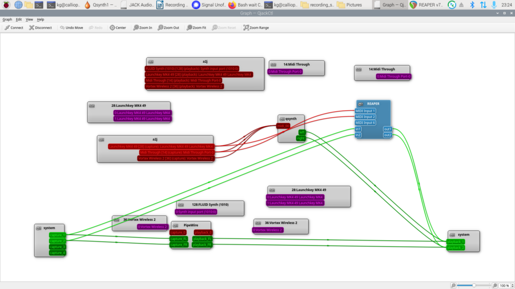
QjackCtl的连接图看起来有些混乱,但连接MIDI输入特别容易。
在Linux下,驱动可能是一个问题,但最近的Novation设备可以通过基于Chromium的浏览器,借助网络应用进行管理和更新。这仍是一个相对不常见的功能,但其他具有网络应用固件更新器的品牌包括PirateMIDI、Morningstar和PandaMIDI。我们的Alesis不需要任何固件管理,通过USB MIDI适配器连接的旧款MIDI键盘也不需要。
键盘设置完成后,最简单的测试方法是通过Qsynth,这是Fluidsynth的图形用户界面前端。它附带了一套准确、高质量的通用MIDI音色集,但你也可以用它来加载任何SoundFont(SF2)文件,如你在软件仓库中能找到的opl3-soundfont。
即时效果器架
Guitarix允许你叠加数字吉他效果器和其他效果,为你提供相当于价值数百英镑的踏板效果器和工具,如吉他调音器。这些效果也可在大多数数字音频工作站(DAW)中使用,其中一些效果特别适合与某个DAW集成,如一系列专门为Ardour设计的LV2效果。你可以在Guitarix中使用这些效果,以及LADSPA效果,而DAW还支持VST3和CLAP等插件。
下载数字效果器时,你需要找到为aarch64架构构建的文件,或自行编译。幸运的是,软件仓库中有很多这样的文件。安装Guitarix时,会同时安装一些有用的效果,供你入门使用。
设置数字音频工作站(DAW)
数字音频工作站(DAW)是一个完整的环境,用于通过音频接口连接MIDI或实时模拟乐器来录制和制作音乐。Reaper、Ardour、类似FruityLoops的LLMS以及轻量级且备受喜爱的Qtractor都是功能强大的工具,PCM音频聚焦的Audacity及其分支版本也是如此。

Focusrite Scarlett硬件有一个非常完美的Linux控制GUI。请注意连接硬件输入和PCM音频接收器的虚拟电缆
当涉及到这些应用时,我们正在推动树莓派500所能做的极限。大多数PCM记录仪(除了Qtractor以外)都很难使其视觉波形显示与音频记录保持同步,尽管最终的音频捕捉非常完美。一些处理器密集型synth声音和效果也会影响DAW的性能。
大多数这些工具都可以直接从命令行安装:
$sudo apt install lmms audacity ardour qtractor
Reaper是商业软件,但价格非常合理,只需60美元(46英镑),并且高度可定制,界面清晰,功能丰富,还有慷慨的免费试用期。
要安装Reaper,请下载软件的最新Linux aarch64版本并解压。
打开终端,cd到解压目录:
$cdreaper_linux_aarch64/$./install-reaper.sh
输入I进行安装,然后输入1将其安装到/opt目录,输入Y添加桌面集成,输入Y创建符号链接路径,最后输入Y继续。提示时提供你的sudo密码。Reaper将被添加到树莓派操作系统主菜单的“声音与视频”(Sound & Video)部分。
连接设备
启动JACK的控制界面、Focusrite Scarlett图形用户界面以及你选择的音乐软件后,你可能会发现实际上没有在你期望的地方听到声音。Scarlett图形用户界面和JACK的图形界面都要求你在设备之间建立连接,以确保它们正确通信,如我们的截图所示。
原文地址:
https://www.raspberrypi.com/news/how-to-build-a-home-recording-studio-with-raspberry-pi-500-choose-and-install-your-software/