时间:2020-12-20 12:12
人气:
作者:admin
作者:Mculover666
在实际玩Zynq中断之前,先扯一扯中断这个神奇的东西~
实时性是一个嵌入式系统很重要的性能,实时性体现在一个系统对外部事件的响应能力和处理能力上,而CPU对一个事件的响应及处理主要依托于 —— 中断。
通俗的来说,中断的一个基本过程就是:当一个事件发生时(比如按键按下),产生一个可以发送到CPU的中断信号(上升沿或下降沿无所谓,是个信号就行),当CPU接收到这个中断信号后,对这个中断信号所表示的事件进行处理(跳转去执行中断服务程序,对按键按下这个事件进行处理)。
对这个基本过程抽象出来一个中断系统模型如图所示:

在上图中只是一个中断信号,那么当这个系统中存在很多中断信号时,群龙无首,整个系统就会乱套,CPU会像一只无头苍蝇一样到处去执行中断服务程序,结果可想而知,最后CPU肯定什么也干不了~
为了解决这个问题,需要派一个领导去管理这些各种各样的中断,这个管理者就是 —— 中断管理单元!所以,它只有一个功能 —— 管理这些中断信号!比如使能与失能 —— 让哪个中断信号通过或者让哪些信号不通过;“优先级” —— 谁先通过谁后通过,改进模型如下图:

这样一来,CPU永远只能接收到一个中断信号,所以CPU可以很舒服的去做他该做的事情了~
总结一下中断的编程思路:
配置外设可以产生中断信号
配置中断管理单元,使能信号通过,( 配置信号优先级 )
配置中断服务程序 ,确保CPU接收到中断信号可以及时处理
接下来依托这个抽象的中断模型玩一玩Zynq的中断,具体化这个模型~
1.实验目的
探索Zynq中PL->PS的中断,按下按键产生一个中断,这个中断被通用中断管理单元所处理,然后传递给Zynq PS,将变量值递增然后将值显示在led上。

2.实验步骤
2.1.新建基于Pynq-Z2的工程
2.2.创建硬件块设计
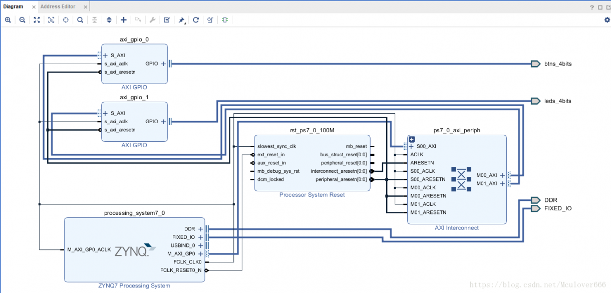
2.2.1.添加所用ip并自动连线
添加两个AXI_GPIOip核,一个连接板载4个按钮,一个连接板载4个led

2.2.2.配置AXI_GPIO使能中断
这里因为4个按键是连接在axi_gpio_0上的,所以双击axi_gpio_0 ip核进行配置,如图,选择使能中断:

可以看到与未配置中断的axi_gpio_1有区别:

2.2.2.配置Zynq PS系统接收中断请求
在配置之前需要对Zynq中的中断信号有个大致的了解,其中PS和PL之间的中断信号如表所示:

根据上图,双击zynq ip核进行配置,因为这里需要接收的按键中断是从PL端到PS端的,首先选中Fabric Interrupts中断组织,然后选中IRQ_F2P[15:0],使能16-bit的PL->PS共享中断端口,以便于来自PL端的中断可以连接到PS的中断控制器上:

2.2.3.连接AXI_GPIO的中断请求和PS的中断端口
手动进行连线:

2.3.验证设计,创建HDL文件,生成Bitstream,导出硬件设计文件
至此,中断信号的硬件数据通路构建完成,接下来是软件中配置中断管理单元和中断服务程序。
2.4.过渡到SDK上的软件设计
2.4.1.Launch SDK

2.4.2.新建一个空的应用工程

2.4.3.导入已有C文件
因为在实际项目中需要分工协作,所以这里选择导入随书附带的C文件:


2.4.4.配置运行设置,板级验证

运行即可观察到现象。
2.添加定时器中断
2.1.实验目的
在已有一个按键中断的基础上,添加一个定时器中断,掌握添加多个中断到PS的方法。
2.2.实验步骤
2.2.1.添加AXI Timer IP核并自动连线
添加时搜索"timer",选择AXI Timer添加,然后点击自动连线,结果如图:

2.2.2.连接AXI Timer的中断到PS端
因为PS端的共享中断接口已经连接了一个AXI GPIO中断,所以如果要继续连接一个中断信号,要通过一个另外的ip核 —— Concat,在添加ip核时搜索添加,如图所示,将之前AXI GPIO 到ps的中断断开,然后将concat的dout信号连至PS端的IRQ_F2P[0:0],然后将AXI GPIO的中断信号连接至In0,将定时器的中断信号连接至In1,这样就完成了多个中断信号的共享。

生成Bitstream,导出硬件文件
编辑:hfy