时间:2023-03-02 14:22
人气:
作者:admin
采用PLC实现对步进电机的控制。完成驱动的接线和驱动器的参数配置后,即可对PLC编程实现电机的运转。这里以西门子S-200smart PLC运用举例。

1、打开编程软件

2、点击菜单工具选卡

3、出现轴组态画面

4、选择轴0

5、设置电机驱动器参数

6、设置控制脉冲方式

7、设置正向极限信号

8、设置负向极限信号

9、启用并设置参考信号

10、设置电机速度

11、设置电机电动运行速度

12、设置电机加减速时间

13、设置找参考点运行速度参数

14、组态后地址映射

15、生成组态功能块

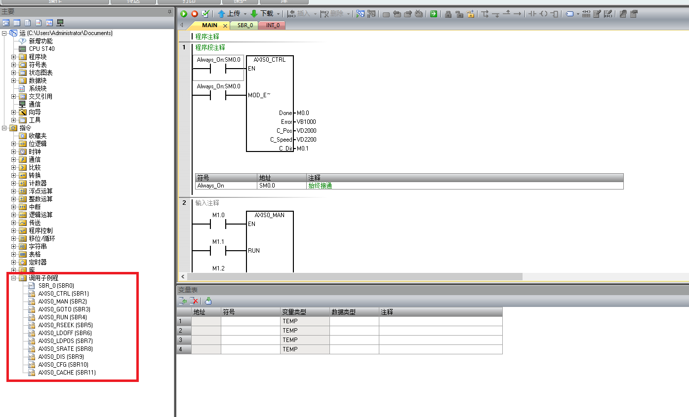
16、自动生成的功能块

17、启用运动轴/手动控制编程

18、回参考点/定位控制编程
以上,即可实现步进电机运行控制的组态编程。
下一篇:PLC中模拟量信号的处理方法