时间:2023-02-22 10:42
人气:
作者:admin
西门子200smart数据批量处理
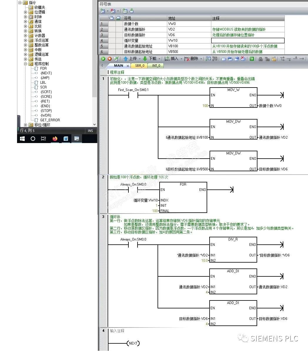
通过Modbus读取100多个数据放在连续的地址里,怎样进行数据的批量处理?比如:将读取到的100多个数据都除以10。
用间接寻址处理。下面是实例
S7-200 SMART 间接寻址
http://www.ad.siemens.com.cn/productportal/Prods/s7-200-smart-portal/200SmartTop/SmartSMS/070.html
不知道你的系统中装 S7-200 的编程软件没有,如果装了,可以打开下面链接中的实例
在S7-200中如何对于一个项目实例进行间接域寻址
http://www.ad.siemens.com.cn/productportal/prods/s7-200-portal/micropower2013/s7-200/programming/basic/indirect%20addressing.htm
图片说明:

是不是真的要都除以10?这些数你肯定不是用来计算,因为计算的时候再除以10就可以了。
可能你是用来显示。但是屏上是可以移动小数点的,不需要除以10。就算系数不是10,屏上也是有比例可以调的。
审核编辑 :李倩