时间:2023-06-26 16:55
人气:
作者:admin
01
HLS kernel创建
我们以smartcam的预处理作为例子。xf_pp_pipeline的作用是将输入图像的格式从NV12转换为BGR,再进行减均值和归一化操作。xf_pp_pipeline的实现基于HLS vision library。Vitis视觉库是为在Vitis开发环境中工作而设计的,它为在FPGA设备上加速的计算机视觉功能提供了一个软件接口。Vitis视觉库的功能大多与OpenCV的功能相似。更多的详细说明可以在参考链接中找到。
#include "xf_pp_pipeline_config.h"
void pp_pipeline_accel(ap_uint
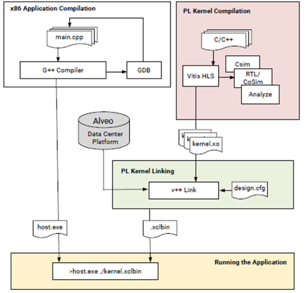
xf_pp_pipeline_accel.cpp作为硬件的一部分,需要将它和platform结合在一起。v++将HLS kernel打包为xo文件用于后续的硬件集成。

kv260_ispMipiRx_vcu_DP是smartcam应用使用的platform,xf_pp_pipeline.cpp打包成xo对象后,通过v++链接为完整的硬件工程并生成xclbin文件。完整的硬件框图如下图所示,红框部分为对应的HLS kernel。

02
Kernel调用
使用VVAS框架为xf_pp_pipeline.cpp编写自定义驱动是要实现四个函数,分别是xlnx_kernel_start、xlnx_kernel_done、xlnx_kernel_init、xlnx_kernel_deinit。
xlnx_kernel_init()函数读取json文件中的mean_r、mean_g、mean_b、scale_r、scale_g、scale_b。
int32_t xlnx_kernel_init(IVASKernel *handle){
......
kernel_priv- >mean_r = json_number_value(val);
kernel_priv- >mean_g = json_number_value(val);
kernel_priv- >mean_b = json_number_value(val);
kernel_priv- >scale_r = json_number_value(val);
kernel_priv- >scale_g = json_number_value(val);
kernel_priv- >scale_b = json_number_value(val);
......
}
xlnx_kernel_start()函数为HLS kernel配置参数。
int32_t xlnx_kernel_start(IVASKernel *handle, int start, IVASFrame *input[MAX_NUM_OBJECT], IVASFrame *output[MAX_NUM_OBJECT])
{
......
ivas_register_write(handle, &(input[0]- >props.width), sizeof(uint32_t), 0x40); /* In width */
ivas_register_write(handle, &(input[0]- >props.height), sizeof(uint32_t), 0x48); /* In height */
ivas_register_write(handle, &(input[0]- >props.stride), sizeof(uint32_t), 0x50); /* In stride */
ivas_register_write(handle, &(output[0]- >props.width), sizeof(uint32_t), 0x58); /* Out width */
ivas_register_write(handle, &(output[0]- >props.height), sizeof(uint32_t), 0x60); /* Out height */
ivas_register_write(handle, &(output[0]- >props.width), sizeof(uint32_t), 0x68); /* Out stride */
ivas_register_write(handle, &(input[0]- >paddr[0]), sizeof(uint64_t), 0x10); /* Y Input */
ivas_register_write(handle, &(input[0]- >paddr[1]), sizeof(uint64_t), 0x1C); /* UV Input */
ivas_register_write(handle, &(output[0]- >paddr[0]), sizeof(uint64_t), 0x28); /* Output */
ivas_register_write(handle, &(kernel_priv- >params- >paddr[0]), sizeof(uint64_t), 0x34); /* Params */
ivas_register_write(handle, &start, sizeof(uint32_t), 0x0); /* start */
......
}
xlnx_kernel_deinit()函数用来释放不需要的句柄。
uint32_t xlnx_kernel_deinit(IVASKernel *handle)
{
ResizeKernelPriv *kernel_priv;
kernel_priv = (ResizeKernelPriv *)handle- >kernel_priv;
ivas_free_buffer (handle, kernel_priv- >params);
free(kernel_priv);
return 0;
}
xlnx_kernel_done()函数进行超时检测。
int32_t xlnx_kernel_done(IVASKernel *handle)
{
uint32_t val = 0, count = 0;
do {
ivas_register_read(handle, &val, sizeof(uint32_t), 0x0); /* start */
count++;
if (count > 1000000) {
printf("ERROR: kernel done wait TIME OUT !!\\\\n");
return 0;
}
} while (!(0x4 & val));
return 1;
}
通过这四个函数就完成了VVAS自定义插件的设计。在smartcam应用运行时,通过命令行gst-launch-1.0 -v filesrc XXXXXX ! queue ! vvas_xmultisrc kconfig="/opt/xilinx/kv260-smartcam/share/vvas/facedetect/preprocess.json" ! XXXXXX完成插件的调用。
其中preprocess.json的内容为:
{
"xclbin-location":"/lib/firmware/xilinx/kv260-smartcam/kv260-smartcam.xclbin",
"vvas-library-repo": "/opt/xilinx/kv260-smartcam/lib",
"element-mode": "transform",
"kernels": [
{
"kernel-name": "pp_pipeline_accel:{pp_pipeline_accel_1}",
"library-name": "libvvas_xpp.so",
"config": {
"debug_level" : 1,
"mean_r": 123,
"mean_g": 117,
"mean_b": 104,
"scale_r": 1,
"scale_g": 1,
"scale_b": 1
}
}
]
}
上一篇:异步复位同步释放问题解析
Fidus Sidewinder-100集成PCIe NVMe 控制系统,有