全球最实用的IT互联网站!
人工智能P2P分享搜索全网发布信息网站地图标签大全
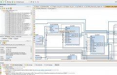
使用高速NOR闪存配置FPGA
阅读全文2019-02-21
盘点史上最全的Python算法集
计算机每执行一条指令都可分为三个阶段进行
阅读全文2019-02-15
利用FPGA设计工具减少设计周期时间和降低风险
阅读全文2019-02-13
编码器的工作原理及分类
阅读全文2019-02-05
Zynq-7000全可编程SoC的性能和功能
阅读全文2019-01-21
ONEXILINX的意义
阅读全文2019-01-18
Xilinx Relay for Life活动
Xilinx的实习生和职业生涯
关于MPU, FPGA SoC以及eFPGA
阅读全文2019-01-17
英特尔FPGA 支持阿里云的加速即服务
使用Linux UIO框架实现ARM和FPGA的高效通信
英特尔Agilex FPGA在双轴电机控制系统的应
FPGA外接FT232H配置FIFO实现USB通信回环测试
CPU | 内存 | 硬盘 | 显卡 | 显示器 | 主板 | 电源 | 键鼠 | 网站地图
Copyright © 2025-2035 诺佳网 版权所有 备案号:赣ICP备2025066733号 本站资料均来源互联网收集整理,作品版权归作者所有,如果侵犯了您的版权,请跟我们联系。