时间:2023-03-06 12:01
人气:
作者:admin
Android Audio音频常见问题分析方法
(1).无声
整机无声(bt和手机一起播放声音时):通路策略切错;BT状态不对;data往BT走,BT断开无法播放;全局静音;音量为0;往下写data时中间出现了mute;
整机无声(只有手机):可能是播放设备没有正确选择,输出设备策略选择问题
A2DP无声:正常情况数据走A2DP,实际上走了SCO,但SCO无法接收,所以没有声音
SCO无声:网络原因;没有打开mic
(2).断音
在MTK平台中,audio dump中resample in节点有断音,可能是underrun,原因是APP写数据太慢,这种情况无法优化,只能三方解决。在往下走的其他节点出现断音,通过调整buffer大小来解决(buffer一般情况不动,减少buffer会出现断音,增大buffer会出现延迟)。数据写快了,写慢了都可能造成断音
(3).杂音
通过audio dump定位,在节点af_track就有杂音属于是APP写下来的数据就有杂音。资源文件就有杂音,无法优化。资源文件没有杂音,可能是在上层太忙,buffer太小,出现了underrun,造成了数据损坏,这种情况通过调整buffer来解决,调整frameCount,调大延时变长,request太多,但是写的少,write的数据就有可能丢失。杂音在中间,如effect,resample等情况
(4).设备切换
耳机插拔,蓝牙,不同stream不同的route,不同的volume。track start后马上暂停了
(5).延迟播放
看最开始write数据的时间,可能最开始写的数据就是空的。或者是延迟的写数据的时间
(6).焦点问题
哪一个请求焦点是最新的,焦点就在哪儿
(7).多路录音
(8).有线耳机
(9).蓝牙
(10).控制类问题
如播放、暂停等操作,考虑BT协议的问题
(11).播放时间有问题
分析第一次write date的地方(track write to buffer)
(12).声音在不同应用中切换的问题
分析MediaFocus,谁最后请求,给谁focus,类似栈
(13).无声问题(连上BT)
考虑是否写了data,有没有data传下来,data是否为mute,上层app传递命令是否有错误,BT协议不匹配,track start后是不是马上停了。BT控制是否有问题
(14).音质问题
首先分析dump,确定出现问题的节点,杂音分析buffer,断音一般为underrun(上层app写数据太慢,供不应求,会造成断音或者杂音,解决方案一般是调整buffer大小,buffer调大)3秒一般是standby
(15).录音
一般考虑多路录音,多个record抢占mic
(16).路由问题
(17).BT audio分析总结
分析audio dump,确定写给BT的data是否正常,MTK平台Android原生架构分析threadloop write节点,高通平台分析QXDM 1586节点,从dump确定问题大概位置
分析systrace 确定性能
AudioFocus状态(用于播放或者音量异常的情况)
AudioTrack是否正常创建
bt连接是否正常
通路异常,setMode,setSpeakerphoneOn等都会影响设备选择,sco调用流程是否正常
APM setOutputDevice时已经选择了预期的设备,则是驱动问题
定制版安全手机
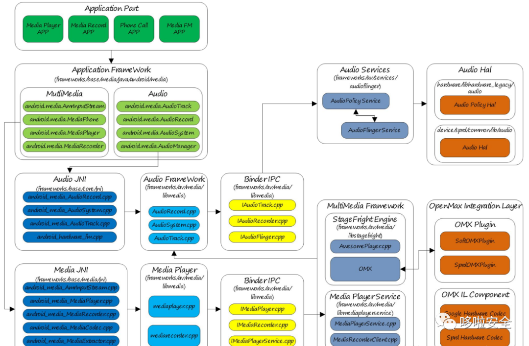
Android Audio音频框架图

Android Audio软件架构图



Android Audio音频模块

从AudioTrack到AudioFlinger
Android Audio音频框架图

AudioTrack、PlaybackThread、输出流设备三者的对应关系


AudioTrack和AudioFlinger的类图,AudioFlinger的主要类及其关系、AudioTrack与AudioFlinger之间的联系

AudioFlinger拥有的PlaybackThread、Track、TrackHandle实例

以上关于Android Audio音频模块、框架、架构相关图片来源于网络
编辑:黄飞
下一篇:分享一种定频柜机E1高压保护案例