时间:2010-11-13 11:18
人气:
作者:admin
高清晰视频广播和存储需要用到新一代的光盘格式。虽然光盘驱动的原理保持不变,但与蓝光标准以及新一代用户界面和存储器一起提供的支持的视频和音频格式则需要在设计上进行一些更新。本文将对此展开讨论。
设计注意事项
高清晰视频广播和存储需要用到新一代的光盘格式,即被称为蓝光光盘(BD)的蓝光。虽然光盘驱动的原理保持不变,但与蓝光标准以及新一代用户界面和存储器一起提供的支持的视频和音频格式则需要在设计上进行一些更新。
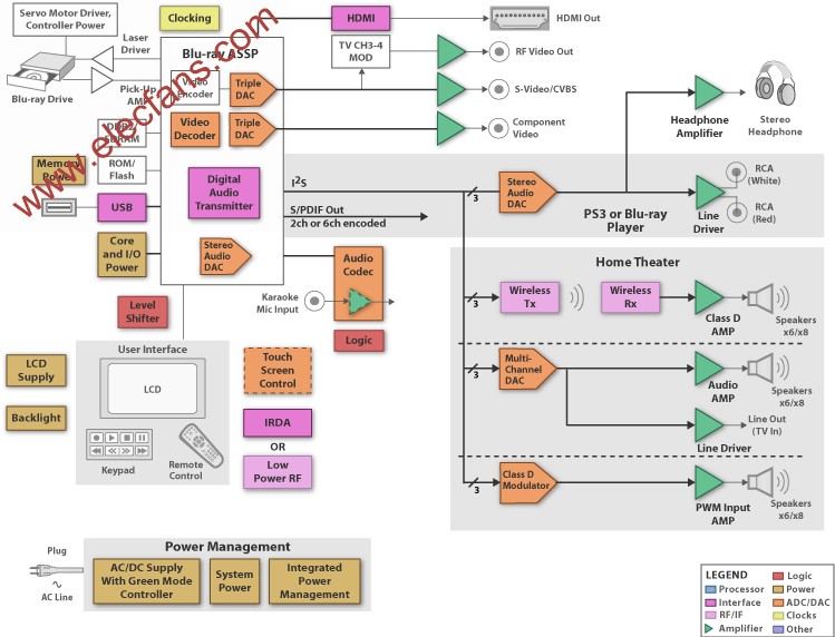
在视频方面,该标准支持MPEG-2、MPEG-4 AVC(H.26?)和SMPTE VC-1(基于WMV);这一代的播放器必须以HDMI的格式输出。
强制音频标准 LPCM、杜比数字(DD)和DTS数字环绕声以及多种可选格式需要高达8通道的音频,才能实现家庭影院的效果。
内核子系统包括:
DSP/ASSP – 执行MPEG解码、音频处理,控制系统电子、光盘驱动和用户界面。由于能够集成多种功能,可能需要在音频和视频面上分立的解决方案。
音频 – 提供不同格式的音频输出,允许音频信号被音频转换器数字化并被DSP处理,以提供高质量的音频。
视频 – 提供不同格式的视频输出:NTSC/PAL、S-video和YPrPb组件视频和HDMI。输入级需要高性能运算放大器来放大视频信号。
存储器 – 存储执行代码和数据/参数。
用户界面 – 允许用户使用面板键盘、遥控或触摸屏控制来控制播放器或家庭影院。
电源转换 - 转换AC适配器的输入电源以运行各种功能块。

高清蓝光播放器与家庭影院方框图