时间:2023-09-25 15:33
人气:
作者:admin
本文是在keil中给梁山派移植RT-Thread Nano版本
之所以使用Nano版本,是因为暂时对软件包没什么需求,只是想使用RT-Thread的内核,而Nano版本正好满足我目前的需求,所以最后选择Nano版本进行移植。
下面是Nano版本的简介

先给文件,文件信息如下

移植步骤如下:
1、准备好一份梁山派的例程文件,在上面的压缩包中已经给出
2、在keil上安装RT-Thread Nano Pack(如果已安装,直接进入下一步)
有两种方式,在keil在线下载,或离线安装,我个人推荐离线安装,毕竟我从没在keil中安装成功过
3、将RT-Thread Nano添加到工程中
打开一个梁山派的例程,我上面打包好的库函数点灯的程序就可以,然后如图勾选点确认即可

可以看到RT-Thread Nano已经添加到工程中去,别看文件很多,可我们需要且能修改的文件也只有board.c和rtconfig.h这两个文件

4、系统时钟配置
打开board.c文件,有两个函数需要我们处理,分别是rt_os_tick_callback和rt_hw_board_init,一个负责系统调度(提供节拍),一个负责系统初始化

4.1首先是rt_hw_board_init,我们先将其扩展出去,使其能够被其他文件调用,在rtconfig.h中添加如下代码
extern void rt_os_tick_callback(void);

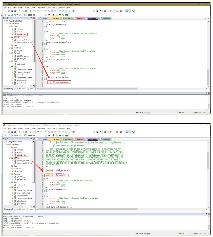
然后将其放到滴答定时器中断服务函数中,该服务函数在gd32f4xx_it.c文件中,如下图所示(须在该.c文件中添加对应头文件,如下第二张图所示)

需要注意的是,这个滴答定时器进入中断的周期应为1ms,而在本程序中滴答定时器的周期正是1ms,所以无需修改,该周期的配置在systick.c文件中的systick_config函数中修改,该函数正是滴答定时器的初始化配置函数

4.2然后是rt_hw_board_init,这个函数我个人理解是负责系统初始化的函数,该函数的配置只需要将下图中选中的部分删去即可

5、最后处理
此时移植已经基本完成,但如果我们点击编译,会发现还是会报两个错,如下图所示

原因是RT-Thread 会接管异常处理函数 HardFault_Handler() 和悬挂处理函数 PendSV_Handler(),而在gd32f4xx_it.c已经对这两个函数进行了定义,相当于冲突了,所以我们删去gd32f4xx_it.c中的这两个函数即可


删去后编译0错误0警告

以上就是移植的全过程
搞个例程试一下
将main函数中的初始化函数放到board.c文件中的rt_hw_board_init函数里(注意在board.c引用相应头文件)

将如下代码对main.c中的代码进行替换
/********************************************************************************
注意事项:
**********************************/
#include "gd32f4xx.h"
#include "systick.h"
#include
#include "main.h"
#include "bsp_led.h"
#include
#define THREAD_PRIORITY 25
#define THREAD_STACK_SIZE 512
#define THREAD_TIMESLICE 5
/ 线 程 入 口 /
void thread1_entry(void parameter)
{
while(1)
{
gpio_bit_toggle(PORT_LED1,PIN_LED1);
gpio_bit_toggle(PORT_LED2,PIN_LED2);
rt_thread_mdelay(1000);
}
}
/
函数名称 : main
功 能 : 主函数
参 数 : 无
返 回 值 : 无
作 者 : LC
************************************************/
int main(void)
{
rt_thread_t tid = RT_NULL;
/ 创 建 线 程 1 */
tid = rt_thread_create("thread1",
thread1_entry, RT_NULL,
THREAD_STACK_SIZE,
THREAD_PRIORITY,
THREAD_TIMESLICE);
if (tid != RT_NULL)
rt_thread_startup(tid);
while(1) {
gpio_bit_toggle(PORT_LED3,PIN_LED3);
gpio_bit_toggle(PORT_LED4,PIN_LED4);
rt_thread_mdelay(1000);
}
}
编译后无错

最终实现效果:
实现梁山派的四个小灯以1s间隔进行闪烁
实现线程调度和rtt延时函数
NVIDIA RTX PRO 4500 Blackwell GPU测试分析