时间:2023-06-06 09:29
人气:
作者:admin
1、MCU最开始一启动后去哪里读代码?
CPU上电启动后被设计为去地址0x00000000位置处读取代码;首先会连续读取两个字,分别是栈指针初始值和复位异常处理函数的地址;然后跳去执行复位异常处理函数。


当然在一些早期的ARM处理器设计中,如Arm7TDMI,复位后会直接读取0地址处的代码进行执行,由软件初始化栈指针,0地址处存放的直接就是中断处理函数,而不是函数地址。
所以我们可以有理由推测出,第一个字是栈地址是因为接下来的复位中断处理函数涉及函数跳转,可能已经需要存放内容在栈里了。
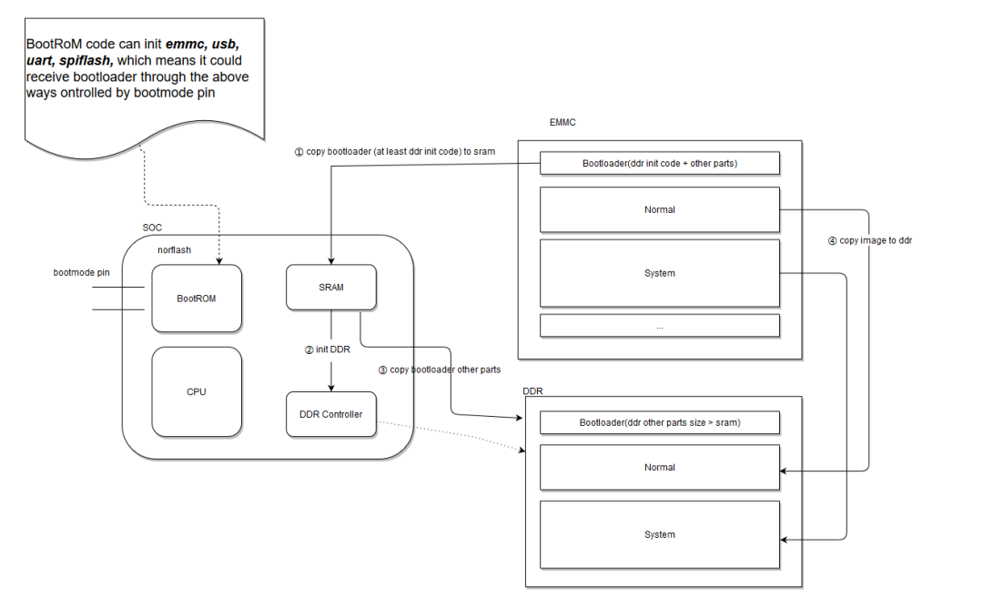
2. 0x0地址处是bootROM代码吗,还是用户bootloader代码?
答案是都可以。这其实取决于用户的代码是存放在哪里的。
比如说对于一些性能强的MCU(如Cortex-A系列)来说,代码本身体积比较大,存放在SD卡里或者QSPI/SPI Flash里都有可能,这些MCU启动一定是先去bootROM执行代码,因为SD卡、SPI Flash的储存不在MCU的统一编址空间里,没初始化这些外设前根本无法访问,bootROM这块Nor Flash就一定是可以被MCU直接通过总线地址访问的,0地址的代码位于bootROM中。
代码从bootROM中起来后,通过启动引脚判断从哪个外设中搬用户程序,并去初始化相应外设,将外设中存储的用户代码搬到内部SRAM中执行。后续的启动流程不赘述。
对于一些小容量的MCU来说,比如Cortex-M3/M4,他们的芯片里有内置Flash,这个Flash的特点跟上面说的bootROM很像,是MCU可以直接通过地址总线去访问到的,不需要进行外设初始化的。
当然,这些MCU内部也是有bootROM的,因此这些MCU一上电可以选择从bootROM中启动,也可以选择从内置Flash中启动,是通过外部引脚进行选择的,选择了谁,就把谁的起始地址映射到0地址处。
3. 类似Cortex-M3/M4是如何保证Flash起始地址是栈指针和复位异常处理函数指针的?
这一点实际是通过编译的链接文件制定的。比如说如下是我截取的IAR的链接文件.icf。
4. MCU有可能不从0地址开始读代码吗?
M7内核芯片比较灵活了,改变了固定从0x0000 0000地址读取中断向量表的问题,以STM32H7为例,可以从 0x0000 0000 到 0x3FFF 0000 所有地址进行启动。专门安排了个选项字节来配置。
审核编辑:刘清
NVIDIA RTX PRO 4500 Blackwell GPU测试分析