时间:2023-09-11 15:54
人气:
作者:admin
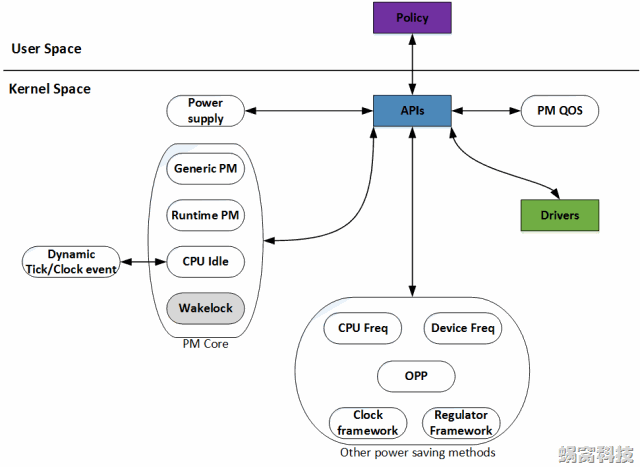
Linux 电源管理的组成
电源管理(Power Management)在 Linux Kernel 中,是一个比较庞大的子系统,涉及到供电(PowerSupply)、充电(Charger)、时钟(Clock)、频率(Frequency)、电压(Voltage)、睡眠/唤醒(Suspend/Resume)等方方面面。

Generic PM 软件架构

Generic PM 主要处理关机、重启、冬眠(Hibernate)、睡眠(Sleep,在 Kernel 中称作Suspend)。在内核中,大致可以分为三个软件层次:
API Layer,用于向用户空间提供接口,其中关机和重启的接口形式是系统调用,Hibernate 和 Suspend 的接口形式是sysfs。
PM Core,位于 /kernel/power/ 目录下,主要处理和硬件无关的核心逻辑。
PM Driver,分为两个部分,一是体系结构无关的 Driver,提供 Driver 框架(Framework)。另一部分是体系结构相关的Driver,这也是电源管理驱动开发需要涉及到的内容(图中红色边框的模块)。