时间:2018-06-14 08:42
人气:
作者:admin
作为8年单片机老司机,这还是头一次体验瑞萨电子的单片机,非常感谢瑞萨电子给我这次机会。
先来看看我拿到的板子吧:
TBRX65N开发板开封图
板子设计的包装采用的极简主义,如图所示,除包装外仅提供裸板一块,没有提供数据线,数据接口采用的miniUSB接口,也就是以前MP3采用的接口。目前大部分单片机开发板基本上都是采用这种接口的。
板子很小,和社保卡比较一下:
TBRX65N开发板大小参照图
平面化的设计,和一张社保卡大小差不多,非常方便携带。板子上最大的那颗芯片就是RX65N系列单片机:R5F565NEDDFP。
左边那一小部分是板载调试器:E2 Lite。可以说这块小小的板子已经具备了学习RX65N系列单片机的全部功能了。板载资源如下图所示:

TBRX65N开发板顶视图
我们可以看到开发板上焊接的元件,以及预留元件的焊点,如果需要使用外部的晶振,可以参考该开发板的原理图文档,根据需要添加对应的晶振。
拿到板子欣赏完要做的第二件事就是搜集相关情报。开发板包装的纸上已经写明了:www.renesas.com/rxtb
打开该链接后,可以下载到与开发板相关的大部分资源:电路图和物料清单、使用说明、应用笔记和一个用于测试的例程及说明文档(LED闪烁控制的例子,后面我们就用该例子测试上手难易)。
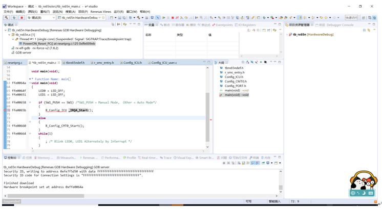
通读使用说明(用户手册),你会了解上图所示的每个板载资源的功能和使用方法,以及你将会知道玩转该开发板你还需要下载e²studio。下载完e²studio,安装时候会有多种工具链选择的,使用官方推荐的默认选项的就行。安装完成后,按照提示建立工作空间,导入前面说的LED的例子。在工程属性里配置好对应的工具链和调试工具后就可以编译、调试测试了(切记工程配置里面选择的工具链版本一定要跟你安装的的版本一致,这个可以在“帮助->Add Renesas Toolchains”里查看你安装的版本,如果不一致,构建项目时候会找不到工具链),如下图,编译成功后点击调试按钮顺利进入调试功能:

调试功能界面
进入调试后,开发板就运行在调试模式了,可以分步执行,也可以全速运行,默认情况下是通过定时器中断实现两个LED闪烁的。这个时候你可以同时按下复位按键和用户按键,然后先松开复位按键,再松开用户按键,然后进入外部中断模式,每按下一次用户按键,两个LED就交替亮一个,如下图,单片机最近的那个绿灯就是用户可编程LED灯,并排有两个。
点灯程序运行效果图
接下来讨论一下该开发板上手的几个关键点。
第一步,打开该链接下载www.renesas.com/rxtb,入门一定要下载上面的“ Target Board for RX65N LED Blink Control Program ”测试工程。因为如果你是瑞萨电子新手或许你不知道怎么建立新的工程,但是有了这个测试的LED工程,你就可以在这个基础上修改成自己需要的了,也不用担心头文件等配置错误。
第二步,启动e²studio,导入LED测试工程。

步骤二(1)

步骤二(2)

步骤二(3)

步骤二(4)
如果你是完全按照默认选项安装的e²studio那么你将可以顺利的看到如下画面。

步骤二(5)
步骤三:接下来你就可以下载调试了。

步骤三(1)
如上图所示,你可以点击左上角的小虫子,也可以点击运行à调试。然后点击几个确定就可以看到下面的画面了,说明程序已经下载进去了。

步骤三(2)
连续点击两次继续,就可以全速运行,根据需要你可以分步,也可以设置断点。4个控制按键如下图红框内所示。

步骤三(3)
到此我们完成了重要的第三步调试。接下来讲解怎么烧录进去,目前的默认设置是没有下载到内部ROM的。
步骤四:烧写编程闪存
第1步,进行工程的调试配置,位置如下图所示。

步骤四(1)
然后弹出相关设置的选项卡,设置位置如下图所示,按红框里修改重写程序到闪存。

步骤四(2)
设置好,单击应用,关闭该对话框,然后重新单击调试按钮进行调试。这次程序就可以保存到芯片内的闪存了。但是这个时候你在开发板上看不到效果,如果你重新上电开发板,两个编程LED是不会亮的,因为开发板设计的问题,你这个时候需要短路EJ2预留焊点就可以了。如果为了方便你也可以焊接一对插针,用插销控制这个链接和断开,调试和烧录的过程要保证两个焊点是断开的。如果想让开发板独立运行,烧录进去程序后,短路该焊点就行了。该方法在开发板手册的5.13章节有提到。
关于开发环境e²studio的入门学习可以访问https://www2.renesas.cn/zh-cn/support/demo-videos/tools-video/e2studio-tutorial-create-project.html或者百度搜索:“e²studio 开发环境教程”关键词,虽然版本不同,但是大概设置流程是一样的。
至此,我们完成了拿到开发板后的重要一步:点灯。掌握了基本的开发流程,我们再了解枯燥的芯片内部配置才更容易上路。要想了解芯片,先看开发板的手册上提供的资源清单:

开发板配置清单
我们可以看到开发板采用的RX65N系列的板载芯片的主要参数:100-pin,ROM 2MB+32KB,RAM 640KB。根据产品编号R5F565NEDDFP,我们可以在官网查询到以下配置信息,看完之后叹为观止,没想到内核还是瑞萨电子自己家设计的,可见瑞萨电子在微控制器行业的实力,完全掌握了核心科技。这也是我刚开始想着为何不能用Keil开发的关键所在了,Keil被ARM收购后,基本上就只能开发ARM内核的处理器了。下表展示了该芯片的内部资源和功能。

从上表我们可以看出这个开发板上评估芯片R5F565NEDDFP功能异常强大,各种接口有很多。特别的一点就是单片机的CPU是瑞萨电子自有内核RXv2,CoreMark测评显示性能达4.55,CoreMark/MH(@120MHz)。该系列的命名也是以该内核命名的。另外再展示一张该系列芯片的框图。

由于我第一次接触该系列开发板,并且因为刚刚上手该开发软件,如此的强大的单片机还有很多功能等待我去探索。
下一篇:关于TSN技术和车载以太网的介绍