全球最实用的IT互联网站!
人工智能P2P分享搜索全网发布信息网站地图标签大全
嵌入式工控机发展的六大趋势
阅读全文2023-05-04
为自动化测试选择合适的Python框架
严肃编码人员的10条低代码规则
四个有趣的真实漏洞挖掘案例
使用Python实现功能测试自动化
嵌入式系统设计中的新兴趋势和挑战
微服务与领域驱动设计,架构实践总结
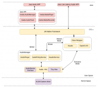
定义安卓音频架构
容器化对嵌入式系统的好处
嵌入式运维:嵌入式固件DevOps的未来
51单片机与stm32单片机,先学习哪一个?
新一代嵌入式开发平台 AMD嵌入式软件和工
睿擎派配件上新!4.3寸/7寸MIPI屏、UVC摄像
使用恩智浦FRDM-MCXN947开发板移植触摸屏
CPU | 内存 | 硬盘 | 显卡 | 显示器 | 主板 | 电源 | 键鼠 | 网站地图
Copyright © 2025-2035 诺佳网 版权所有 备案号:赣ICP备2025066733号 本站资料均来源互联网收集整理,作品版权归作者所有,如果侵犯了您的版权,请跟我们联系。