时间:2023-09-11 14:34
人气:
作者:admin
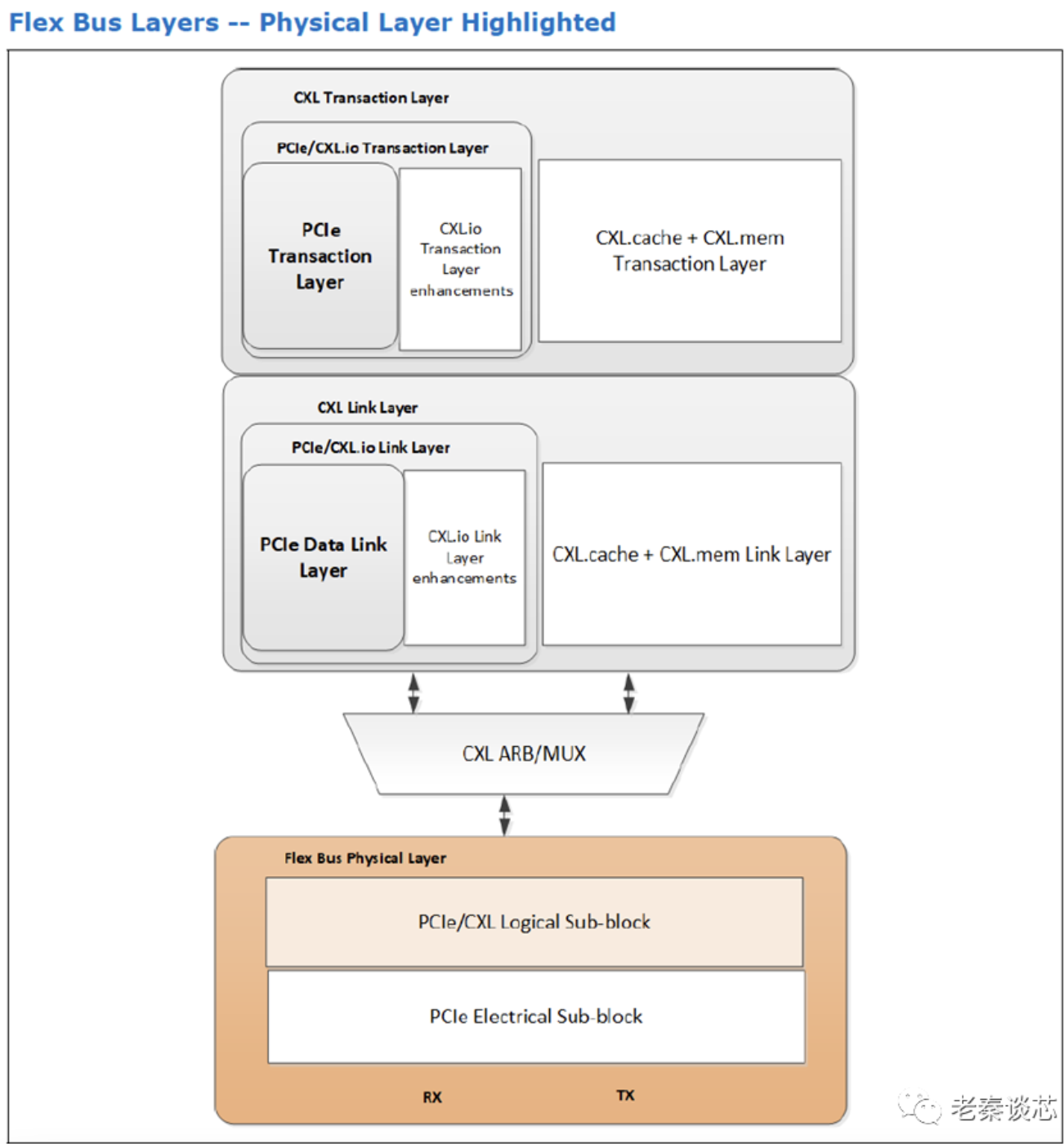
在传输端,Flex Bus物理层准备从PCIe链路层或CXL ARB/MUX接收的数据,以便通过Flex Bus链路进行传输。在接收端,Flex Bus物理层对Flex Bus链路上接收的数据进行串并转换,并将其转换为适当的格式,以转发到PCIe链路层或ARB/MUX。

在初始链路训练期间,逻辑PHY在PCIe模式下工作,在训练至2.5 GT/s后,根据备用模式协商的结果,在适当的情况下切换到CXL模式。在CXL模式下,正常操作在本机链路宽度和32 GT/s链路速度下进行。降级运行模式包括8 GT/s或16 GT/s链路速度,和较小的x2和x1链路宽度。下表总结了协议支持的CXL链路宽度和链路速度组合。

有序集块(Ordered Set Block)和数据块(Data Block)是PCIe里面的概念。有序集块用于训练、进入和退出电气空闲、转换到数据块,以及时钟容差补偿等,这个放到讲PCIe的时候再说。数据块用于传输从CXL链路层接收的flit。16-bit协议ID字段与从链路层接收到的每个528-bit(512-bit数据负载+16-bit CRC) flit相关联。
16位协议ID字段指定传输的flit是CXL.io、CXL.cache/CXL.mem还是其他有效负载。

当链路层没有有效flit时,物理层插入NULL flit到数据流中。
下图显示了x16链接的数据包布局。首先,16-bit传输协议ID被分成两个8-bit,在Lane 0和Lane 1上传输;随后是528-bit flit的传输,同样是按照8-bit粒度拆分。

6.2.4 x8数据包


x2数据包布局与x4数据包布局非常相似,协议ID与通道0对齐。16-bit协议ID和528-bit flit以8-bit粒度在两条Lane上传输。
x1数据包布局仅在降级模式下使用。16-bit协议ID后跟528-bit flit在一条Lane上传输。
对于CXL.io,如果TLP在flit边界上结束,且没有额外的CXL.io数据包要发送,但接收端仍然需要随后的EDB(EnD Bad)指示,或IDLE flit,或DLLP,以在处理TLP之前确认此TLP是完好的还是无效的。
下图展示了这种场景,第一个CXL.io flit刚好封装了一个TLP。为保证接收端正确处理,发送端需要在发送一个包含PCIe IDLE令牌的CXL.io flit。

物理层负责检测帧错误,并随后启动Recovery以重新训练链路。以下是物理层检测到的帧错误:
当LTSSM从Detect状态退出后,Flex Bus链路开始训练,并根据PCIe LTSSM规则完成链路宽度协商和速度协商。在链路训练期间,下游端口通过PCIe备用模式协商机制启动Flex Bus模式协商。在以2.5 GT/s的速度进入L0之前,完成Flex Bus模式协商。
Flex Bus模式的动态硬件协商发生在LTSSM的Configuration状态下的链路训练期间,通过交换PCIe 5.0基本规范定义的Modified TS1和TS2有序集来促进。
PCIe规范要求从Recovery.Idle切换到L0,或从Config.Idle切换到L0,链路双方需要传输和接收特定数量的连续空闲数据符号。当Flex Bus的逻辑PHY处于CXL模式时,会监测NULL flits而不是空闲字符来启动到L0的转换。当处于CXL模式下Recovery.Idle或Config.Idle时,如果接收到四个连续的NULL flit并且在接收到一个NULL flit之后发送了八个NULL flit时,则下一个状态为L0。

图中的vPPB是virtual PCI-to-PCI bridge。单VCS交换机指的是有一个上游端口,若干个下游端口。单VCS交换机须遵守规则:
解释一下,Fabric Manager是一个独立于交换机或主机固件的实体,它控制与端口和设备的绑定和管理相关的系统方面。

多VCS交换机须遵守规则:
具有MLD端口的多VCS交换机由多个上游端口交换机和一个或多个下游MLD端口的组合组成。

具体规则不再列出。
CXL交换机三种初始化方法:
1.静态
2.FM在主机前启动
3.FM和主机同时启动
下图是静态初始化的例子,下游vPB静态绑定到端口,使用标准的PCIe机制支持设备热插拔。

静态交换机特性:
在FM先于主机启动的情况下,允许按照以下示例所述初始化交换机。

FM和主机同时启动:
1.VCS是静态定义的
2.每个VCS内的vPPB被解除绑定,并作为链路断开呈现给主机
3.交换机发现下游设备并将其呈现给FM
4.主机枚举VH并在上游PPB中配置DVSEC
5.FM执行到vPPB的端口绑定
6.交换机执行虚拟到物理的绑定
7.每个被绑定的端口都产生对主机的热添加指示

下表表提供了支持热插拔的最小边带信号集,其它边带信号可选。这些边带信号的行为与PCIe协议中定义的一致。

本节是关于CXL设备到vPPB的绑定和解绑。
MLD端口提供虚拟化接口,以便多个vPPB可以通过共享物理接口访问LDs。因此,绑定到MLD端口的vPPB的特性和行为与绑定到SLD端口的vPPB的特性和行为不同。本节定义了它们之间的区别。
CXL.io的请求事务和完成事务被路由到USP。

vPPB的PCIe扩展能力结构(Capability Structure)中的所有字段的行为应与PCIe相同,但以下小结中的情况除外。
MLD端口中的AER分为Triggering、Notification和Reporting。


在VCS中,CXL.io流量必须遵守PCI Express规范中定义的交换机的相同请求、完成、地址解码和转发规则。
当TLP由PPB解码时,它根据PCIe基本规范中定义的规则,确定要路由TLP的目标PPB。除非另有规定,PCIe基本规范中定义的所有规则都适用于CXL.io TLP的路由。
FM拥有的PPB端口不支持CXL 1.1设备。CXL 1.1设备连接到交换机的话,在软件中必须显示为RCiEP设备。

仅允许启用VCS中的一个CXL SLD端口来支持Type 1或Type 2设备。USP上接收到的请求和响应被路由到相关的DSP,反之亦然。因此,CXL.cache不需要额外的解码寄存器。
HDM解码DVSEC功能包含定义内存地址解码范围的寄存器。CXL.mem请求来自主机/RP,并通过交换机向下游流向设备,响应来自设备,并向上游流向RP。
暂时略过。
对ASPM L1的支持在第十章中描述。
ASPM(Active State Power Management)是PCIe协议中的一种硬件电源管理机制。
VCS中的vPPB对PME消息的处理规则与PCIe vPPB相同。
CXL VDM属于“Local – Terminate at Receiver”类型。当层次结构中存在交换机时,该交换机实现消息聚合功能。所有主机生成的消息都终止于该交换机,交换机聚合功能负责向下游端口重新生成这些消息。CXL设备生成的所有消息和响应都由交换机聚合和合并,合并后的消息或响应由交换机的上游端口生成,发送给主机。
PM消息信用交换发生在主机和交换机聚合端口之间,并且分别发生在交换机聚合端口和设备之间。


暂时略过,留给软件开发人员去头疼吧。
总结:本章中的很多概念是基于PCIe基本规范的,不过在PCIe基本规范中并没有专门为Switch设立一章。但是在CXL协议中,Switch承担了很多事情。
上一篇:什么是串扰?PCB走线串扰详解
下一篇:NAND Flash接口简单介绍
从profibusDP转ModbusTCP,一网打尽转换技巧!