时间:2022-08-24 18:03
人气:
作者:admin
上一篇我们从CanNM模块分析PN功能,本篇接着从ComM模块分析。因为网络管理的PN功能主要由这两个模块控制。不清楚CanNM模块与PN关系的可以参阅前文Autosar网络管理:从CanNM模块看Partial Networking。
对于每一个PNC(partial network cluster)的通信状态,ComM模块都有独立的一套状态机进行管理。当CanNM从CanIf层拿到NM PDU以后,会将User Data部分数据独立拆解出来,通过PDUR、COM,以信号的形式最终送给ComM模块。为什么将User Data部分独立拆解出来?因为User Data部分包含着PNC信息,该信息取决于项目需求:需要多少PNC,就开辟多少User Data空间。也就是说,ComM获取的PNC信息与NM PDU中User Data 一一对应。
使能或是关闭PNC,最终的表现就是允许PNC关联的Node(或者说Channel)通信与否。我们知道应用报文(Com层对应的Pdu)的发送/关闭由BswM管控,如果ECU收到的PNC关联其对应的某个Channel,ComM模块就会进行通信请求(进行状态切换),BswM获取请求信息后,使能或者禁止Com层对应的I-PDU groups通信。
1
ComM对PNC管理
前面我们说PN功能开启需要在CanNM模块打开CanNmPnEnabled参数,而在ComM模块还需要将配置参数
ComMPncSupport
打开。在Autosar中,规定CanNmPnEnabled和ComMPncSupport需要存储在NVM中,以便诊断服务使用,但是在实际的项目开发中,是否这样实现还是需要看具体项目需求。
ComM管理每一个PNC状态的切换,当状态切换时,均需要通过接口BswM_ComM_CurrentPncMode()通知到BswM,以便BswM对Com层的
I-PDU groups
进行通信的管控。ComM在管控每个PNC状态机之前,首先要获取对应Channel的PNC信息,PNC信息通过Com层标准信号接口获取ERA signal或者EIRA signal。如果signal是多字节的,一般会在Com层配置成uint8_n类型。Autosar里规定PNC对应的信号,最大可以包含56个PNC状态位信息,这最大56是如何来的呢?对于一个经典CAN帧,一个PDU中最多携带8 byte有效数据,在CanNM模块中,CBV字节是必须的,而NodeID是可选则,这样在CanNM层级最多可以有7 byte的User Data,因此ComM最多可以管控7*8 = 56个PNC。虽然NodeID在CanNM是可选的,但还是要识别和过滤NM PDU,当NodeID在CanNM可选时,可以依赖xxIf层或者驱动层对NM PDU过滤和识别,驱动层负责将有效ID范围的NM PDU送给xxIf层,xxIf层通过识别ID,负责将该PDU发送给对应的上层,比如:xx_TP层,xx_NM层等。
一直在说ComM通过信号获取对应的PNC信息,这里我们再具体说一下,对ComM来说,获取的是 EIRA 或者 ERA信号,这两个信号独立。可以使用其中一个,也可以均使用,ComM通过Com_ReceiveSignal()接口获取。
ComM既然会接收信号,当然也会将PNC状态信息通过信号发送给对应的通信总线。
ComM模块可以处理EIRA 或者ERA信号的接收,但是发送只能处理EIRA信号。
2
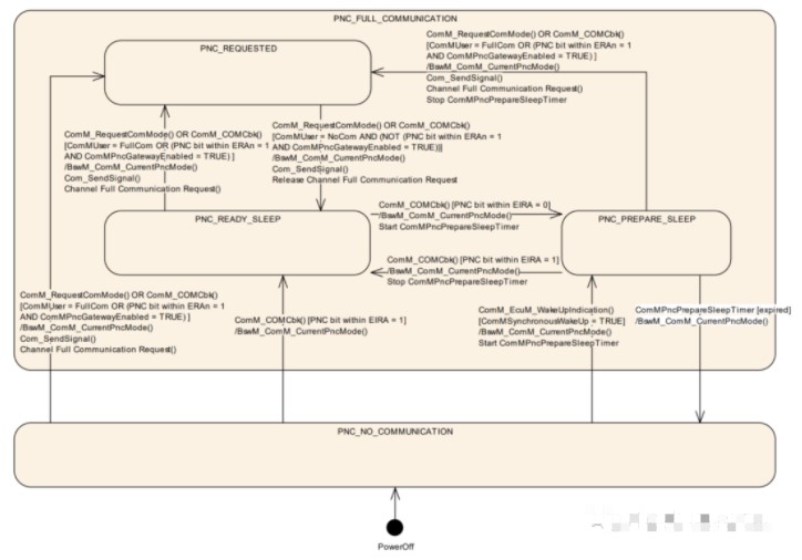
ComM PNC状态机对于每个Partial Network,会对应一个PNC状态机,因为PNC最多可以有56个,因此ComM最多可以管理56个PNC状态机。注意:PNC和ComM层的Channel不是一个概念,ComM的Channel对应具体的物理总线数。
在ComM模块中,
一个Channel可以对应一个PNC,也可以对应多个PNC。
ComM管理的PNC状态机包括两大Mode:PNC_FULL_COMMUNICATION、PNC_NO_COMMUNICATION。PNC_FULL_COMMUNICATION模式又包含三个子状态:PNC_PREPARE_SLEEP、PNC_READY_SLEEP、PNC_REQUESTED。

对上图状态行为进行解读:
PNC_NO_COMMUNICATION主状态行为
系统上电时,PNC默认状态即PNC_NO_COMMUNICATION。如果某个PNC进入PNC_NO_COMMUNICATION状态后,没有收到内部或者外部请求,则状态不跳转。(1)
EcuM或者NM模块调用ComM_EcuM_WakeUpIndication()接口,且配置参数ComMSynchronousWakeUp = TRUE
,PNC的状态由PNC_NO_COMMUNICATION切换到PNC_FULL_COMMUNICATION::PNC_PREPARE_SLEEP状态。且该PNC对应的ComMPncPrepareSleepTimer(
ComMPncPrepareSleepTimer
> 0)启动,同时通知到BswM,PNC状态切换。
(2)EcuM模块调用ComM_EcuM_WakeUpIndication()接口,且配置参数ComM_PncWakeUpEnabled = TRUE
,PNC的状态由PNC_NO_COMMUNICATION切换到PNC_FULL_COMMUNICATION::PNC_PREPARE_SLEEP状态。且该PNC对应的ComMPncPrepareSleepTimer启动(ComMPncPrepareSleepTimer
> 0),同时通知到BswM,PNC状态切换。
(3)如果PNC请求信号收到(至少一个bit在EIRA 中置位),PNC的状态由PNC_NO_COMMUNICATION切换到PNC_FULL_COMMUNICATION::PNC_READY_SLEEP 状态。
(4)如果ComMUser调用ComM_RequestComMode()接口请求 FULL_COMMUNICATION,PNC的状态由PNC_NO_COMMUNICATION切换到PNC_FULL_COMMUNICATION::PNC_REQUESTED 状态。
(5)
如果PNC请求信号收到(至少一个bit在ERA 中置位)
,AND
ComMPncGatewayEnabled= TRUE
,AND
ComMPncGatewayType != NONE
。PNC的状态由PNC_NO_COMMUNICATION切换到PNC_FULL_COMMUNICATION::PNC_REQUESTED 状态。
PNC_FULL_COMMUNICATION主状态行为
该状态下,所有与此PNC关联的通道均进入Full Communication状态。
进入PNC_REQUESTED子状态工况:
ComMUser对此PNC请求COMM_FULL_COMMUNICATION;
ERA信号中的PNC置位,且此PN是同步的。
进入PNC_PREPARE_SLEEP子状态工况:
接收的EIRA信号PNC未置位;
EcuM通知ComM,Passive唤醒事件发生,且是同步唤醒,且ComMPncPrepareSleepTimer > 0。
进入PNC_READY_SLEEP子状态工况:
此PN的所有ComMUser请求COMM_NO_COMMUNICATION, AND 接收到的EIRA信号PNC置位 ,AND 所有的ERA信号PN未置位,且此PN是同步的。
3
PNC Gateway
使能PNC的网关功能,需要在ComM中配置参数
ComMPncGatewayEnabled = TRUE
。默认的网关类型是:COMM_GATEWAY_TYPE_ACTIVE。PNC的网关类型分为:Active PNC Gateway和Passive PNC Gateway 两种。
ComM通过ERA或者EIRA与其他ECU交互PNC信息。对于ERA,
仅当PNC网关功能开启
,
分配给多个ComM通道时可用
。每个PNC在位向量中使用相同的位位置,由 PNC ID 定义。比如:定义PNC1、PNC2,这两个PNC均长度均为2 byte,其中bit0均表示关联某个ECU的指定Channel与否。
ComM负责协调网络的网关行为,即将PNC激活请求从一个通道路由到其他通道。通过发送 EIRA TX 信号完成路由。通道的路由取决于该通道的网关类型。
PNC请求在Passive通道
如果在网关类型为PASSIVE的通道上接收到ERA=1的请求,则该请求不会镜像回该通道,即该请求不会在EIRA Tx 信号中设置,并且不会路由到网关类型为PASSIVE的通道。请求仅路由到网关类型为ACTIVE 的通道。
PNC请求在active通道
如果在网关类型为 ACTIVE 的通道上通过 ERA=1接收到PN请求,则该请求会镜像回此通道,且路由到所有其他协调通道。
PNC请求在网关类型为NONE的通道
如果在网关类型为NONE的通道上通过ERA=1接收到请求,则该请求不会存储在内部ComM ERA信号中,即该PNC请求被忽略。因此,请求不会镜像回此通道,也不会路由到任何其他通道,即请求不会设置在EIRA发射信号中。网关类型为NONE的通道忽略通过ERA信号接收的PNC请求,但它们处理通过 EIRA Rx 信号接收的PNC请求。在这种情况下,目标PNC状态不受通过 ERA 接收的PNC请求影响,但通过EIRA=1 接收的 PNC 请求而进行状态改变。
审核编辑:刘清
下一篇:can总线的信号错误介绍
从profibusDP转ModbusTCP,一网打尽转换技巧!