时间:2025-04-29 15:30
人气:
作者:admin
射频芯片是用于处理高频无线信号的核心元器件,工作频率范围通常从几百kHz到数百GHz,射频芯片的应用领域非常广泛,几乎涵盖了所有需要无线通信、雷达探测、射频识别(RFID)以及高频信号处理的场景。射频芯片通过调制/解调、放大、滤波、混频等功能实现无线信号的收发与处理,其性能直接影响通信系统的带宽、功耗和可靠性。根据功能划分,射频芯片主要包括:
射频前端(RFFE):功率放大器(PA)、低噪声放大器(LNA)、开关(Switch)、滤波器(Filter)等。
收发器(Transceiver):集成信号调制/解调、频率合成等功能。
射频SoC:集成射频前端与基带处理的系统级芯片。
射频芯片关键技术指标包括频率范围、噪声系数、线性度、效率(如PAE)等。随着5G、Wi-Fi
6/7、车联网等技术的普及,射频芯片正向高频化、集成化、低功耗方向发展。
1.德州仪器TRF37A32
数据表:https://www.elecfans.com/d/6546838.html?1745399671
TRF37A32 是 德州仪器(Texas Instruments, TI) 推出的一款高性能射频(RF)正交调制器,主要用于通信基础设施、软件定义无线电(SDR)、雷达和测试设备等应用。
特性
应用信息
这些器件是高线性度宽带接收混频器。通常用于将400 MHz至3800 MHz范围内的频率转换到30 MHz至600 MHz范围。
2.ADI ADL5801
数据表:https://www.elecfans.com/d/6501970.html?1745399699
ADL5801 是 Analog Devices(ADI) 公司推出的一款 高性能有源混频器(Active
Mixer),主要用于射频接收链路中的下变频(Downconversion) 应用。
TRF37x32 集成了 IF 放大器。这 该器件采用集成巴伦,用于单端 RF 和 LO 输入。IF 放大器在 30 MHz 至600MHz,采用集电极开路拓扑,支持各种 IF 频率和 带宽。TRF37x32提供出色的混频器线性度和噪声性能,并具有良好的通道之间隔离,适用于分集应用。该设备以低 功耗,并进一步为功率敏感型提供低功耗模式选项应用。每个通道都可以独立断电,响应时间快,以允许 在时域双工 (TDD)应用程序中运行。
特性

3.恩智浦半导体 TEF810X
数据表:https://www.elecfans.com/d/6549505.html?1745399732
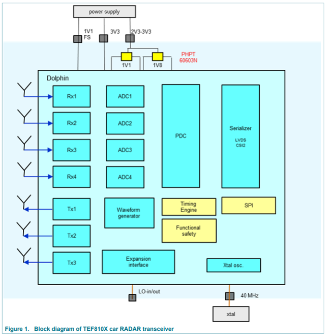
TEF810X 是 恩智浦半导体(NXP Semiconductors) 推出的 汽车雷达收发器芯片,专为 高级驾驶辅助系统(ADAS) 和 自动驾驶应用设计,支持 77 GHz 毫米波雷达。
该封装芯片为所有关键毫米波功能提供了低功耗且完全集成的解决方案,在每个接收路径中都集成了模数转换器(ADC)。毫米波前端部分由一个波形发生器和灵活的频率控制组成,有三条发射链,具备二进制相位控制和输出电平稳定功能,以及四条接收链,具有高输入压缩比和低噪声系数。
每条接收链都包含高通滤波器,用于抑制强低频信号,以及低通滤波器,用于抑制ADC混叠频带中的信号。每条接收链都包括一个12位逐次逼近型寄存器(SAR)ADC,有效采样率为40
MS/s(每秒M个采样 )。ADC之后是一个可编程抽取滤波器,抽取因子为1、2、4、8和16。
来自四条接收链的数字化信号经过串行化处理。有两种数字输出变体可供选择:
该芯片采用全双工SPI接口,最大传输速率为40 Mbps,用于在雷达芯片和主微控制器之间进行双向数据交换和监测数据传输。
TEF810X包含一个功能安全监测电路,用于跟踪关键运行参数,如芯片温度、与印刷电路板(PCB)的射频连接状态、锁相环(PLL)在频率啁啾期间的锁定状态等。监测电路将一些监测功能转移到由微控制器实现的TEF810X中,创建了一个虚拟分层功能安全概念,TEF810X功能安全监测电路为内层。
该雷达收发器采用7.5 mm × 7.5 mm嵌入式晶圆级球栅阵列(eWLB)封装。该封装具有15 × 15尺寸的球栅阵列(BGA),间距为0.5
mm,便于与各种天线板技术进行接口连接。
4.英飞凌BGT24LTR11N16
数据表:https://www.elecfans.com/d/6554257.html?1745399763
BGT24LTR11N16是英飞凌科技(Infineon Technologies) 推出的一款 24 GHz 雷达收发器芯片,BGT24LTR11 针对短距离雷达应用 推出的高性价比方案,适用于 智能家居、工业传感和汽车辅助系统。其 低功耗、高集成度特点使其成为替代传统红外/超声波传感器的理想选择。设计时需重点关注 天线优化和信号处理算法。
主要特点有:
低功耗设计
适合电池供电设备(如智能家居传感器)。
高集成度
内置 VCO、功率放大器(PA)、低噪声放大器(LNA),减少外部元件。
灵活调制
支持 FMCW(测距/测速) 和 CW(存在检测) 模式。
低成本方案
相比77 GHz雷达,24 GHz方案更经济,适合消费级应用。
5.意法半导体F2251
数据表:https://www.elecfans.com/d/6561839.html?1745399789
F2251 是一款低插入损耗电压可变射频衰减器 (VVA),专为多种无线和射频应用而设计。该器件覆盖 50MHz 至 6000MHz的宽频率范围。除了提供低插入损耗外,F2251 还在整个电压控制和衰减范围内提供出色的线性度性能。
特性

链接:https://www.elecfans.com/tongxin/rf/202308252225977.html
射频科学家在1980年左右开始使用直接变频的无线电收发机。直接变频意味着射频信号不需要经过中频阶段直接进入I/Q解调,变换到基带信号,中间不产生中频信号,因此也叫做零中频接收机,如下图所示。
如图所示,LO(本地振荡器)频率设置为所需要的频率,因此接收信号直接转换为基带 I(同相)和 Q(正交相位)信号。在此架构中,DAC和 ADC 均以基带采样频率运行。基于这种零中频架构的[收发器]=)称为 零中频收发器。
直接变频架构具有许多优越的特性,接收机接收到的射频信号无需经过中频阶段直接到I/Q解调器,进入基带部分,这样就减少了超外差架构里面昂贵的中频模块,比如混频器和中频滤波器,所以这部分的成本和尺寸都可以缩小,如同在《零中频架构,这个帖子讲透了》中所述,零中频架构更容易集成在一块RFIC中。
链接:https://www.elecfans.com/d/2365927.html
功率分配器是一种微波无源器件,主要用于功率分配和合成,主要是把一个输入信号按照一定比例分成两路或者多路信号输出。下图是一个常用的一分二功率分配器,端口1
输入的信号功率为P1,端口2 输出功率为P2,端口3输出功率为P3。在理想情况下,根据能量守恒定律可知 P1=P2+P3.
如果上述的功分器是一个等分功分器,即P2=P3.那么三个端口功率之间的关系可以写作。
射频模块是一种集成了射频电路和其他相关电路的模块化设备,主要用于无线通信和射频信号处理。射频模组可以支持蓝牙、Wi-Fi、ZigBee、LoRa等协议,实现设备间的无线数据传输。亿佰特可提供SPI、SoC、UART等接口的射频模组,基于多种芯片方案研发,适应不同通信需求。目前国际射频芯片巨头企业有如下几个知名企业:
1.高通(Qualcomm)
高通公司(Qualcomm Incorporated)是全球领先的无线通信技术公司之一,在射频技术领域具有显著的市场地位和影响力。高通通过其子公司Qualcomm Technologies, Inc.,提供广泛的射频前端(RFFE)解决方案,服务于智能手机、物联网、汽车电子等多个领域。
高通的射频前端产品组合包括功率放大器模组(PAMiD)、前端模组(FEMiD)、分集模组(DRx)、Wi-Fi分离器、GNSS分离器和射频多工器等。公司正在多条产品线中集成其射频前端技术,以支持5G和4G多模移动终端中更高能效的射频路径,并提供出色的连接性能和持久续航的5G终端 。
核心业务:
5G/4G 射频前端模组(FEMiD):集成PA、LNA、开关和滤波器。
毫米波射频:QTM系列天线模组(用于智能手机和基站)。
Wi-Fi 6/7射频:FastConnect系列芯片。
2.Skyworks Solutions
Skyworks Solutions是一家总部位于美国马萨诸塞州Woburn的无线通信公司,成立于1962年,最初名为Alpha Industries,2002年与Conexant Systems的无线通信部门合并后更名为Skyworks Solutions。
Skyworks专注于设计、开发、制造和销售高性能的模拟半导体产品,这些产品广泛应用于汽车、航空航天与国防、计算、互联家庭、消费电子产品(包括作为苹果公司的模拟芯片供应商)、媒体、医疗、移动设备、联网、智能能源和可穿戴设备等领域 。
核心业务:
射频前端模组:Sky5系列(用于5G手机),苹果供应链核心供应商。
分立器件:PA、LNA、射频开关。
物联网解决方案:低功耗蓝牙/Wi-Fi射频芯片。
3.Qorvo
Qorvo是一家全球领先的射频(RF)技术公司,其产品广泛应用于移动设备、基础设施应用以及航空航天和国防系统 。公司成立的历史可以追溯到1991年成立的RF Micro Devices (RFMD)和1985年的TriQuint,两家公司在2015年合并成为Qorvo 。
Qorvo的产品线丰富,包括移动产品和基础设施与国防产品两大部门。在移动产品领域,Qorvo提供包括天线、功率放大器芯片、滤波器和射频开关在内的全产业线布局 .
Qorvo的技术和产品在全球市场上享有盛誉,公司不断创新,提供高性能的RF解决方案,以满足日益增长的无线通信需求。
目前Qorvo在中国的分支机构主要分布在北京,上海,深圳和中山,负责研发设计,销售和生产制造。
Qorvo的技术和产品在全球市场上享有盛誉,公司不断创新,提供高性能的RF解决方案,以满足日益增长的无线通信需求。
核心业务:
5G基站射频:GaN功放、BAW滤波器。
国防与航天:高可靠性射频芯片(如相控阵雷达组件)。
智能手机模组:UltraBAW滤波器、集成FEM。
4.博通(Broadcom)
Broadcom Inc. 是全球基础设施技术领导者,拥有 60 多年的创新、协作和卓越工程经验。Broadcom扎根于AT&T/贝尔实验室、朗讯和惠普/安捷伦的丰富技术遗产,专注于连接我们世界的技术。通过行业领导者 Broadcom、LSI、Broadcom Corporation、Brocade、CA Technologies、Symantec 的企业安全业务和 VMware 的结合,该公司拥有引领行业走向未来的规模、范围和工程人才。公司产品广泛应用于家庭、办公室和移动环境,以及在这些环境中传递语音、数据和多媒体。在射频技术领域,Broadcom 提供广泛的无线解决方案,包括射频前端系统、基带收发器 SoC 等,以及用于 LTE、Wi-Fi、蓝牙和 GNSS 应用的高度差异化的无线连接解决方案 。
Broadcom 的射频产品组合包括用于无线和微波系统的高级射频器件,以及专用于智能手机应用的 FBAR 技术滤波器、双工器和多工器。此外,公司还提供演示板、二极管、手机功率放大器、Bluetooth SoCs、GNSS/GPS SoCs、无线局域网/蓝牙组合以及无线局域网基础设施等产品 。
核心业务:
高端滤波器:FBAR技术(用于苹果iPhone频段隔离)。
Wi-Fi/BT射频:BCM系列。
数据中心光通信:高速SerDes射频接口。
龙腾半导体SGT MOSFET LSGT085R018在智慧农业无