时间:2024-10-25 08:07
人气:
作者:admin
前言:
在进行嵌入式开发时,芯片或者模组的开发资料的完整与好用是同时困扰着厂家与开发者的一大难题,既然更新迭代不可避免,那该如何用最短路径打通研发工程师与用户的距离,让用户能享受第一手的开发资料呢?wiki、论坛在当今这快节奏的时代已经逐渐无法充分满足开发者们对效率的要求了。
飞书文档作为新一代高效协作工具,融合了在线文档和协同文档的所有功能。工程师即时创作,开发者实时阅览,0延迟,无阻碍,无论是更新迭代还是bug修复,都再也不用催更了。下面就为各位开发者简单介绍一下我司新品RK3562核心板的飞书资料包全部内容及使用流程:
资料包路径是以如下的永久性网址链接形式进行分享传递,它将是RK3562核心板的唯一资料入口,可预览、可下载。
需要留意的是,若使用浏览器打开,可直接进入文档,若使用微信对话打开该链接,则先出现窗口界面,示意如下:

图1 电脑端微信打开

图2 手机端微信打开
1.电脑端使用流程电脑端在打开界面中,左侧将呈现完整目录详情,对资料的内容框架可做清晰了解,方便开发者第一时间找到所需资料路径,减少不必要的搜索或全盘通读,前两章节有简要的产品介绍,对照实物确认资料的一致性。

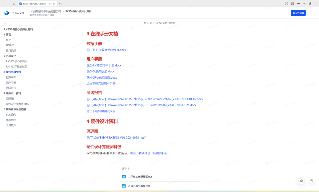
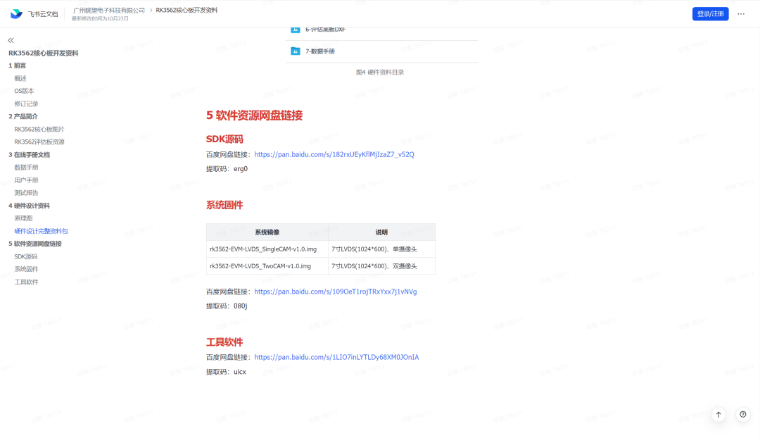
三、四、五章节则是在线文档、硬件设计资料以及软件资源资料,清晰明了。

任意点击所想查阅的文档,即可在线阅览。

例如原理图等资料,亦提供下载按钮,简单高效。

而大文件,例如SDK源码、烧写固件、环境工具等资源,则提供永久性百度网盘下载链接,按需使用。

如上则是资料包的快速使用,是否符合开发者您心中所预期呢。若有场合下需要手机快速阅览,下面则快速介绍一下手机端使用过程。
2.手机端使用流程
点击“查看文档”进入内容详情,翻阅内容。

找到所需文档,点击阅览。

备注:鉴于不同手机分辨率等要求,效果存在一定差异,作为办公开发场景,优先建议开发者们使用电脑端进行使用