时间:2022-11-25 11:15
人气:
作者:admin
TPT中的测试用例用信号特征和函数调用描述被测系统的刺激。您可以用连续的测试步骤对简单的测试进行建模。对于更复杂的测试用例,TPT提供了混合状态机和测试步骤的图形化建模。无论应用哪种方法,由于使用了自然语言,测试用例都很容易阅读和维护。
时域信号特征可以通过公式、表格或外部测量数据生成。分层和并行行为都可以用TPT建模。
从单个测试模型中,您可以通过组合不同的状态变量,快速而轻松地创建大量有意义的测试用例。TPT还提供了许多自动测试生成方法,以支持您对测试进行建模。
TPT中的测试用例是反应性的,也就是说,您可以在建模期间指定当给定或缺失某些先决条件时,在某个状态中应该发生什么。您还可以指定何时进入状态,以及在转换期间是否调整值。
TPT支持多种测试方法。功能黑盒测试、结构或白盒测试、模块测试、集成测试:所有这些测试方法都可以很容易地用TPT建模。例如,TPT支持等价类测试,包括边界值测试的特殊情况、接口测试、基于需求的测试或故障注入测试。测试执行很容易,甚至可以在不同的环境中按需要的频率重复,这样就可以轻松地执行回归测试和背靠背测试。

图1. 步骤列表生成测试用例

图2. 步骤列表生成测试用例
步骤列表生成测试用例
什么是测试步骤列表?
测试步骤由一系列命令组成。这些序列是连续地或并行地处理的。
您可以使用层次结构、条件语句、并行序列、反应性行为或循环对测试步骤进行建模。
信号是通过赋值、依赖时间的合成函数或输入的测量数据来定义的。您可以嵌入或链接各种文件格式的测量数据,如测试步骤列表中*.csv, *.dat, *.mat, *.mf4, *.mdf, *.tptbin 或 *.xls等格式的文件。

图3. 使用比较步骤检查条件是否为真

图4. 同时运行测试步骤

图5. 测试步骤列表中的简单表步骤

图6. 禁用步骤列表中的测试步骤

图7. 更改参数值
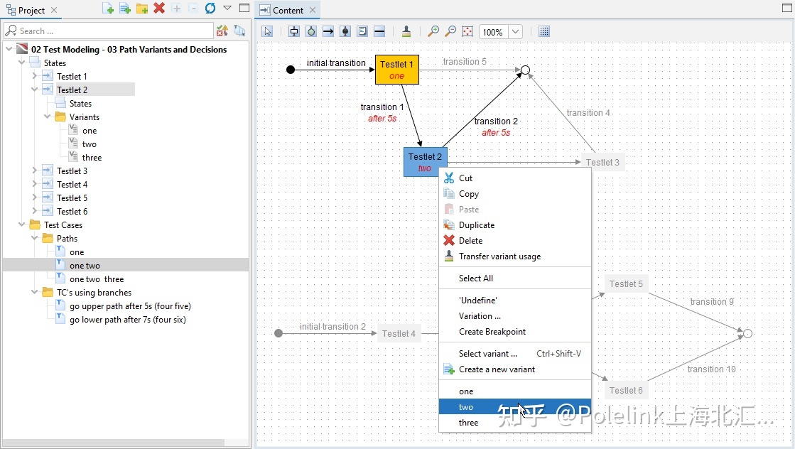
状态机测试用例的搭建
为了图形化地建模测试,TPT使用了扩展的状态转换图,称为状态机(automatons)。状态机图形化地指定哪些状态和阶段是测试的一部分,一个状态消耗了多少时间,以及在哪些条件下状态可能改变。
状态序列的不同组合、状态的变体以及转换条件构成了单独的测试用例。这些单独的测试用例并不是独立的,而是在一个联合的模型中呈现出来的,在这个模型中,测试用例之间的相似性和差异性都非常明显。此外,通过这种方式,测试人员可以获得已测试和未测试方面的详细概述。

图8.使用TPT对测试阶段进行建模

图9. 分层级的状态机

图10.将TPT测试建模为并行状态机

图11. 设置状态和转换的变体