时间:2023-02-02 11:27
人气:
作者:admin
大家知道,Notepad++作者经常大量发表错误言论,且拒不认错,引发了广大程序员的强烈反对,很多人因此而弃用这款软件,纷纷改用其它文本编辑器。而今天推荐的这款开源文本编辑器呢,就是国内大佬写的类似Notepad++的文本编辑器—Notepad--!
这位大佬也是性情中人,看不惯那小人嘴脸,发誓要自己开发一款超越Notepad++的国内开源文本编辑器,埋头苦干一段时间,终于在Gitee上推出了他的作品。至于名称取为Notepad--,大佬说:
❝
鉴于Notepad++作者的错误言论,Notepad--的意义在于:减少一点错误言论,减少一点自以为是。严正声明,台湾是中国的一部分!
❞
下面向各位小伙伴简单介绍一下:
项目特点
作为一个来自中国的、支持windows/linux/mac、绿色免费的、开源的文本编辑器,目标是要替换notepad++。该项目是采用了C++进行开发,针对NotePad++中比较受欢迎的诸多功能与特点进行了分析和吸收,逐渐在项目中加以实现。
功能特点
支持国产uos和苹果os系统
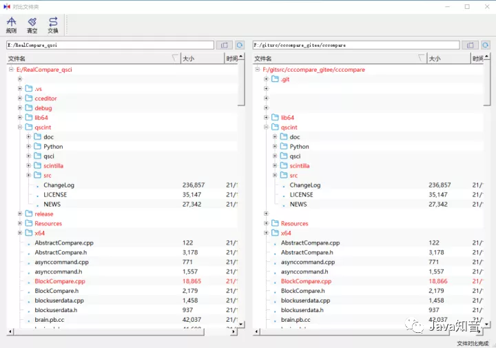
文件夹对比同步
文件对比同步
二进制文件对比
文件编码批量转换
功能界面
支持国产uos和苹果os系统

文件夹对比同步

支持文件对比及同步,编辑修改,撤销修改等

支持文本单词高亮

支持文件夹中批量查找

支持文件编码批量修改

支持皮肤切换


支持二进制文件显示和跳转查看

以上截图都是截取了一部分内容,如果大家有兴趣了解或者试用更详细的内容,可以去项目地址:
❝
https://gitee.com/cxasm/notepad--/tree/master
❞
最后
Notepad--开源项目也提供全部源代码,方便大家下载研习。大家不仅可以通过使用Notepad--来体验和提升工作效率,尝试替换掉Notepad++,还可以通过对源代码学习和了解如何编写一个主流MDI文本编辑器,也许将来的最好最实用的文本编辑器就是出自你们手中哦!
审核编辑 :李倩