时间:2022-09-21 08:49
人气:
作者:admin
上篇(Linux中CMake的使用2-同目录下多个源文件)介绍了在同一目录下有多个源文件时如何编写CMakeLists.txt。
本篇继续介绍不同目录下有多个源文件时如何编写CMakeLists.txt
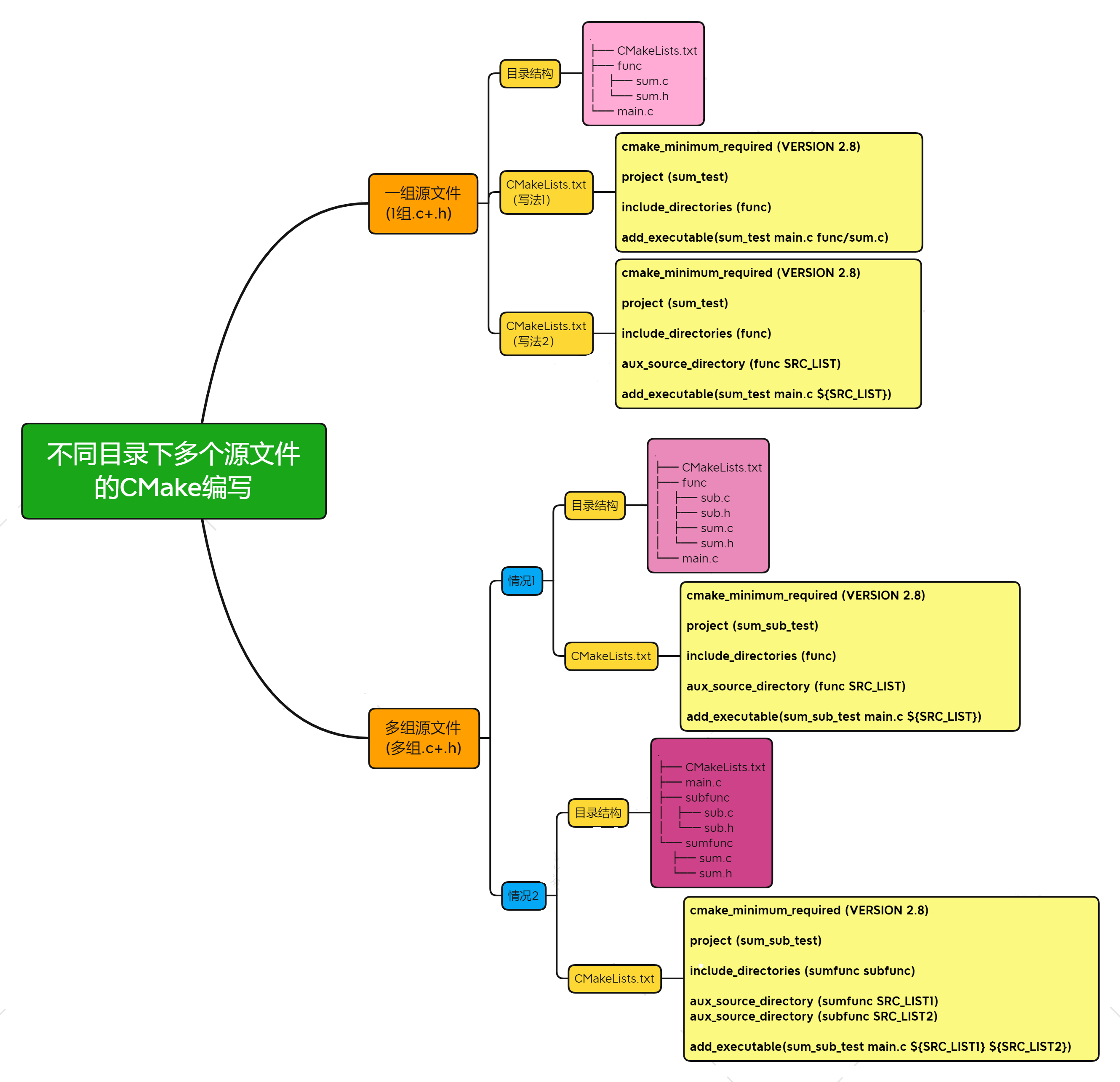
先来看下面这种情况,文件目录结构如下,sum.c、sum.h和main.c的代码内容见前面的文章。

对于这种情况,CMakeLists.txt可以有不同的写法:
首先看第一种写法,如下:
cmake_minimum_required (VERSION 2.8)
project (sum_test)
include_directories (func)
add_executable(sum_test main.c func/sum.c)
这里出现了1个新的命令:include_directories,用来指定头文件的搜索路径
再来看第二种写法,如下:
cmake_minimum_required (VERSION 2.8)
project (sum_test)
include_directories (func)
aux_source_directory (func SRC_LIST)
add_executable(sum_test main.c ${SRC_LIST})
可以使用aux_source_directory,将指定目录下的源文件列表存放到变量中
在当前目录执行cmake指令:
cmake .
cmake后面的点,用来告诉CMake工具在当前目录中搜寻CMakeLists.txt文件。
自动生成makefile文件之后,再使用make指令编译源码:
make

最后可以看到程序的运行结果。
再来看下面这种情况,文件目录结构如下,sum.c、sum.h、sub.c、sub.h和main.c的代码内容见前面的文章。
其中sum.c、sum.h、sub.c和sub.h放到func这个文件夹中:

注意CMakeLists.txt和之前的区别,其实它和上面的“写法2”一样:
cmake_minimum_required (VERSION 2.8)
project (sum_sub_test)
include_directories (func)
aux_source_directory (func SRC_LIST)
add_executable(sum_sub_test main.c ${SRC_LIST})
按照之前的编译测试流程进行编译测试,结果如下:

再来看下面这种情况,文件目录结构如下,sum.c、sum.h、sub.c、sub.h和main.c的代码内容见前面的文章。
其中sum.c和sum.h放到sumfunc这个文件夹中,sub.c和sub.h放到subfunc这个文件夹中:
此次两种文件分布在两个文件夹中:

注意CMakeLists.txt和之前的区别:
cmake_minimum_required (VERSION 2.8)
project (sum_sub_test)
include_directories (sumfunc subfunc)
aux_source_directory (sumfunc SRC_LIST1)
aux_source_directory (subfunc SRC_LIST2)
add_executable(sum_sub_test main.c ${SRC_LIST1} ${SRC_LIST2})
这里使用了两个aux_source_directory,将两个目录下的源文件列表分别存放到不同的变量中
按照之前的编译测试流程进行编译测试,结果如下:

本篇介绍了不同目录下有多个源文件时如何编写CMakeLists.txt。

对于不同文件夹下的多个源文件,主要是使用include_directories来添加头文件的搜索目录
cmake_minimum_required (VERSION 2.8)
project (sum_test)
include_directories (func)
add_executable(sum_test main.c func/sum.c)
另外,仍然可以借助aux_source_directory把指定目录下的所有源文件存列表存放到变量中:
cmake_minimum_required (VERSION 2.8)
project (sum_test)
include_directories (func)
aux_source_directory (func SRC_LIST)
add_executable(sum_test main.c ${SRC_LIST})
总的来说,一个新的知识点就是include_directories的使用。
审核编辑:汤梓红
下一篇:Linux内核定时器