全球最实用的IT互联网站!
人工智能P2P分享搜索全网发布信息网站地图标签大全
如何配置网络接口和地址
阅读全文2023-07-14
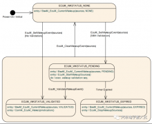
理一理AUTOSAR架构下的唤醒源事件
c++值deque容器
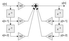
【英飞凌PSoC 6 RTT开发板试用】信号处理前端之滤
c++之vector容器
阅读全文2023-07-13
卡尔曼滤波的总结和思维扩展
嵌入式Linux入门(五、Shell脚本编程上:认识She
二维码扫描模块多少钱一台?二维扫描模组价格
智能语音落地灯:离线语音控制技术的优势与应
从数据传输的角度理解Gadge框架
51单片机与stm32单片机,先学习哪一个?
新一代嵌入式开发平台 AMD嵌入式软件和工
睿擎派配件上新!4.3寸/7寸MIPI屏、UVC摄像
使用恩智浦FRDM-MCXN947开发板移植触摸屏
CPU | 内存 | 硬盘 | 显卡 | 显示器 | 主板 | 电源 | 键鼠 | 网站地图
Copyright © 2025-2035 诺佳网 版权所有 备案号:赣ICP备2025066733号 本站资料均来源互联网收集整理,作品版权归作者所有,如果侵犯了您的版权,请跟我们联系。