时间:2022-08-23 11:39
人气:
作者:admin
前言
在AUTOSAR中,Ecu的唤醒流程并不能简单的看作是对各个外设模块的供电动作。Autosar给了软件开发人员很大的自由度去设计目标项目Ecu的唤醒动作,而自由度越大的代价就是开发人员需要很好的设计Ecu的唤醒时序,提供Ecu唤醒过程的鲁棒性。
唤醒源的状态
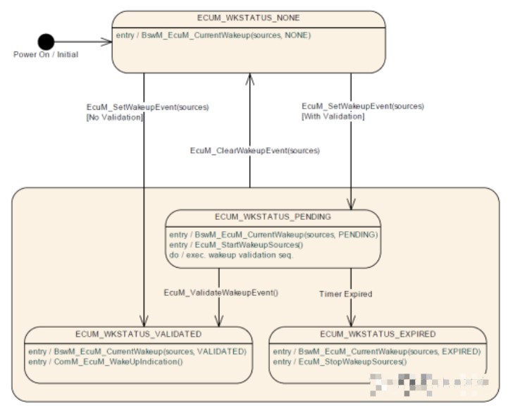
在EcuM中规定了唤醒源的4中状态:NONE、PENDING、VALIDATED、EXPIRED。四种状态关系的切换关系如下所示:

当Ecu上电时,唤醒源的初始状态是NONE,当唤醒源状态切换到NONE时,需要通知到BswM模块,上图也可以看出,唤醒源的每次状态切换都需要通知到BswM模块,通知接口:BswM_EcuM_CurrentWakeup。
EcuM是如何知道有唤醒事件呢?EcuM如果想知道有唤醒Ecu的事件,最好的方式就是给底层提供一个接口或者注册一个回调,Autosar里规定了标准接口:EcuM_SetWakeupEvent。当有唤醒事件发生时,底层的硬件模块(例如:Transceiver、Sensor)最先识别到,之后通过该接口上报给EcuM。
EcuM主函数会轮询检测底层上报的唤醒事件,如果想进一步的分析唤醒事件是不是有效的总线唤醒源(网络管理报文),需要Ecu有正常的收发报文能力,想要收发报文,Transceiver和Controller两个模块均需要启动。一般来讲,Transceiver会在程序初始化时进入正常的工作模式,而Controller进入正常的工作模式是EcuM调用EcuM_StartWakeupSources的结果,而该接口的内部功能的实现由开发者自行把控,autosar并未做硬性的要求。
启动Transceiver和Controller,建立了报文的正常收发能力,Ecu即可进一步的将报文上报上层模块,如:CanIf,即此时Ecu可以拿到总线的RawData,不管是不是网络管理报文,Ecu都可以做进一步的功能实现,如收到诊断报文唤醒网络等。
一般来说,会在EcuM模块配置两个时间参数,CheckWakeup和ValidateWakeup时间,如果CheckWakeup时间走完走完没有判断到有效的唤醒源,则调用EcuM_StopWakeupSources关闭唤醒源,这里多数关闭controller,进而Ecu失去通信能力。
ValidateWakeup时间参数配置与否决定了是否使用唤醒事件的验证功能,如果配置该参数,且验证唤醒事件有效后则通知ComM使能通信,调用ComM接口:ComM_EcuM_WakeupIndication。如果该参数没有配置,则EcuM不在绕圈,直接通知BswM唤醒事件有效,通知ComM开启通信。个人理解:该参数配置较合理。
第一:可以验证唤醒事件的有效性,避免因总线抖动等干扰造成的非预期Ecu唤醒;
第二:如果使用的Transceiver没有Pn功能,Ecu会因总线的扰动而不断的唤醒,假设总线有应用报文没有网络管理报文,ValidateWakeup时间给0,Ecu将会不断的走上下电流程,如果下电选择OFF流程(实际项目中很多开发人员没有开启Reset流程的Operation,即直接冷启动,这不符合autosar规范,也不安全),将会带来未知问题(如果Ecu内核有一定时间内唤醒次数限制,超过阈值则可能上锁保护),设置该参数可以有效的延迟Ecu唤醒频率。
审核编辑:刘清
下一篇:节点唤醒等于网络唤醒吗?
从profibusDP转ModbusTCP,一网打尽转换技巧!