时间:2022-06-18 15:58
人气:
作者:admin
仿真和验证是开发任何高质量的基于 FPGA 的 RTL 编码过程的基础。在前文中,我们介绍了面向实体/块的仿真,并介绍了如何在虹科的IP核中执行面向全局的仿真。
前文回顾
虹科干货 | 如何测试与验证复杂的FPGA设计(1)——面向实体或块的仿真
虹科干货 | 如何测证复杂的FPGA设计(2)——如何在虹科的IP核中执行面向全局的仿真
尽管扩展的仿真计划提供了良好的可信度,但仍有许多corner的情况无法在虚拟环境中验证。对于这些情况,开发人员需要制定基于硬件的测试计划,而这也是获得高质量结果的最后一步。在本篇文章中,我们将对介绍第三个关键步骤——在硬件平台上验证IP核。
硬件测试
硬件测试是为IP核产品执行高质量测试和验证计划的最后一步,主要可以分为以下几个阶段:
1
测试准备
该阶段定义了在产品开始测试之前必须完成的步骤。在这个阶段,需要制定测试计划文档,里面详细描述了必须在 DUT(被测设备)上执行的每一项测试。

2
测试执行
测试执行阶段主要是执行上一个阶段中制定的测试用例
3
问题报告
该阶段需要检查和报告在测试执行期间检测到的所有问题,虹科技术团队将提供一个问题电子表格,其中将记录在测试阶段检测到的每个问题。每当注册新问题时,都会向开发团队报告,并且能够追踪哪些问题已解决,哪些问题仍有待审查。

4
测试结束
该阶段确定测试阶段何时完成,并创建测试结果文档,其中将包含成功执行的测试的摘要以及有关测试的更多相关信息。
虹科SoC-e测试工具
为了优化测试执行过程,我们使用了虹科SoC-e测试工具,以进行自动化测试。该工具考虑了以下内容:
DUT配置过程
流量注入和嗅探
记录从DUT 返回的流量
验证保存的日志
将DUT 设置为原始状态

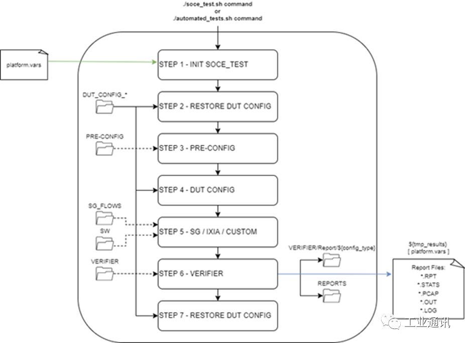
虹科SoC-e测试软件架构
该工具的第一步与DUT 配置的执行有关。这是通过名为 Platform.vars 的输入配置文件完成的。通过该文件,用户可以配置不同的参数,如 DUT SSH 参数、主机 PC 的IP 地址或网络接口。
第二步,完成TS(测试站)和 DUT之间的流量注入和嗅探。我们有不同的第三方设备用作测试站,但最常用的设备之一是IXIA Novus One Plus。流量可以通过 IXIA 的 Python API 轻松发送。数据包操作是通过 Scapy Python 模块完成的。尽管 Scapy 允许传输该工具生成的所有流量,但它是使用不同的工具tcpreplay执行的。这使我们能够克服由 Scapy 引起的带宽和准确性方面的某些限制。在此步骤中,测试提供了自定义流量的灵活性,以验证不同的 DUT 功能。可扩展性不是问题,因为该工具支持添加额外的流量和测试端口。

第三步,该工具使用测试站或通过 Linux tcpdump 软件登记来自 DUT 的流量。
第四步,在虹科SoC-e测试工具验证上一步中存储的信息(统计、寄存器转储(dump)等),以检查一切是否正常。通过这两个步骤,SoC-e 测试工具为测试用例的验证提供了一个很好的解决方案。
最后,第五步,也是最后一步。最后一步的主要目的是将 DUT 配置恢复到其原始状态,因为它可能在测试期间被修改。

龙腾半导体SGT MOSFET LSGT085R018在智慧农业无