全球最实用的IT互联网站!
人工智能P2P分享搜索全网发布信息网站地图标签大全
ARMv8工作模式有哪些
阅读全文2023-09-11
ARMv7-A工作模式介绍
关于IO单元环设计的学习(1)
TF-A主要保护的是什么
wakeup events framework三大功能介绍
Wakeup events framework同步问题
Suspend是什么意思 过程概述
用户空间接口是什么
Power Management接口实现主要功能
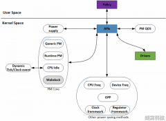
Linux电源管理的组成与睡眠唤醒
51单片机与stm32单片机,先学习哪一个?
新一代嵌入式开发平台 AMD嵌入式软件和工
睿擎派配件上新!4.3寸/7寸MIPI屏、UVC摄像
使用恩智浦FRDM-MCXN947开发板移植触摸屏
CPU | 内存 | 硬盘 | 显卡 | 显示器 | 主板 | 电源 | 键鼠 | 网站地图
Copyright © 2025-2035 诺佳网 版权所有 备案号:赣ICP备2025066733号 本站资料均来源互联网收集整理,作品版权归作者所有,如果侵犯了您的版权,请跟我们联系。