全球最实用的IT互联网站!
人工智能P2P分享搜索全网发布信息网站地图标签大全
Linux内核的发展史
阅读全文2020-09-15
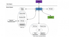
Linux电源管理系统结构介绍
阅读全文2020-09-14
如何正确认识Linux设驱动模型
阅读全文2020-09-13
如何编写基于ARM的裸机程序和基于Linux的驱动程序
以匠心塑产品|FORESEE&Lexar齐亮相第九届深圳国际
阅读全文2020-09-11
2020年首展|以质量塑品牌,江波龙电子亮相嵌入
阅读全文2020-09-08
嵌入式Linux开发板的选择
Manjaro和Arch Linux有什么区别
如何在树莓派上运行Fedora
Linux下开发应用程序的两种接口来实现
51单片机与stm32单片机,先学习哪一个?
新一代嵌入式开发平台 AMD嵌入式软件和工
睿擎派配件上新!4.3寸/7寸MIPI屏、UVC摄像
使用恩智浦FRDM-MCXN947开发板移植触摸屏
CPU | 内存 | 硬盘 | 显卡 | 显示器 | 主板 | 电源 | 键鼠 | 网站地图
Copyright © 2025-2035 诺佳网 版权所有 备案号:赣ICP备2025066733号 本站资料均来源互联网收集整理,作品版权归作者所有,如果侵犯了您的版权,请跟我们联系。