时间:2022-08-04 18:00
人气:
作者:admin
近年来,在欧盟绿色转型政策的推动下,欧洲新能源汽车市场逆势增长,为中国品牌电动车发展提供了良好机遇。同时,中国各主要电动车生产商也加大了欧洲市场的开拓力度,并取得了不错的成绩,比如我们熟知的名爵、比亚迪、爱驰、小鹏、蔚来、江淮、吉利等车企。
为了更好的开拓欧洲市场,中国电动车企业首先必须跨过的就是标准门槛,比如欧洲的充电协议标准联合充电系统(CCS,Combined Charging System)。CCS的通信基于ISO 15118,采用的是基于以太网协议的电力线通信(PLC,Power Line Communication)。OEM为了精准高效的完成测试,需要支持PLC通讯的自动化测试系统,CANoe Option Smart Charging结合相应硬件如VH5110或者VT7970/VT7971即可实现PLC通信的数据采集及分析,为OEM的欧标充电测试助一臂之力。
VH5110是Vector专用于EV和EVSE之间PLC数据采集分析的通讯接口卡。VH5110监听控制导引回路上的通讯数据,并转为以太网数据,由CANoe相应窗口进行分析,可以采集符合DIN 70121、ISO 15118的高层协议数据、也可以采集IEC 61851-1规定的PWM参数。

VH5110实物图
VH5110具有以下特点:
▲便携易用
▲能够监听 EVSE和 EV之间传输的所有数据
▲全面支持 DIN 70121和 ISO 15118协议(SLAC和 V2G)
▲支持测量符合 IEC 61851的PWM 通信的电压、频率和占空比
▲直接连接到控制导引信号(CP)
▲可以通过电感耦合进行间接连接
▲不影响充电通信
▲完全符合 HPGP规范
PLC数据采集设备VH5110的使用,需要结合CANoe软件,以及CANoe Option Smart Charging、CANoe Option Ethernet、VN56系列设备或者GL53系列。由于其便携易用的特点,非常适用于采集EV和EVSE或者EVCC和SECC之间的PLC通讯数据,测试场景图示如下:

VH5110测试场景
为了方便测试工程师使用,从CANoe 15.0开始,Sample Configuration中增加VH5110 Basic(CCS Listener)工程,工程师只需简单配置即可同时采集PWM参数,支持Poll模式、Push模式。

CANoe中PWM参数分析窗口
VT7970/VT7971是根据ISO 15118测试CCS的专用模块。它可以用于测试电动汽车(EV)和电动汽车充电设备(EVSE)。具有以下功能:
▲仿真电动汽车(EV)或/和电动汽车充电设备(EVSE)
▲支持控制导引信号PWM (CP)的仿真测试
▲支持电力线通信(PLC)
▲CP信号故障模拟
▲支持故障注入,如CP与PE短路、CP与PE间电容
▲PP/CC信号电压测量
▲与其他VT板卡电气隔离
▲支持外接PWM信号测量设备、信号发生器
▲通过 CANoe中的系统变量设置和测量 PWM信号

VT7970板卡
基于VT7970/VT7971可以实现对EVCC的协议一致性测试,需要结合CANoe软件,以及CANoeOption Smart Charging、CANoe Option Ethernet。CANoe Option Smart Charging提供了SCC_Vehicle.vmodule、SCC_ChargePoint.vmodule、以及CAPL API等文件,可以方便、快速的搭建EV或者EVSE仿真节点,结合CAPL脚本,实现对EVSE或者EV的功能及协议一致性测试。典型的使用场景如下:

CCS EV测试系统
部分CAPL API如下:

EV测试中,CANoe的Panel如下:

针对CCS充电过程的测试,Vector开发了符合ISO 15118-4/-5、DIN 70122的车辆端、充电桩端测试用例包,可以减少测试工程师的脚本开发工作,极大加快项目开发进程。
CCS测试用例包有如下特点:
▲测试用例由vTESTstudio完成,包含test table、CAPL等编辑方式
▲支持灵活方便的选择、执行测试用例
▲支持自动执行测试用例、生成测试报告
▲可快速生成可执行的测试环境
▲单个测试用例可扩展
▲可扩展集成其他硬件设备
下表为符合ISO 15118-5的车辆端测试用例包用例数量说明。

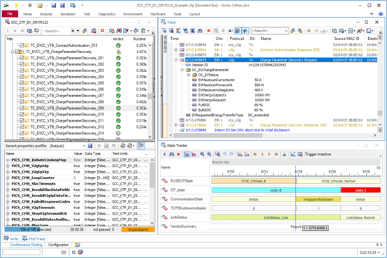
CANoe中车辆端测试执行示例如下:

CANoe中执行DIN 70122测试用例图示
中国电动车在欧洲市场迎来快速发展的同时,仍会面临不小挑战,同时也会有越来越多的企业加入到这一进程中,为中国电动车行业的发展助力。北汇信息紧跟新能源发展方向,结合多年测试经验,从客户的角度出发在实践中不断优化测试方案,同时作为Vector中国的合作伙伴,得益于Vector中国的大力支持,不断将会充电的CANoe运用到实际中。北汇信息愿为各OEM提供VCU、BMS、Inverter、OBC、EVCC测试等解决方案,为中国电动车行业的发展增砖添瓦。
从profibusDP转ModbusTCP,一网打尽转换技巧!