全球最实用的IT互联网信息网站!
AI人工智能P2P分享&下载搜索网页发布信息网站地图
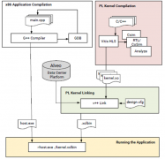
VVAS调用HLS生成硬件加速器的主要流程介绍
阅读全文2023-06-26
异步复位同步释放问题解析
如何在Vivado中添加时序约束呢?
详解时序路径的相关概念
《基于“矿板”低成本学习Zynq系列》之三-vitis安
如何最大程度地降低地弹噪声对单板信号完整性
握手机制、通道依赖性及AXI-Lite握手实例
阅读全文2023-06-25
电平设计基础:电平匹配设计
如何在Vivado中添加时序约束
阅读全文2023-06-23
如何读懂Vivado时序报告
英特尔FPGA 支持阿里云的加速即服务
使用Linux UIO框架实现ARM和FPGA的高效通信
英特尔Agilex FPGA在双轴电机控制系统的应
FPGA外接FT232H配置FIFO实现USB通信回环测试
CPU | 内存 | 硬盘 | 显卡 | 显示器 | 主板 | 电源 | 键鼠 | 网站地图
Copyright © 2025-2035 诺佳网 版权所有 备案号:赣ICP备2025066733号 本站资料均来源互联网收集整理,作品版权归作者所有,如果侵犯了您的版权,请跟我们联系。